[也適用於v8]{class="badge positive" title="亦適用於Campaign v8"}

簡報規則 presentation-rules

建立簡報規則 creating-a-presentation-rule

在我們的資料庫中,有數種歐洲、非洲、美國和加拿大的旅行優惠方案。 我們想要傳送前往加拿大之旅的優惠方案,但如果收件者拒絕此型別的優惠方案,我們便不想再次傳送給他們

我們將設定規則,每個收件者僅會提供一次加拿大行程,如果遭拒絕,則不會再次提供。

  1. 在Adobe Campaign樹狀結構中,前往​Administration > Campaign management > Typology management > Typology rules​節點。

  2. 建立新的​ Offer presentation ​型別規則。

  3. 視需要變更其標籤和說明。

  4. 選擇​ All channels ​選項,將規則擴充至所有管道。

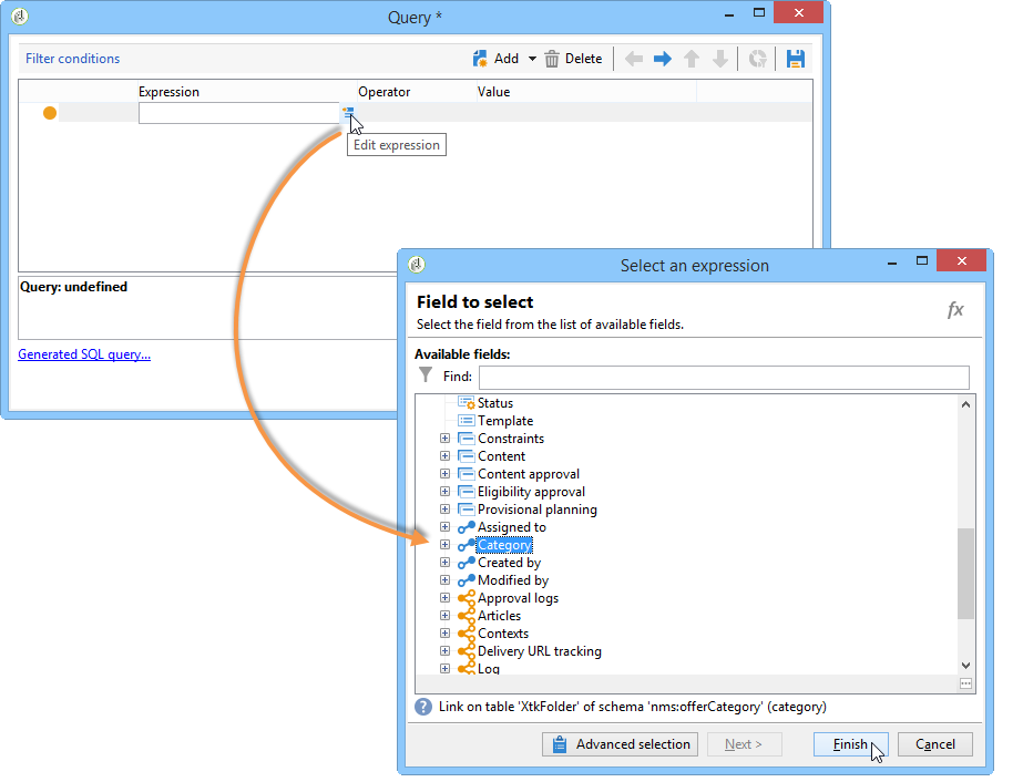
  5. 按一下​ Edit expression ​連結,並選擇​ Category ​節點作為運算式。

  6. 選擇符合您加拿大旅行優惠方案的類別,然後按一下​ OK ​以關閉查詢視窗。

  7. 在​ Offer presentation ​索引標籤中,選擇與環境中設定的維度相同的維度。

  8. 指定套用規則的期間。

  9. 將主張限製為一個,以便已拒絕加拿大之旅的收件者不會收到另一個類似優惠。

  10. 選取​ Offers for the same category ​篩選器,以從​ 加拿大 ​類別中排除所有優惠方案。

  11. 選取​ Rejected propositions ​篩選器,僅考慮收件者拒絕的主張。

  12. 選擇要套用此規則的收件者。

    在我們的範例中,我們將選擇​ 頻繁旅行者 ​位收件者。

  13. 參考優惠方案型別中的規則。

  14. 前往優惠方案環境(環境 — 此案例中的收件者),並參考使用​ Eligibility ​索引標籤中的下拉式清單剛建立的新型別。

套用簡報規則 applying-the-presentation-rule

以下是先前建立之型別規則的應用程式範例。

我們想要傳送屬於加拿大類別的第一個優惠方案主張。 如果任何收件者拒絕過一次優惠,將無法再次向他們提供。

  1. 在​ 常旅客名單 ​收件者資料夾中,選擇其中一個設定檔以檢查其符合資格的優惠方案:按一下「Propositions」標籤,然後按「Preview」標籤。

    在我們的範例中,Tim Ramsey​符合優惠方案資格,該優惠方案屬於​ Americas ​類別。

  2. 首先,建立電子郵件傳遞,以您的​ 經常旅行者 ​位收件者為目標,並提供優惠。

  3. 選取優惠方案引擎呼叫引數。

    在我們的範例中,已選取​ Travel in America ​類別,其中包含​ Canada ​和​ United States ​子類別。

  4. 在訊息內文中插入您的優惠方案並傳送傳遞。 如需詳細資訊,請參閱關於傳出頻道

    收件者已收到其符合資格的優惠。

  5. 收件者已拒絕加拿大優惠,如主張歷程記錄所示。

  6. 檢查他們現在符合資格的優惠方案。

    我們發現沒有選擇加拿大的優惠方案。

recommendation-more-help
601d79c3-e613-4db3-889a-ae959cd9e3e1