저희 데이터베이스에는 유럽, 아프리카, 미국, 캐나다를 위한 몇 가지 여행상품이 있습니다. 캐나다로 여행을 위한 오퍼를 보내려고 하는데, 수신자가 이러한 유형의 오퍼를 거부하면 다시 보내지 않습니다
캐나다로의 여행은 수신자당 한 번만 제공되도록 규칙을 구성하려고 하며, 거부된 경우 다시 제공되지 않습니다.
Adobe Campaign 트리에서 Administration > Campaign management > Typology management > Typology rules 노드 아래에 있어야 합니다.
새 만들기 Offer presentation 유형 규칙입니다.

필요한 경우 레이블과 설명을 변경합니다.

을(를) 선택합니다 All channels 규칙을 모든 채널로 확장하는 옵션입니다.

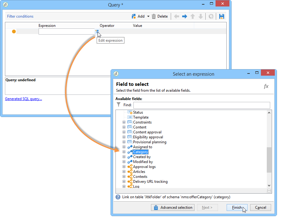
을(를) 클릭합니다. Edit expression 링크 및 선택 Category 노드를 표현식으로 사용합니다.

캐나다에 대한 여행 오퍼와 일치하는 카테고리를 선택하고 을 클릭합니다 OK 을 눌러 쿼리 창을 닫습니다.

에서 Offer presentation 탭에서 환경에 구성된 차원과 동일한 차원을 선택합니다.

규칙을 적용할 기간을 지정합니다.

캐나다 여행을 이미 거부한 수신자가 다른 유사한 오퍼를 받지 않도록 제안을 하나로 제한합니다.

을(를) 선택합니다 Offers for the same category 에서 모든 오퍼를 제외하도록 필터링 캐나다 카테고리.

을(를) 선택합니다 Rejected propositions 수신자가 거부한 프로필만 고려하도록 필터링합니다.

이 규칙을 적용할 수신자를 선택합니다.
이 예제에서는 빈번한 여행자들 수신자.

오퍼 유형화에서 규칙을 참조합니다.

오퍼 환경으로 이동(환경 - 수신자 의 드롭다운 목록을 사용하여 방금 만든 새 유형화를 및에 참조합니다. Eligibility 탭.

다음은 이전에 만든 유형화 규칙의 애플리케이션 예입니다.
캐나다 카테고리에 속하는 첫 번째 제안 제안을 보내려고 합니다. 수신자가 오퍼를 한 번 거부하면 다시 제공하지 않습니다.
에서 빈번한 여행자들 수신자 폴더에서 프로필 중 하나를 선택하여 자격이 있는 오퍼를 확인합니다. 를 클릭합니다. Propositions 탭을 클릭한 다음 Preview 탭.
이 예제에서는 팀 램지 은 아메리카 카테고리.

먼저 을(를) 타겟팅하는 이메일 게재를 만듭니다 빈번한 여행자들 오퍼가 있는 수신자.
오퍼 엔진 호출 업 매개 변수를 선택합니다.
이 예제에서는 미국의 여행 카테고리가 선택되며, 여기에는 이 카테고리가 포함됩니다 캐나다 및 미국 하위 카테고리.

메시지 본문에 오퍼를 삽입하고 게재를 보냅니다. 자세한 내용은 아웃바운드 채널 기본 정보.
수신자가 자격이 되는 오퍼를 수신했습니다.
제안 내역에 표시된 대로 수신자는 캐나다 오퍼를 거부했습니다.

이제 자격이 되는 오퍼를 확인합니다.
캐나다에 대한 오퍼가 선택되지 않은 것을 볼 수 있습니다.
