[Applicabile anche a v8]{class="badge positive" title="Applicabile anche a Campaign v8"}

Regole di presentazione presentation-rules

Creazione di una regola di presentazione creating-a-presentation-rule

Nel nostro database, ci sono diverse offerte di viaggio per Europa, Africa, Stati Uniti e Canada. Vogliamo inviare offerte per un viaggio in Canada, ma se il destinatario rifiuta questo tipo di offerta, non vogliamo inviarle di nuovo

Stiamo per configurare la nostra regola in modo che il viaggio in Canada venga offerto solo una volta per destinatario e non nuovamente se rifiutato.

  1. Nella struttura Adobe Campaign, passa al nodo Administration > Campaign management > Typology management > Typology rules.

  2. Crea una nuova regola di tipo Offer presentation.

  3. Se necessario, modifica l’etichetta e la descrizione.

  4. Scegliere l'opzione All channels per estendere la regola a tutti i canali.

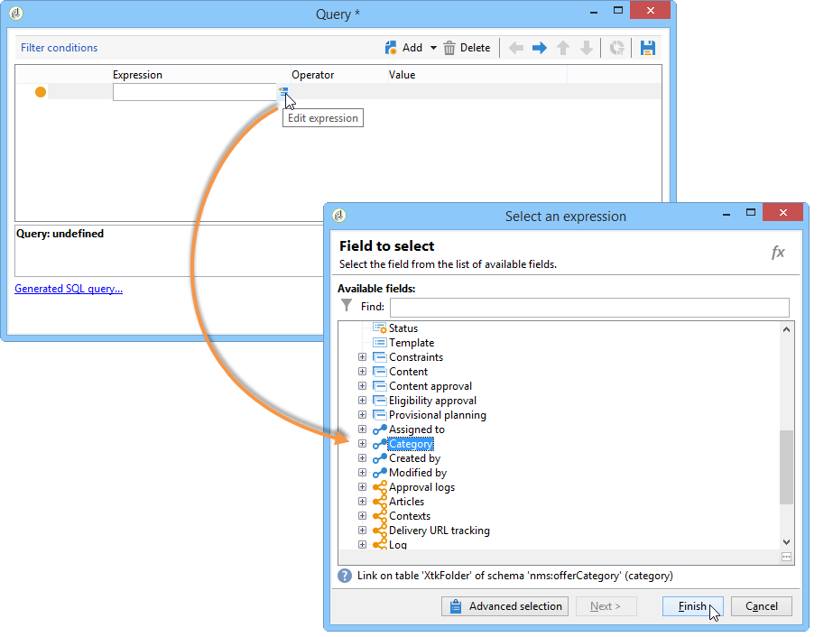
  5. Fare clic sul collegamento Edit expression e scegliere il nodo Category come espressione.

  6. Scegli la categoria corrispondente alla tua offerta di viaggio per il Canada e fai clic su OK per chiudere la finestra della query.

  7. Nella scheda Offer presentation, scegli le stesse dimensioni configurate nell'ambiente.

  8. Specifica il periodo durante il quale la regola verrà applicata.

  9. Limita la proposta a uno in modo che i destinatari che hanno già rifiutato un viaggio in Canada non ricevano un’altra offerta simile.

  10. Selezionare il filtro Offers for the same category per escludere tutte le offerte dalla categoria Canada.

  11. Selezionare il filtro Rejected propositions per tenere conto solo delle proposte rifiutate dal destinatario.

  12. Scegli i destinatari per i quali applicare questa regola.

    Nel nostro esempio, sceglieremo i destinatari frequenti.

  13. Fai riferimento alla regola in una tipologia di offerta.

  14. Vai all'ambiente dell'offerta (Ambiente - Destinatario in questo caso) e fai riferimento alla nuova tipologia appena creata utilizzando l'elenco a discesa nella scheda Eligibility.

Applicazione della regola di presentazione applying-the-presentation-rule

Esempio di applicazione della regola di tipologia creata in precedenza.

Desideriamo inviare una proposta di prima offerta appartenente alla categoria Canada. Se l’offerta viene rifiutata una volta da uno dei destinatari, non verrà più offerta loro.

  1. Nella cartella dei destinatari Viaggiatori frequenti, scegli uno dei profili per verificare le offerte per le quali sono idonei: fai clic sulla scheda Propositions, quindi sulla scheda Preview.

    Nel nostro esempio, Tim Ramsey è idoneo per un'offerta che fa parte della categoria Americhe.

  2. Inizia creando una consegna e-mail che eseguirà il targeting dei destinatari frequenti con le offerte.

  3. Seleziona i parametri di richiamo del motore di offerta.

    Nel nostro esempio, viene scelta la categoria Viaggi in America, che contiene le sottocategorie Canada e Stati Uniti.

  4. Inserisci le offerte nel corpo del messaggio e invia la consegna. Per ulteriori informazioni, consulta Informazioni sui canali in uscita.

    Il destinatario ha ricevuto l’offerta per la quale è idoneo.

  5. Il destinatario ha rifiutato l’offerta canadese, come mostrato nella cronologia delle proposte.

  6. Controlla le offerte per le quali sono ora idonee.

    Possiamo vedere che non viene scelta alcuna offerta per il Canada.

recommendation-more-help
601d79c3-e613-4db3-889a-ae959cd9e3e1