[También se aplica a v8]{class="badge positive" title="También se aplica a Campaign v8"}
Reglas de presentación presentation-rules
Creación de una regla de presentación creating-a-presentation-rule
En nuestra base de datos existen varias ofertas de viajes para Europa, África, Estados Unidos y Canadá. Queremos enviar ofertas para un viaje a Canadá, pero si el destinatario rechaza este tipo de oferta, no queremos enviarlas de nuevo.
Vamos a configurar nuestra regla para que el viaje a Canadá se ofrezca solo una vez por destinatario y no se ofrezca nuevamente si se rechaza.
-
En el árbol de Adobe Campaign, vaya al nodo Administration > Campaign management > Typology management > Typology rules.
-
Cree una nueva regla de tipo Offer presentation.
-
Cambie la etiqueta y la descripción si es necesario.
-
Elija la opción All channels para ampliar la regla a todos los canales.
-
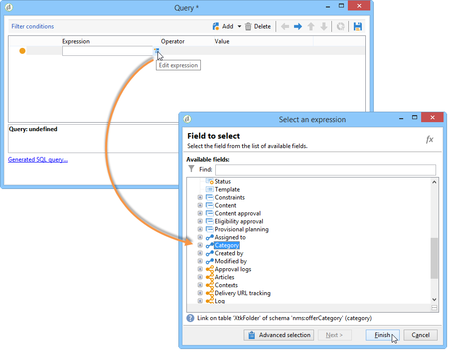
Haga clic en el vínculo Edit expression y elija el nodo Category como una expresión.
-
Seleccione la categoría que coincida con la oferta de viajes para Canadá y haga clic en OK para cerrar la ventana de consultas.
-
En la pestaña Offer presentation, elija las mismas dimensiones que las configuradas en el entorno.
-
Indique el periodo durante el que se aplica la regla.
-
Limite la propuesta a una de forma que los destinatarios que ya hayan rechazado el viaje a Canadá no reciban otra oferta similar.
-
Seleccione el filtro Offers for the same category para excluir todas las ofertas de la categoría Canada.
-
Seleccione el filtro Rejected propositions que tendrá en cuenta solo propuestas que el destinatario rechace.
-
Indique los destinatarios para los cuales se asigna la regla.
En nuestro ejemplo, elegimos los destinatarios viajeros frecuentes.
-
Cite la regla en la tipología de ofertas.
-
Vaya al entorno de ofertas (Environment - Recipient en este caso) y cite la nueva tipología creada con la lista desplegable de la pestaña Eligibility.
Aplicación de la regla de presentación applying-the-presentation-rule
A continuación se muestra un ejemplo de aplicación de la regla de tipología creada anteriormente.
Queremos enviar una primera propuesta de oferta perteneciente a la categoría Canadá. Si la oferta se rechaza una vez por cualquiera de los destinatarios, no se ofrece de nuevo.
-
En la carpeta de destinatario Frequent travelers, elija uno de los perfiles para comprobar las ofertas para las que cumplen los requisitos: haga clic en la pestaña Propositions y, a continuación, en la pestaña Preview.
En nuestro ejemplo, Tim Ramsey es apto para una oferta que forma parte de la categoría América.
-
Comience creando una entrega por correo electrónico dirigido a sus destinatarios viajeros frecuentes con ofertas.
-
Seleccione los parámetros para visualizar el motor de ofertas.
En nuestro ejemplo, se elige la categoría Viaje en América, que contiene las subcategorías de Canadá y Estados Unidos.
-
Inserte sus ofertas en el cuerpo del mensaje y mande la entrega. Para obtener más información, consulte Sobre canales salientes.
El destinatario recibió la oferta para la cual es apto.
-
El destinatario rechazó la oferta de Canadá como se muestra en el historial de propuestas.
-
Compruebe las ofertas para las que ahora son aptos.
Podemos ver que no se han elegido ofertas para Canadá.