將Adobe Experience Platform區段擷取至Campaign destinations

若要將Adobe Experience Platform對象擷取至Campaign並用於您的工作流程,您首先需要將Adobe Campaign as a Adobe Experience Platform 目的地​連線,並使用要匯出的區段進行設定。

設定目的地後,系統會將資料匯出至您的儲存位置,而且您將需要在Campaign Classic中建置專用的工作流程來擷取資料。

將Adobe Campaign連線為目的地

在Adobe Experience Platform中,選取匯出區段的儲存位置,以設定與Adobe Campaign的連線。 此步驟也可讓您選取要匯出的區段,並指定要包含的其他XDM欄位。

如需詳細資訊,請參閱Destinations檔案

設定目的地後,Adobe Experience Platform會在您提供的儲存位置中建立以Tab分隔的.txt或.csv檔案。 此作業會排程並每24小時執行一次。

您現在可以設定Campaign Classic工作流程,將區段擷取至Campaign。

在Campaign Classic中建立匯入工作流程

將Campaign Classic設定為目的地後,您需要建立專用的工作流程,以匯入Adobe Experience Platform已匯出的檔案。

若要這麼做,您必須新增及設定​ File transfer ​活動。 有關如何設定此活動的詳細資訊,請參閱Campaign v8檔案

接著,您就可以根據需求建立工作流程(使用區段資料更新資料庫、傳送跨管道傳遞至區段等)

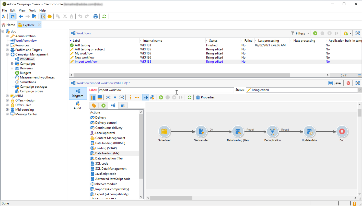
例如,以下工作流程會每天從您的儲存位置下載檔案,然後使用區段資料更新Campaign資料庫。

recommendation-more-help
601d79c3-e613-4db3-889a-ae959cd9e3e1