Assimilar segmentos da Adobe Experience Platform no Campaign destinations

Para assimilar públicos-alvos da Adobe Experience Platform no Campaign e usá-los em seus workflows, primeiro é necessário conectar o Adobe Campaign como um Destino da Adobe Experience Platform e configurá-lo com o segmento a ser exportado.

Depois que o Destino for configurado, os dados serão exportados para o local de armazenamento e você precisará criar um fluxo de trabalho dedicado no Campaign Classic para assimilá-los.

Conectar o Adobe Campaign como um destino

Na Adobe Experience Platform, configure uma conexão com o Adobe Campaign selecionando um local de armazenamento para os segmentos exportados. Essas etapas também permitem selecionar os segmentos a serem exportados e especificar campos XDM adicionais para inclusão.

Para obter mais informações, consulte a Documentação de destinos.

Após o Destino ser configurado, a Adobe Experience Platform cria um arquivo .txt ou .csv delimitado por tabulação no local de armazenamento fornecido. Esta operação é agendada e executada uma vez a cada 24 horas.

Agora você pode configurar um fluxo de trabalho do Campaign Classic para assimilar o segmento no Campaign.

Criar um fluxo de trabalho de importação no Campaign Classic

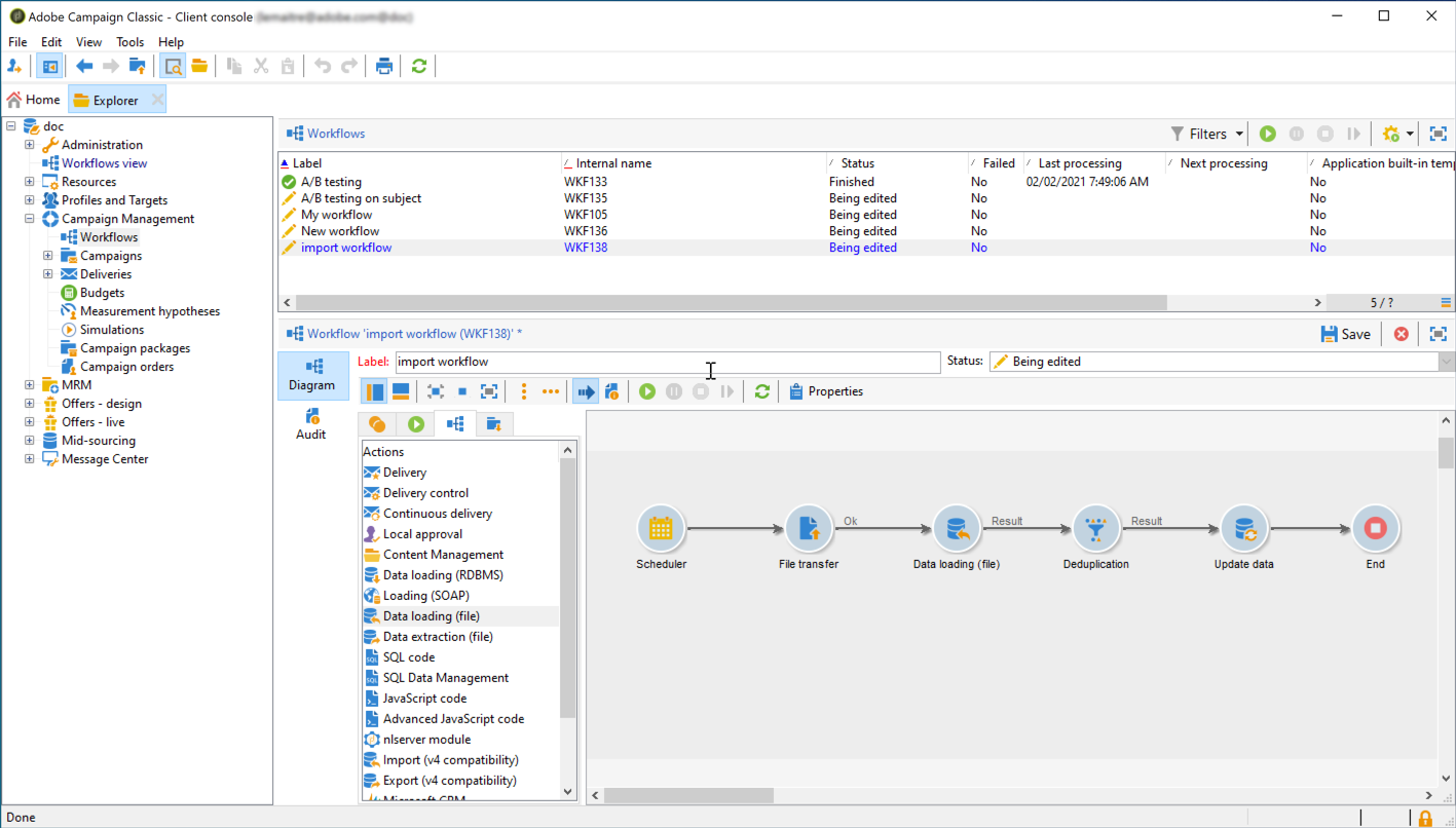
Depois que o Campaign Classic for configurado como um Destino, será necessário criar um fluxo de trabalho dedicado para importar o arquivo que foi exportado pela Adobe Experience Platform.

Para fazer isso, é necessário adicionar e configurar uma atividade File transfer. Para obter mais informações sobre como configurar essa atividade, consulte a documentação do Campaign v8.

Em seguida, você pode criar o fluxo de trabalho de acordo com suas necessidades (atualizar o banco de dados usando os dados do segmento, enviar entregas entre canais para o segmento etc.)

Como exemplo, o fluxo de trabalho abaixo faz o download do arquivo do local de armazenamento diariamente e atualiza o banco de dados do Campaign com os dados do segmento.

recommendation-more-help
601d79c3-e613-4db3-889a-ae959cd9e3e1