Adobe Experience Platform 대상을 Campaign에 수집하여 워크플로우에서 사용하려면 먼저 Adobe Campaign as a Adobe Experience Platform에 연결해야 합니다 대상 내보낼 세그먼트로 구성합니다.
대상이 구성되면 데이터가 저장소 위치로 내보내지며 Campaign Classic에서 전용 워크플로우를 빌드하여 데이터를 수집해야 합니다.
Adobe Experience Platform에서 내보낸 세그먼트에 대한 저장소 위치를 선택하여 Adobe Campaign와의 연결을 구성합니다. 이 단계에서는 내보낼 세그먼트를 선택하고 포함할 추가 XDM 필드를 지정할 수도 있습니다.
자세한 내용은 대상 설명서.
대상을 구성한 후 Adobe Experience Platform에서 제공한 저장소 위치에 탭으로 구분된 .txt 또는 .csv 파일을 만듭니다. 이 작업은 예약되어 24시간에 한 번 수행됩니다.
이제 세그먼트를 Campaign에 수집하도록 Campaign Classic 워크플로우를 구성할 수 있습니다.
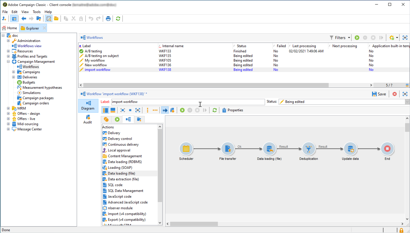
Campaign Classic이 대상으로 구성되면 Adobe Experience Platform에서 내보낸 파일을 가져오기 위한 전용 워크플로우를 빌드해야 합니다.
이를 수행하려면 다음을 추가하고 구성해야 합니다 File transfer 활동. 이 활동을 구성하는 방법에 대한 자세한 내용은 이 섹션.

그런 다음 필요에 따라 워크플로우를 빌드 할 수 있습니다(세그먼트 데이터를 사용하여 데이터베이스 업데이트, 세그먼트에 크로스 채널 게재 보내기 등).
예를 들어 아래 워크플로우는 매일 저장소 위치에서 파일을 다운로드한 다음 세그먼트 데이터로 Campaign 데이터베이스를 업데이트합니다.
