将数据从 Campaign 导出到 Adobe Experience Platform sources

要将Campaign Classic数据导出到Adobe Real-time Customer Data Platform (RTCDP),您首先需要在Campaign Classic中构建一个工作流,以将要共享的数据导出到S3或Azure blob存储位置。

配置工作流并将数据发送到存储位置后,您需要在Adobe Experience Platform中将S3或Azure Blob存储位置连接为​Source

NOTE
请注意,我们建议仅将Campaign生成的数据(例如发送、打开、点击等)导出到Adobe Experience Platform。 从第三方源(如您的CRM)摄取的数据应直接导入Adobe Experience Platform。

在Campaign Classic中创建导出工作流

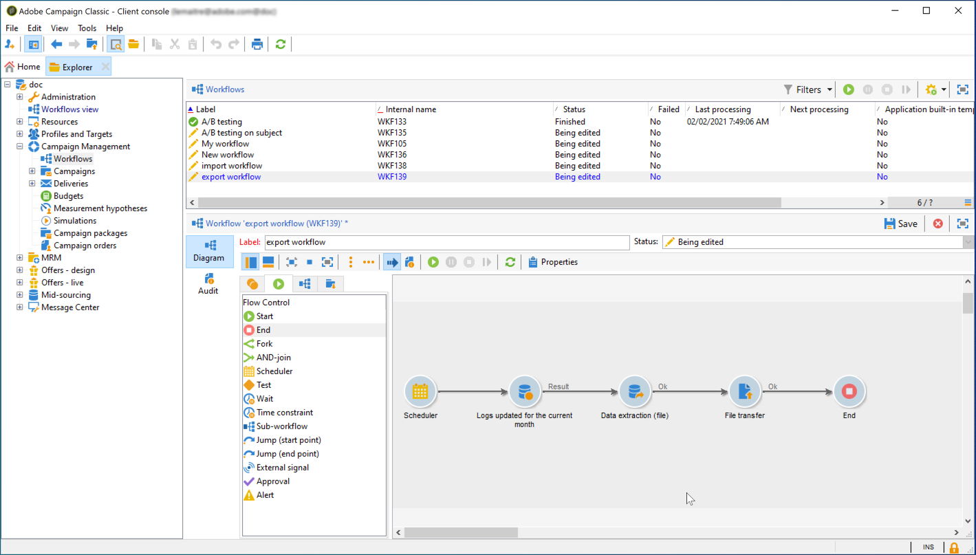
要将数据从Campaign Classic导出到S3或Azure Blob存储位置,您需要构建一个工作流以定向要导出的数据,并将其发送到您的存储位置。

为此,请添加并配置:

  • 将目标数据提取到CSV文件中的​ Data extraction (file) ​活动。 有关如何配置此活动的更多信息,请参阅Campaign v8文档

  • 用于将CSV文件传输到存储位置的​ File transfer ​活动。 有关如何配置此活动的更多信息,请参阅Campaign v8文档

例如,以下工作流会定期将日志提取到CSV文件中,然后将文件传输到存储位置。

将存储位置连接为Source

下面列出了在Adobe Experience Platform中将S3或Azure Blob存储位置连接为​ Source ​的主要步骤。 有关每个步骤的详细信息,请参阅Source连接器文档

  1. 在Adobe Experience Platform Sources​菜单中,创建与存储位置的连接:

    note note
    NOTE
    存储位置可以是Amazon S3、使用密码的SFTP、使用SSH密钥的SFTP或Azure Blob连接。 将数据发送到Adobe Campaign的首选方法是通过Amazon S3或Azure Blob:

  2. 为云存储批处理连接配置数据流。 数据流是一种计划任务,用于在存储位置检索数据并将其摄取到Adobe Experience Platform数据集。 此步骤允许您从存储位置配置数据摄取,包括数据选择和CSV字段到XDM架构的映射。

    此页面中提供了详细信息。

  3. 配置Source后,Adobe Experience Platform将从您提供的存储位置导入文件。

    可以根据您的需要计划此操作。 我们建议每天执行导出多达6次,具体取决于实例中已存在的负载。

recommendation-more-help
601d79c3-e613-4db3-889a-ae959cd9e3e1