Campaign から Adobe Experience Platform へのデータのエクスポート sources

Campaign Classic データをアドビのリアルタイム顧客データプラットフォーム(RTCDP)にエクスポートするには、まず、Campaign Classic でワークフローを作成して、共有するデータを S3 または Azure Blob のストレージの場所にエクスポートする必要があります。

ワークフローを構成し、ストレージの場所にデータが送信されたら、S3 または Azure Blob のストレージの場所を Adobe Experience Platform の​ ソース ​として接続する必要があります。

NOTE
Campaign で生成されたデータのみ(送信数、開封数、クリック数など)を Adobe Experience Platform にエクスポートすることをお勧めします。サードパーティのソース(CRM など)から取り込まれたデータは、Adobe Experience Platform に直接読み込む必要があります。

Campaign Classic でのエクスポートワークフローの作成

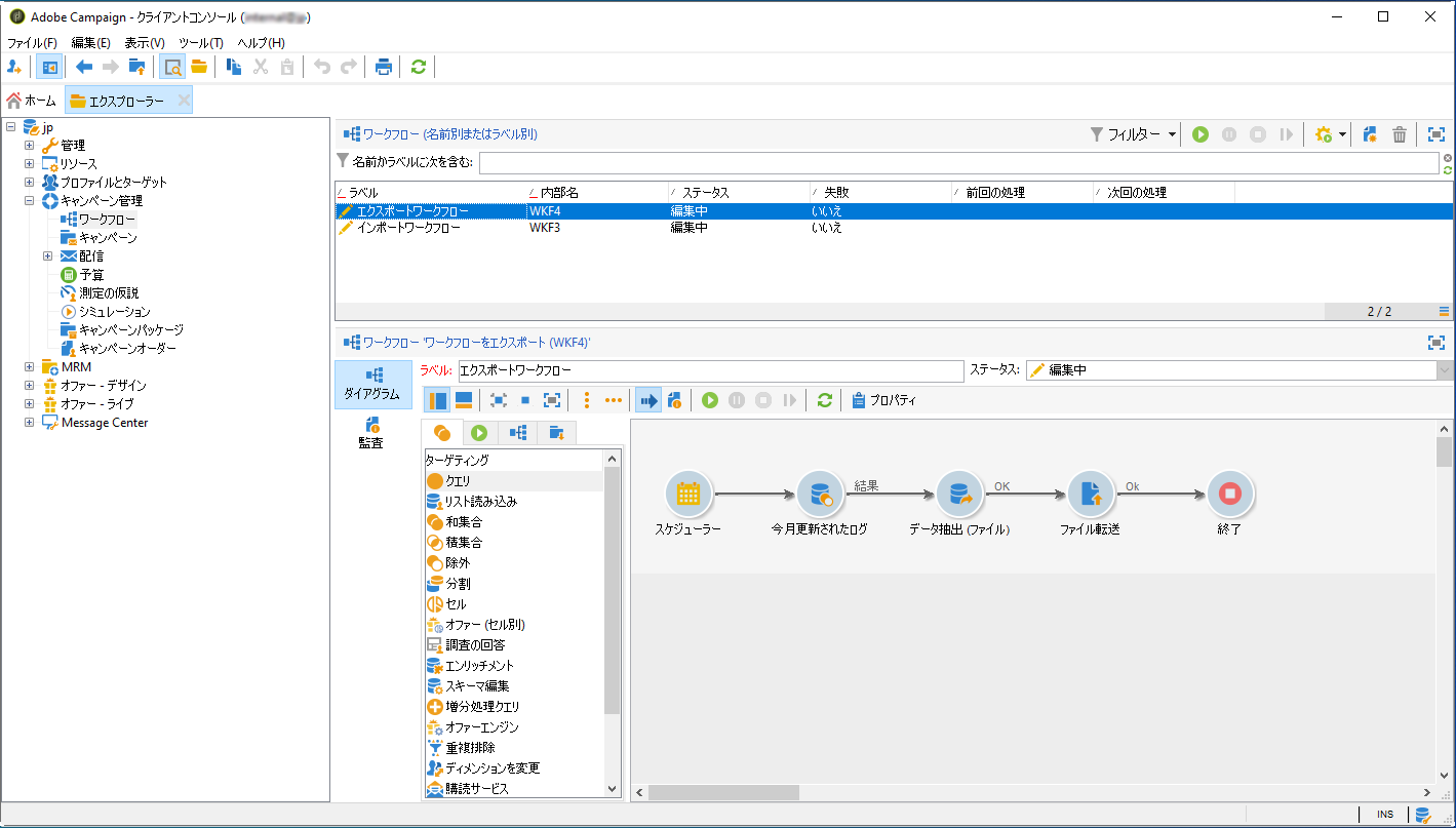
Campaign Classic から S3 または Azure Blob ストレージの場所にデータをエクスポートするには、エクスポート対象データにターゲットを絞って、そのデータをストレージの場所に送信するワークフローを構築する必要があります。

これをおこなうには、以下を追加して設定します。

  • ターゲットデータを CSV ファイルに抽出する​ データ抽出(ファイル) ​アクティビティ。 このアクティビティの設定方法について詳しくは、Campaign v8 ドキュメントを参照してください。

  • CSV ファイルをストレージの場所に転送する​ ファイル転送 ​アクティビティ。このアクティビティの設定方法について詳しくは、Campaign v8 ドキュメントを参照してください。

例えば、以下のワークフローでは、ログを定期的に CSV ファイルに抽出し、そのファイルをストレージの場所に転送します。

ストレージの場所をソースとして接続する

S3 または Azure Blob ストレージの場所を Adobe Experience Platform の​ ソース ​として接続する主な手順を以下に示します。 これらの各手順について詳しくは、ソースコネクタのドキュメントを参照してください。

  1. Adobe Experience Platform の「ソース」メニューで、ストレージの場所への接続を作成します。

    note note
    NOTE
    ストレージの場所は、Amazon S3、パスワードを使用した SFTP、SSH キーを使用した SFTP、または Azure Blob 接続に設定できます。 Adobe Campaign にデータを送信する際には、Amazon S3 または Azure Blob を使用する方法を推奨します。

  2. クラウドストレージのバッチ接続のデータフローを設定します。 データフローとは、ストレージの場所からデータを取得し、Adobe Experience Platform データセットに取り込むようスケジュール設定されたタスクです。 この手順では、データ選択や、CSV フィールドの XDM スキーマへのマッピングを含め、ストレージの場所からのデータ取り込みを設定できます。

    詳しくは、このページを参照してください。

  3. ソースの設定が完了すると、Adobe Experience Platform は指定したストレージの場所からファイルをインポートします。

    この操作は、必要に応じてスケジュールできます。 エクスポートの実行回数は、インスタンスに既に存在する負荷に応じて、1 日最大 6 回までとすることをお勧めします。

recommendation-more-help
601d79c3-e613-4db3-889a-ae959cd9e3e1