Esportare dati da Campaign ad Adobe Experience Platform sources

Per esportare i dati di Campaign Classic in Adobe Real-time Customer Data Platform (RTCDP), devi innanzitutto creare un flusso di lavoro in Campaign Classic per esportare nel percorso di archiviazione BLOB S3 o Azure i dati da condividere.

Dopo aver configurato il flusso di lavoro e aver inviato i dati al percorso di archiviazione, è necessario connettere il percorso di archiviazione BLOB S3 o Azure come Source in Adobe Experience Platform.

NOTE
Si consiglia di esportare solo i dati generati da Campaign (ad esempio invii, aperture, clic ecc.) in Adobe Experience Platform. I dati acquisiti da un’origine di terze parti (come il CRM) devono essere importati direttamente in Adobe Experience Platform.

Creare un flusso di lavoro di esportazione in Campaign Classic

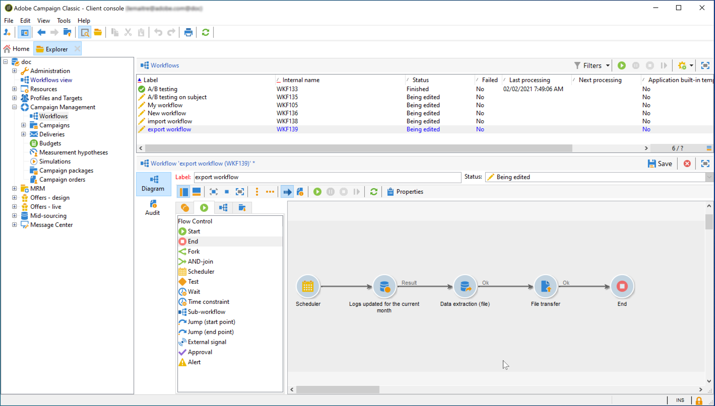
Per esportare i dati da Campaign Classic nel percorso di archiviazione S3 o BLOB di Azure, devi creare un flusso di lavoro per eseguire il targeting dei dati da esportare e inviarli al percorso di archiviazione.

A questo scopo, aggiungi e configura:

  • Attività Data extraction (file) per estrarre i dati di destinazione in un file CSV. Per ulteriori informazioni su come configurare questa attività, consulta la documentazione di Campaign v8.

  • Un'attività File transfer per trasferire il file CSV nel percorso di archiviazione. Per ulteriori informazioni su come configurare questa attività, consulta la documentazione di Campaign v8.

Ad esempio, il flusso di lavoro seguente estrae i registri regolarmente in un file CSV, quindi trasferisce il file in un percorso di archiviazione.

Collegare la posizione di archiviazione come Source

Di seguito sono elencati i passaggi principali per connettere il percorso di archiviazione BLOB di S3 o Azure come Source in Adobe Experience Platform. Informazioni dettagliate su ciascuno di questi passaggi sono disponibili nella documentazione dei connettori Source.

  1. Nel menu di Adobe Experience Platform Sources, crea una connessione al percorso di archiviazione:

    note note
    NOTE
    Il percorso di archiviazione può essere Amazon S3, SFTP con password, SFTP con chiave SSH o connessioni BLOB di Azure. Il metodo preferito per inviare dati ad Adobe Campaign è tramite Amazon S3 o Azure Blob:

  2. Configurare un flusso di dati per una connessione batch di archiviazione cloud. Un flusso di dati è un’attività pianificata che recupera e acquisisce i dati dal percorso di archiviazione a un set di dati Adobe Experience Platform. Questi passaggi ti consentono di configurare l’acquisizione dei dati dalla posizione di archiviazione, inclusa la selezione dei dati e la mappatura dei campi CSV su uno schema XDM.

    Informazioni dettagliate sono disponibili in questa pagina.

  3. Dopo aver configurato Source, Adobe Experience Platform importa il file dal percorso di archiviazione fornito.

    Questa operazione può essere pianificata in base alle tue esigenze. È consigliabile eseguire l’esportazione fino a 6 volte al giorno, a seconda del carico già presente nell’istanza.

recommendation-more-help
601d79c3-e613-4db3-889a-ae959cd9e3e1