Campaign에서 Adobe Experience Platform으로 데이터 내보내기 sources
Campaign Classic 데이터를 Adobe Real-time Customer Data Platform(RTCDP)으로 내보내려면 먼저 공유할 데이터를 S3 또는 Azure Blob 저장소 위치로 내보낼 워크플로우를 Campaign Classic에 빌드해야 합니다.
워크플로우를 구성하고 데이터를 저장소 위치로 전송하면 S3 또는 Azure Blob 저장소 위치를 Adobe Experience Platform의 Source(으)로 연결해야 합니다.
Campaign Classic에서 내보내기 워크플로우 만들기
Campaign Classic에서 S3 또는 Azure Blob 저장소 위치로 데이터를 내보내려면 내보낼 데이터를 타겟팅하는 워크플로우를 빌드하여 저장소 위치로 보내야 합니다.
이렇게 하려면 다음을 추가하고 구성합니다.
-
타깃팅된 데이터를 CSV 파일로 추출하는 Data extraction (file) 활동입니다. 이 활동을 구성하는 방법에 대한 자세한 내용은 Campaign v8 설명서를 참조하세요.
-
CSV 파일을 저장소 위치로 전송하는 File transfer 활동입니다. 이 활동을 구성하는 방법에 대한 자세한 내용은 Campaign v8 설명서를 참조하세요.
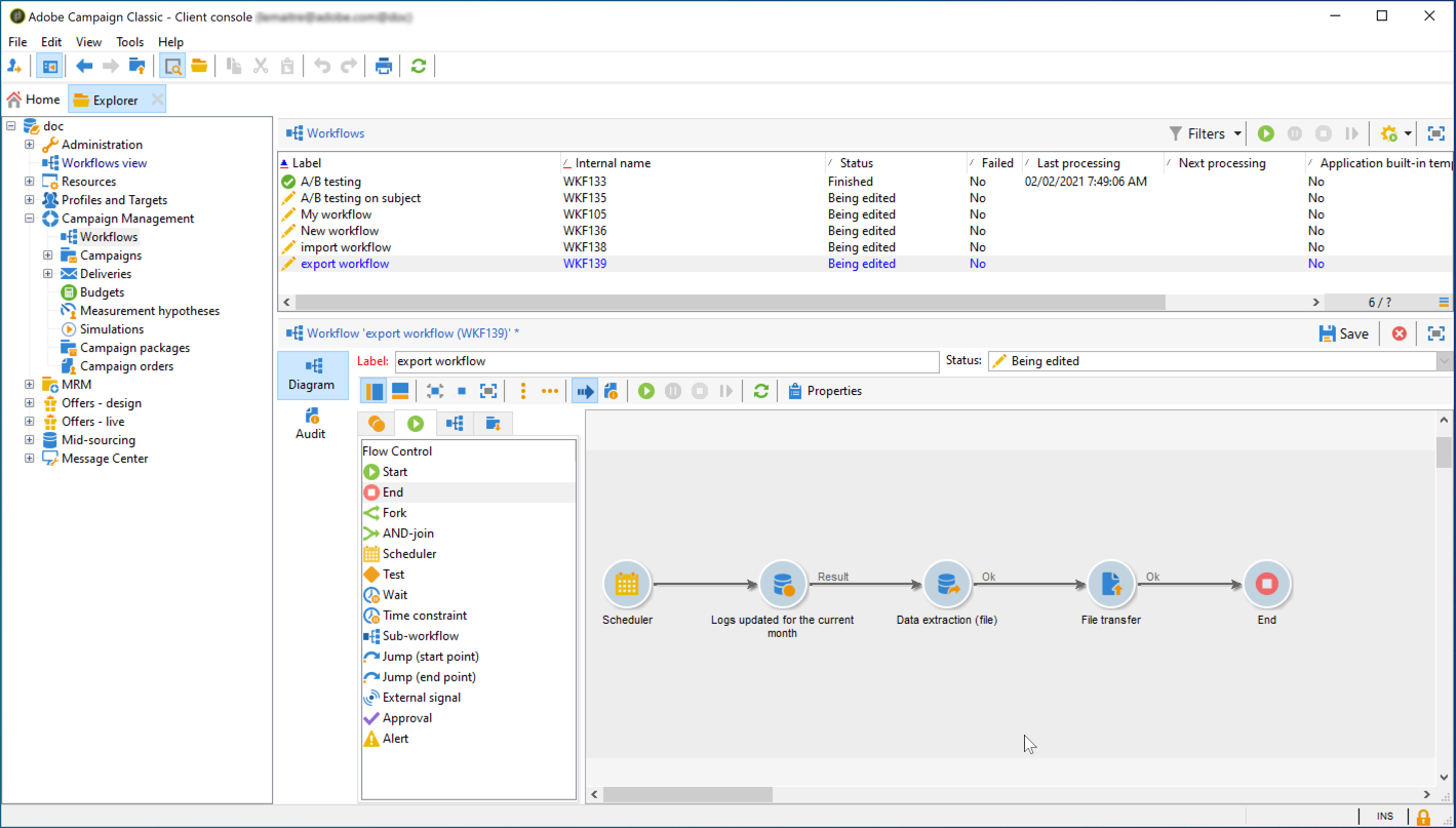
예를 들어 아래 워크플로우는 정기적으로 로그를 CSV 파일로 추출한 다음 파일을 저장소 위치로 전송합니다.
저장소 위치를 Source으로 연결
S3 또는 Azure blob 저장소 위치를 Adobe experience Platform의 Source(으)로 연결하는 주요 단계는 아래에 나와 있습니다. 이러한 각 단계에 대한 자세한 내용은 Source 커넥터 설명서를 참조하세요.
-
Adobe Experience Platform Sources 메뉴에서 저장소 위치에 대한 연결을 만듭니다.
note note NOTE 저장소 위치는 Amazon S3, 암호가 있는 SFTP, SSH 키가 있는 SFTP 또는 Azure Blob 연결일 수 있습니다. Adobe Campaign에 데이터를 보내는 기본 방법은 Amazon S3 또는 Azure Blob를 사용하는 것입니다.
-
클라우드 스토리지 배치 연결에 대한 데이터 흐름을 구성합니다. 데이터 흐름은 저장소 위치에서 Adobe Experience Platform 데이터 세트로 데이터를 검색하고 수집하는 예약된 작업입니다. 이 단계에서는 데이터 선택 및 CSV 필드를 XDM 스키마에 매핑하는 것을 포함하여 스토리지 위치에서 데이터 수집을 구성할 수 있습니다.
자세한 정보는 이 페이지에서 확인할 수 있습니다.
-
Source이 구성되면 Adobe Experience Platform은 사용자가 제공한 저장소 위치에서 파일을 가져옵니다.
이 작업은 필요에 따라 예약할 수 있습니다. 인스턴스에 이미 있는 로드에 따라 하루에 최대 6번 내보내기를 수행하는 것이 좋습니다.