CCPA(California Consumer Privacy Act)는 캘리포니아 거주자들에게 개인 정보에 대한 새로운 권리를 제공하고 캘리포니아에서 비즈니스를 수행하는 특정 엔터티에 데이터 보호 책임을 부과합니다.
액세스 및 삭제 요청의 구성 및 사용은 GDPR과 CCPA와 공통됩니다. 이 섹션에서는 CCPA에만 해당되는 개인 데이터 판매에 대한 옵트아웃을 제공합니다.
Adobe Campaign이 제공하는 동의 관리 도구 외에도 소비자가 개인 정보 판매를 옵트아웃했는지 여부를 추적할 수 있습니다.
연락처 주인은 시스템을 통해 자신의 개인 정보를 서드파티에 판매하는 것을 허용하지 않기로 결정할 수 있습니다. Adobe Campaign에서 이 정보를 저장하고 추적할 수 있습니다.
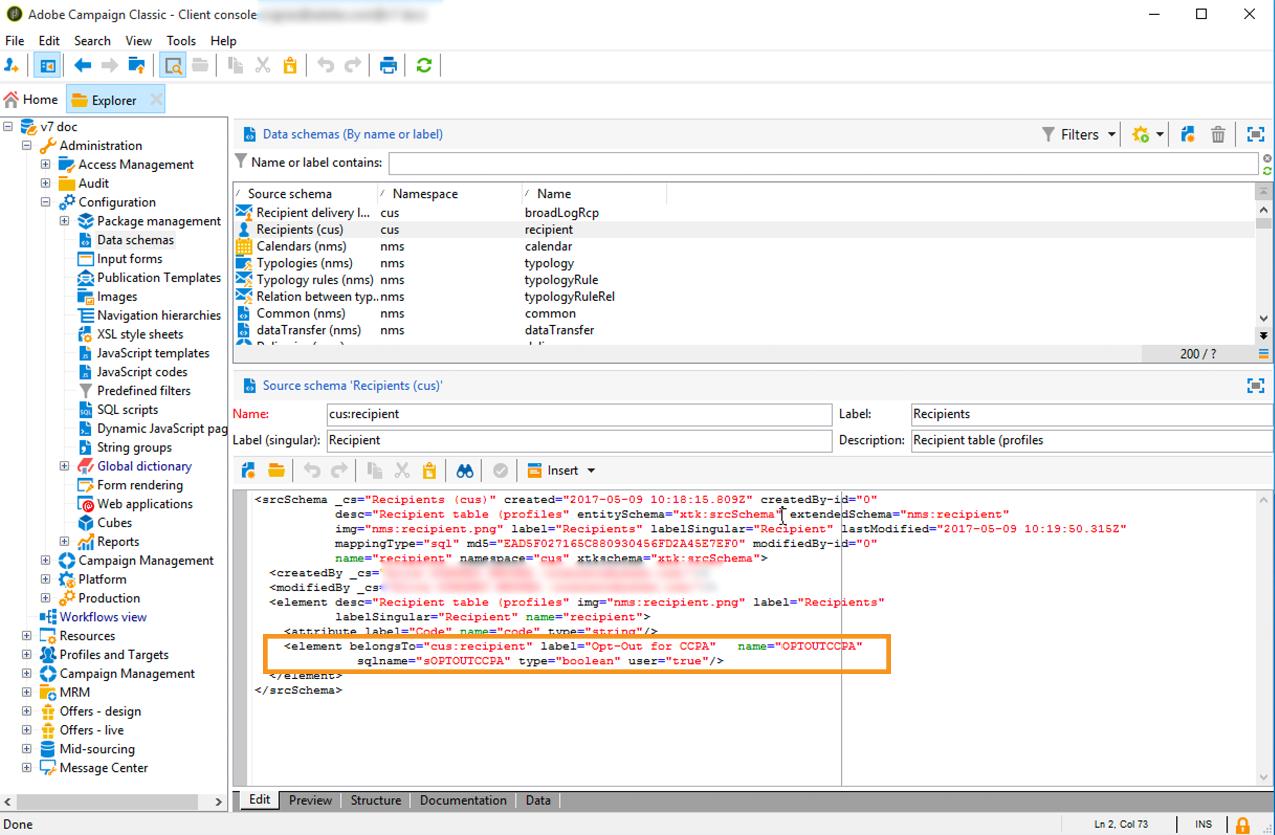
이 작업을 수행하려면 프로필 테이블을 확장하고 Opt-Out for CCPA 필드를 추가해야 합니다.
데이터 주체의 요청을 받고 CCPA에 대한 요청 날짜를 추적하는 것은 데이터 컨트롤러로서의 책임입니다. 기술 제공업체에서는 수신 거부 방법만 제공합니다. 데이터 컨트롤러로서의 역할에 대한 자세한 내용은 개인 데이터 및 가상 사용자를 참조하십시오.
이 정보를 활용하려면 Adobe Campaign Classic에서 이 필드를 만들어야 합니다. 이 경우 부울 필드를 Recipient 테이블에 추가합니다. 새 필드를 만들면 Campaign API에서 자동으로 지원됩니다.
사용자 지정 수신자 테이블을 사용하는 경우 이 작업도 수행해야 합니다.
새 필드를 만드는 방법에 대한 자세한 내용은 스키마 버전 설명서를 참조하십시오.
스키마 수정은 전문가만 수행해야 하는 중요한 작업입니다.
Tools > Advanced > Add new fields(으)로 이동한 다음 Document type로 Recipients를 선택하고 Next를 클릭합니다. 테이블에 필드를 추가하는 방법에 대한 자세한 내용은 이 섹션을 참조하십시오.

Field type에는 SQL field을(를) 선택합니다. 레이블에는 Opt-Out for CCPA을(를) 사용합니다. 8-bit integer (boolean) 유형을 선택하고 다음의 고유한 Relative path을(를) 정의합니다. @OPTOUTCCPA. Finish을(를) 클릭합니다.

이렇게 하면 Recipient (cus) 스키마가 확장되거나 생성됩니다. 필드를 클릭하여 필드가 올바르게 추가되었는지 확인합니다.

탐색기의 Configuration > Input forms 노드를 클릭합니다. Recipient (nms)의 "일반 패키지"에서 <input> 요소를 추가하고 2단계에서 정의된 상대 경로인 xpath 값에 사용합니다. 양식 식별에 대한 자세한 내용은 이 섹션을 참조하십시오.
<input colspan="2" type="checkbox" xpath="@OPTOUTCCPA"/>

연결을 끊고 다시 연결합니다. 다음 섹션에서 설명하는 단계에 따라 필드를 수신자의 세부 정보에서 사용할 수 있는지 확인합니다.
필드의 값을 채우고 데이터 판매에 관한 CCPA 지침 및 규칙을 따르는 것은 데이터 컨트롤러의 책임입니다.
값을 채우려면 다음과 같은 몇 가지 방법을 사용할 수 있습니다.
그런 다음 옵트아웃한 프로필의 개인 정보를 제3자에게 판매해서는 안 됩니다.