分散式行銷範例 distributed-marketing-samples

建立本機行銷活動(依表單) creating-a-local-campaign--by-form-

By表單​型別Web介面涉及使用​Web應用程式。 根據設定,此Web應用程式可包含任何型別的已定義個人化元素。 例如,您可以建議連結以評估目標、預算、內容等。 透過專用API。

NOTE
API會在專屬檔案中詳細說明。 了解更多
此範例中使用的網頁應用程式,並非隨Adobe Campaign提供的現成網頁應用程式。 若要在行銷活動中使用表單,您必須建立專用的Web應用程式。

建立行銷活動範本時,請按一下​ Advanced campaign settings… ​連結之​ Web interface ​選項內的​ Zoom ​圖示,以存取網頁應用程式的詳細資料。

NOTE
Web應用程式引數只能在行銷活動範本中使用。

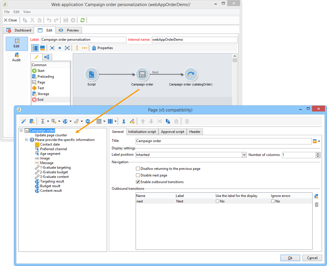
在​ Edit ​索引標籤中,選取​ 行銷活動訂單 ​活動並開啟以存取其內容。

在此範例中,行銷活動訂單​活動包括:

  • 要由本地實體在訂單期間輸入的欄位,

  • 可讓本地實體評估行銷活動的連結(例如目標、預算、內容等),

  • 可讓您計算並顯示這些評估結果的指令碼。

在此範例中,使用下列API:

  • 對於目標評估,

    code language-none
    var res = nms.localOrder.EvaluateTarget(ctx.localOrder);
    
  • 對於預算評估,

    code language-none
    var res = nms.localOrder.EvaluateDeliveryBudget(ctx.@deliveryId, NL.XTK.parseNumber(ctx.@compt));
    
  • 對於內容評估,

    code language-none
    var res = nms.localOrder.EvaluateContent(ctx.localOrder, ctx.@deliveryId, "html", resSeed.@id);
    

建立合作行銷活動(依目標核准) creating-a-collaborative-campaign--by-target-approval-

簡介 introduction

您是一家大型服裝品牌的行銷經理,該品牌在美國各地擁有一家線上商店和幾家精品店。 春天到了,您決定建立特別優惠方案,將給予最佳客戶目錄中所有裙子50%的優惠。

此優惠方案主要針對您美國店舖的最佳客戶,也就是說自今年初以來已花費超過$300的客戶。

因此,您決定使用分散式行銷來建立合作行銷活動(依目標核准),這可讓您選取商店的最佳客戶(依區域分組),這些客戶將收到包含特殊優惠方案的電子郵件傳遞。

此範例的第一部分說明接收行銷活動建立通知的本地實體,以及如何使用它來評估行銷活動並進行訂購。

此範例的第二部分說明如何建立您的行銷活動。

步驟如下:

本機實體的​

  1. 使用行銷活動建立通知來存取中央實體選取的聯絡人清單。
  2. 選取聯絡人並核准參與率。

中央實體的​

  1. 建立​ Data distribution ​活動。
  2. 建立合作行銷活動。
  3. 發佈行銷活動。

本機實體側 local-entity-side

  1. 已選擇參與行銷活動的本機實體將會收到電子郵件通知。

  2. 按一下​ Access your contact list and approve targeting ​連結,即可授予本機實體存取為行銷活動選取之使用者端清單的許可權(透過網頁瀏覽器)。

  3. 本機實體會從清單中取消檢查某些連絡人,因為自年初以來,已就類似的選件與他們聯絡。

檢查通過後,行銷活動就會自動開始。

中央實體側 central-entity-side

建立資料發佈活動 creating-a-data-distribution-activity

  1. 若要設定合作行銷活動(依目標核准),您必須先建立​Data distribution activity。 按一下​ Resources > Campaign management > Data distribution ​節點中的​ New ​圖示。

  2. 在​ General ​索引標籤中,您必須指定:

    • Targeting dimension。 在此對​ 收件者 ​執行​資料發佈
    • Distribution type。 您可以選擇​ 固定大小 ​或​大小作為百分比
    • Assignment type。 選取​ 本機實體 ​選項。
    • Distribution type。 在這裡,是存在於收件者表格中的​ Origin (@origin) ​欄位,可讓您識別連絡人與本機實體之間的關係。
    • Approval storage​欄位。 選取​ 本機核准收件者 ​選項。
  3. 在​ Breakdown ​索引標籤中,指定:

    • Distribution field value,對應於即將推出的行銷活動中涉及的本機實體。
    • 本機實體​label
    • Size (固定或以百分比表示)。 0預設值​包含選取連結至本機實體的所有收件者。

  4. 儲存您的新資料分佈。

建立協作行銷活動 creating-a-collaborative-campaign

  1. 從​ Campaign management > Campaign ​節點,建立新的​collaborative campaign (by target approval)

  2. 在​ Targeting and workflows ​索引標籤中,為您的行銷活動建立工作流程。 這必須包含由​ Data distribution ​活動定義​ Record count limitation ​的​ 分割 ​活動。

  3. 新增​ Local approval ​動作,您可以在其中指定:

    • 將在通知中傳送給本機實體的訊息內容,
    • 核准提醒,
    • 行銷活動的預期處理。

  4. 儲存您的記錄。

發佈行銷活動 publishing-the-campaign

您現在可以從​ Campaigns ​索引標籤新增​行銷活動套件

  1. 選擇您的​Reference campaign。 在封裝的​ Edit ​標籤中,您可以選取要用於行銷活動的​Approval mode

    • 在​ 手動 ​模式中,如果本機實體接受來自中央實體的邀請,則會參與行銷活動。 如果他們想要且需要經理的核准以確認其參與促銷活動,則可以刪除預先選取的聯絡人。
    • 在​ 自動 ​模式中,本機實體必須參與行銷活動,除非他們從行銷活動取消註冊。 他們不需要核准就可以刪除連絡人。

  2. 在​ Description ​索引標籤中,您可以新增行銷活動的說明,以及要傳送給本機實體的任何檔案。

  3. 核准您的行銷活動套件,然後啟動您的工作流程以發佈套件,並讓它可用於套件清單中的所有本機實體。

建立合作行銷活動(依表單) creating-a-collaborative-campaign--by-form-

簡介 introduction-1

您是一家大型化妝品牌的行銷經理,該品牌在美國各地擁有一家線上商店和幾家精品店。 為了卸除冬季庫存,並為新庫存騰出空間,您決定建立特別優惠方案,以兩種客戶類別為目標:30歲以上的客戶,您將向其提供年齡敏感的護膚產品;以及30歲以下的客戶,您將向其提供更基本的護膚產品。

因此,您決定使用分散式行銷來建立合作行銷活動(依表單),可讓您依年齡範圍從不同的商店選取客戶。 這些客戶將收到電子郵件傳遞,內含已根據其年齡範圍進行個人化的特殊優惠。

此範例的第一部分說明接收行銷活動建立通知的本地實體,以及如何使用它來評估行銷活動並進行訂購。

此範例的第二部分說明如何建立您的行銷活動。

步驟如下:

本機實體的​

  1. 使用行銷活動建立通知來存取線上表單。
  2. 個人化行銷活動(目標、內容、傳遞量)。
  3. 檢查這些欄位,並視需要加以變更。
  4. 核准您的參與。
  5. 本機實體(或中央實體)的管理員會核准您的設定和參與。

中央實體的​

  1. 建立合作行銷活動。
  2. 設定​Advanced campaign settings…,就像您在本機行銷活動中的設定一樣。
  3. 設定行銷活動工作流程和傳送,就像您設定本機行銷活動一樣。
  4. 更新網路表單。
  5. 建立行銷活動套件並發佈。

本機實體側 local-entity-side-1

  1. 選取要參與行銷活動的本地實體會收到電子郵件通知,通知他們已參與行銷活動。

  2. 本機實體完成個人化表單,然後他們:

    • 評估目標和預算,

    • 預覽傳遞內容,

    • 核准其參與率。

  3. 負責驗證訂單的操作員核准其參與。

中央實體側 central-entity-side-1

  1. 若要實作合作行銷活動(依表單),您必須使用​ 合作行銷活動(依表單) ​範本建立行銷活動。

  2. 在促銷活動的​ Edit ​索引標籤中,按一下​ Advanced campaign settings… ​連結以將其設定為本機促銷活動。 請參閱建立本機行銷活動(依表單)

  3. 設定行銷活動工作流程與網頁表單。 請參閱建立本機行銷活動(依表單)

  4. 指定執行排程和相關本機實體,以建立您的Campaign套件。

  5. 在​ Edit ​索引標籤中選取核准模式,以完成封裝設定。

  6. 從「Description」索引標籤,您可以輸入行銷活動套件說明、發佈套件時傳送給本機實體的通知訊息,以及附加任何資訊性檔案至行銷活動套件。

  7. 核准套件以發佈。

recommendation-more-help
601d79c3-e613-4db3-889a-ae959cd9e3e1