다음 양식 기준 유형 웹 인터페이스 사용 웹 애플리케이션. 구성에 따라 이 웹 애플리케이션에는 정의된 개인화된 요소의 유형이 포함될 수 있습니다. 예를 들어 대상, 예산, 콘텐츠 등을 평가하는 링크를 제안할 수 있습니다. 전용 API를 통해
API는 전용 문서에 자세히 설명되어 있습니다. 자세히 알아보기
이 예제에 사용되는 웹 애플리케이션은 Adobe Campaign을 통해 기본적으로 제공되는 웹 앱이 아닙니다. 캠페인에서 양식을 사용하려면 전용 웹 애플리케이션을 만들어야 합니다.
캠페인 템플릿을 만들 때 Zoom 아이콘 내 Web interface 옵션 Advanced campaign settings… 링크를 눌러 웹 응용 프로그램의 세부 정보에 액세스합니다.

웹 애플리케이션 매개 변수는 캠페인 템플릿에서만 사용할 수 있습니다.
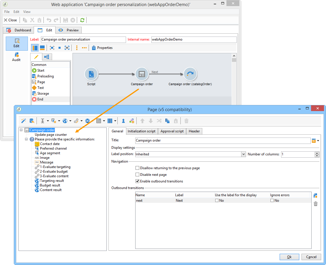
에서 Edit 탭에서 을 선택합니다 캠페인 순서 활동을 열고 콘텐츠를 액세스합니다.

이 예에서 캠페인 순서 활동 포함 항목:
주문 중에 로컬 엔티티가 입력할 필드

로컬 엔티티가 캠페인을 평가할 수 있도록 해주는 링크(예: 대상, 예산, 콘텐츠 등),

이러한 평가의 결과를 계산하고 표시할 수 있는 스크립트입니다.

이 예에서는 다음 API가 사용됩니다.
타겟 평가를 위해
var res = nms.localOrder.EvaluateTarget(ctx.localOrder);
예산 평가를 위해
var res = nms.localOrder.EvaluateDeliveryBudget(ctx.@deliveryId, NL.XTK.parseNumber(ctx.@compt));
컨텐츠 평가를 위해
var res = nms.localOrder.EvaluateContent(ctx.localOrder, ctx.@deliveryId, "html", resSeed.@id);
당신은 미국 전역에 온라인 매장과 여러 부티크가 있는 대형 의류 브랜드의 마케팅 매니저입니다. 봄이 온 지금, 당신은 최고의 고객에게 당신의 카탈로그의 모든 드레스를 50퍼센트 할인해주는 특별 제안을 만들기로 결심한다.
이 오퍼는 연초 이후 300달러 이상을 소비한 미국 상점 최고의 고객을 대상으로 합니다.
따라서 특별 오퍼가 포함된 이메일 배달을 받을 스토어의 우수 고객(지역별 그룹화된)을 선택할 수 있는 협업 캠페인(타겟 승인별)을 만들기 위해 분산 마케팅을 사용하도록 결정합니다.
이 예제의 첫 번째 부분에서는 캠페인 만들기 알림을 받는 로컬 엔티티와 캠페인 만들기 알림을 사용하여 캠페인을 평가하고 순서를 지정하는 방법을 보여줍니다.
이 예제의 두 번째 부분에서는 캠페인을 만드는 방법을 설명합니다.
단계는 다음과 같습니다.
로컬 엔티티에 대해
중앙 엔티티의 경우:
캠페인에 참여하도록 선택한 로컬 엔티티는 이메일 알림을 받게 됩니다.

을 클릭하여 Access your contact list and approve targeting 링크를 클릭하면 로컬 엔티티에 웹 브라우저를 통해 캠페인에 대해 선택한 클라이언트 목록에 액세스할 수 있습니다.

해당 지역 엔티티는 연초부터 이미 유사한 오퍼에 접촉하여 목록에서 특정 연락처를 확인 해제합니다.

확인이 승인되면 캠페인이 자동으로 시작될 수 있습니다.
공동 작업 캠페인을 설정하려면(대상 승인을 통해) 먼저 Data distribution activity. 을(를) 클릭합니다. New 아이콘( Resources > Campaign management > Data distribution 노드 아래에 있어야 합니다.

에서 General 탭에서 다음을 지정해야 합니다.
에서 Breakdown 탭에서 다음을 지정합니다.

새 데이터 배포를 저장합니다.
에서 Campaign management > Campaign 노드, 새 만들기 collaborative campaign (by target approval).
에서 Targeting and workflows 탭에서 캠페인에 대한 워크플로우를 만듭니다. 여기에는 다음이 포함되어야 합니다 분할 활동 Record count limitation 는 Data distribution 활동.

추가 Local approval 작업을 지정할 수 있습니다.

레코드를 저장합니다.
이제 다음을 추가할 수 있습니다 캠페인 패키지 에서 Campaigns 탭.
선택 Reference campaign. 에서 Edit 패키지의 탭에서 Approval mode 캠페인에 를 사용하려면:

에서 Description 탭에서 캠페인에 대한 설명과 로컬 엔티티로 전송할 문서를 추가할 수 있습니다.

캠페인 패키지를 승인한 다음 워크플로우를 시작하여 패키지를 게시하고 패키지 목록의 모든 로컬 엔티티가 사용할 수 있도록 합니다.

여러분은 미국 전역에 온라인 가게와 몇 개의 부티크가 있는 큰 화장 브랜드의 마케팅 매니저입니다. 겨울 스톡을 언로드하고 새 주식을 위한 공간을 만들려면 두 가지 클라이언트 카테고리를 대상으로 하는 특별 오퍼를 생성하기로 합니다. 나이 들어갈 수록 민감한 피부관리 제품과 30대 미만은 기본이다.
따라서 나이 범위별로 서로 다른 저장소에서 클라이언트를 선택할 수 있는 공동 작업 캠페인(양식 기준)을 만들기 위해 분산 마케팅을 사용하도록 결정합니다. 이러한 고객은 연령 범위에 따라 개인화된 특별 오퍼와 함께 이메일 배달을 받게 됩니다.
이 예제의 첫 번째 부분에서는 캠페인 만들기 알림을 받는 로컬 엔티티와 캠페인 만들기 알림을 사용하여 캠페인을 평가하고 순서를 지정하는 방법을 보여줍니다.
이 예제의 두 번째 부분에서는 캠페인을 만드는 방법을 설명합니다.
단계는 다음과 같습니다.
로컬 엔티티에 대해
중앙 엔티티의 경우:
캠페인에 참여하도록 선택한 로컬 엔티티는 캠페인에 참여했음을 알리는 이메일 알림을 받습니다.

로컬 엔티티는 개인화된 양식을 완료한 다음 다음과 같습니다.
목표물과 예산을 평가하고
게재 콘텐츠 미리 보기,
기여도를 승인합니다.

주문 유효성 검사를 담당하는 연산자가 참가 승인을 합니다.

공동 작업 캠페인을 구현하려면(양식 기준) 공동 작업 캠페인(양식 기준) 템플릿.

캠페인의 Edit 탭에서 Advanced campaign settings… 링크를 클릭하여 로컬 캠페인으로 구성합니다. 을(를) 참조하십시오. 로컬 캠페인 만들기(양식 기준).

캠페인 워크플로우와 웹 양식을 구성합니다. 을(를) 참조하십시오. 로컬 캠페인 만들기(양식 기준).
실행 일정 및 관련 로컬 엔티티를 지정하여 캠페인 패키지를 만듭니다.

에서 승인 모드를 선택하여 패키지 구성을 완료합니다 Edit 탭.

에서 Description 탭에서 캠페인 패키지 설명, 패키지를 게시할 때 로컬 엔티티에 보낼 알림 메시지를 입력하고 모든 유용한 문서를 캠페인 패키지에 첨부할 수 있습니다.

패키지를 승인하여 게시합니다.
