Le type d’interface web par formulaire implique l’utilisation d’une application web. Cette application web peut contenir toutes sortes d’éléments définis personnalisés, selon la configuration. Par exemple, vous pouvez proposer des liens pour évaluer la cible, le budget, le contenu, etc. via des API dédiées.
Les API sont décrites en détail dans le document qui leur est consacré. En savoir plus.
L’application web utilisée dans cet exemple n’est pas une application web Adobe Campaign d’usine. Pour utiliser un formulaire dans une campagne, vous devez créer l’application web dédiée.
Lors de la création du modèle d’opération, cliquez sur l’icône Zoom de l’option Interface web du lien Paramètres avancés de l’opération… pour accéder aux détails de l’application web.

Le paramétrage de l'application Web n'est disponible qu'au niveau du modèle d'opération.
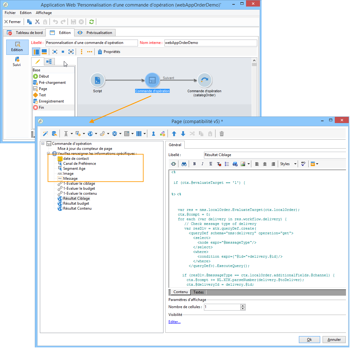
Dans l'onglet Edition, sélectionnez l'activité Commande d'opération et ouvrez-la pour accéder à son contenu.

Dans cet exemple, l'activité Commande d'opération comprend :
des champs qui seront renseignés par l'entité locale lors de la commande,

des liens qui permettront à l'entité locale d'évaluer l'opération (par exemple la cible, le budget, le contenu, etc.),

des scripts qui permettent de calculer et d'afficher le résultat de ces évaluations.

Dans cet exemple, les APIs suivantes sont utilisées :
Pour l'évaluation du ciblage,
var res = nms.localOrder.EvaluateTarget(ctx.localOrder);
Pour l'évaluation du budget,
var res = nms.localOrder.EvaluateDeliveryBudget(ctx.@deliveryId, NL.XTK.parseNumber(ctx.@compt));
Pour l'évaluation du contenu,
var res = nms.localOrder.EvaluateContent(ctx.localOrder, ctx.@deliveryId, "html", resSeed.@id);
Vous êtes le responsable marketing d'une grande marque de vêtements qui possède une boutique en ligne, et plusieurs magasins dans toute la France. A l'annonce des beaux jours vous décidez de créer une offre promotionnelle qui permettra à vos meilleurs clients de bénéficier de 50 % de réduction sur toutes les robes disponibles dans votre catalogue.
Cette offre est destinée aux meilleurs clients de vos magasins français, c'est à dire ceux qui ont dépensé plus de 300 € depuis le début de l'année.
Vous décidez donc de créer, grâce au Marketing Distribué, une opération collaborative par validation de la cible, qui vous permet de sélectionner les meilleurs clients de vos magasins (regroupés par région), qui recevront la diffusion email contenant l'offre promotionnelle.
La première partie de cet exemple illustre la réception par vos entités locales de la notification de création de l'opération, et l'utilisation qu'ils peuvent en faire pour évaluer l'opération et la commander.
La deuxième partie de cet exemple explique le mode de création de votre opération.
Les étapes sont les suivantes :
Pour l'entité locale
Pour l'entité centrale :
Les entités locales sélectionnées pour participer à l'opération reçoivent, par email, une notification.

En cliquant sur le lien Accéder à votre liste de contacts et valider le ciblage, l’entité locale a accès, depuis un navigateur web, à la liste de ses clients sélectionnés pour l’opération.

L'entité locale dé-sélectionne certains contacts de la liste, car ces derniers ont déjà été contactés pour une offre du même acabit depuis le début de l'année.

Lorsque les validations sont approuvées, l'opération peut démarrer automatiquement.
Pour mettre en place une opération collaborative par validation de la cible, vous devez tout d'abord créer une activité Répartition de données. A partir du noeud Ressources > Gestion de campagne > Répartition de données, cliquez sur l'icône Nouveau.

Dans l'onglet Général vous devez indiquer :
Dans l'onglet Répartition, indiquez :

Enregistrez votre nouvelle boîte de répartition.
A partir du noeud Gestion de campagne > Opération, créez une nouvelle opération collaborative par validation de la cible.
Dans l'onglet Ciblages et workflows, créez un workflow pour votre opération. Celui-ci doit contenir une activité de Partage dont la limitation du nombre d'enregistrements est définie par l'activité Répartition de données.

Ajoutez une action Validation en local où vous pouvez définir :

Sauvegardez votre enregistrement.
Vous pouvez désormais ajouter un kit de campagne à partir de l’onglet Campagnes.
Choisissez votre Opération de référence. Dans l'onglet Edition de votre kit, vous pouvez choisir le Mode de validation que vous souhaitez utiliser pour votre opération :

Dans l'onglet Description, vous pouvez ajouter une description pour votre opération, ainsi que des documents qui seront transmis aux entités locales.

Validez votre kit puis lancez votre workflow pour que le kit soit publié et disponible pour les entités locales dans la liste des kits.

Vous êtes le responsable marketing d'une grande marque de cosmétiques qui possède une boutique en ligne, et plusieurs magasins dans toute la France. Pour écouler vos stocks d'hiver, vous décidez de créer une offre promotionnelle qui ciblera deux catégories de clients : les plus de 30 ans, à qui vous proposerez des produits adaptés à leur peau mature, et les moins de 30 ans, à qui vous proposerez des produits de soin plus basiques.
Vous décidez donc de créer, grâce au Marketing Distribué, une opération collaborative par formulaire, qui vous permet de sélectionner les clients, de vos différents magasins, par tranches d'âge. Ces clients recevront une diffusion email, personnalisée en fonction de leur âge, contenant l'offre promotionnelle.
La première partie de cet exemple illustre la réception par vos entités locales de la notification de création de l'opération, et l'utilisation qu'ils peuvent en faire pour évaluer l'opération et la commander.
La deuxième partie de cet exemple explique le mode de création de votre opération.
Les étapes sont les suivantes :
Pour l'entité locale
Pour l'entité centrale :
Les entités locales sélectionnées pour participer à l'opération reçoivent, par email, une notification les informant de la publication de l'opération.

L'entité locale remplit un formulaire personnalisé puis elle :
évalue la cible et le budget,
prévisualise le contenu de la diffusion,
valide sa participation.

L'opérateur en charge de la validation des commandes approuve la participation.

Pour mettre en place une opération collaborative par formulaire, vous devez créer une opération à partir du modèle d'opération collaborative par formulaire.

Dans l’ongle Editer de la campagne, cliquez sur le lien Paramètres avancés de l'opération… Pour la configurer comme une campagne locale. Pour plus d'informations, consultez la section Créer une campagne locale (par formulaire).

Configurez le workflow de l'opération et le formulaire web. Pour plus d'informations, consultez la section Créer une campagne locale (par formulaire).
Créez votre kit d'opération en spécifiant le planning de réalisation et les entités locales impliquées.

Finalisez le paramétrage du kit en choisissant le mode de validation dans l'onglet Edition.

Si besoin, dans l'onglet Description, rentrez une description du kit, un message de notification qui sera envoyé aux entités locales lors de la publication du kit, et attachez des documents informatifs à votre kit d'opération.

Validez le kit pour activer sa publication.
