Criar uma campanha local creating-a-local-campaign

Uma campanha local é uma instância criada a partir de um modelo referenciado da lista de campaign packages com um cronograma de execução específico. Seu objetivo é atender a uma comunicação local usando um template de campanha que foi criado e configurado pela entidade central. Os principais estágios para a implementação de uma operação local são:

Para a entidade central

  1. Criar um template de campanha local.
  2. Criar um pacote de campanha a partir de um template.
  3. Publicar um pacote de campanha
  4. Aprovar pedidos

Para a entidade local

  1. Solicitar a campanha
  2. Executar campanhas

Criar um template de campanha local creating-a-local-campaign-template

Para criar um pacote de campanha, primeiro crie o modelo de campanha por meio do nó Resources > Templates.

Para criar um novo modelo local, duplique o template padrão Local campaign (opLocal).

Nomeie seu template de campanha e preencha os campos disponíveis.

Na janela da campanha, clique na guia Edit e clique no link Advanced campaign settings….

Interface da Web web-interface

Na guia Marketing distribuído, você pode escolher o tipo de interface da Web e especificar os valores e parâmetros padrões a serem inseridos quando uma entidade local enviar um pedido.

A interface da web corresponde a um formulário a ser preenchido pela entidade local ao solicitar a campanha.

Selecione o tipo de interface da web a ser aplicada às campanhas criadas a partir do template:

Há quatro tipos de interfaces da web disponíveis:

  • By brief : a entidade local deve fornecer uma descrição onde descreve as configurações da campanha. Uma vez aprovado o pedido, a entidade central configura e executa a campanha como um todo.

  • By form : a entidade local tem acesso a um formulário web onde, dependendo do template usado, podem editar o conteúdo, o público-alvo e o tamanho máximo, bem como datas de criação e extração usando campos de personalização. A entidade local pode avaliar o público-alvo e pré-visualizar o conteúdo desse formulário web.

    O formulário oferecido é especificado em um aplicativo web que deve ser selecionado em uma lista suspensa no campo web Interface no link do template Advanced campaign settings…. Consulte Criar uma campanha local (por formulário).

    note note
    NOTE
    A aplicação web utilizada é um exemplo. É necessário criar um aplicativo web específico para poder usar um formulário. Consulte a API.

  • By external form : a entidade local tem acesso aos parâmetros da campanha em sua extranet (não do Adobe Campaign). Esses parâmetros são idênticos aos de uma campanha local (por formulário).

  • Pre-set : entidade local solicita uma campanha usando o formulário padrão, sem localizá-lo.

Valores padrão default-values

Selecione o Default values a ser completado por entidades locais. Por exemplo:

  • contato e datas de extração,
  • características do target (segmento de idade, etc.).

Preencha os campos Parent marketing program e Charge.

Aprovações approvals

No link Advanced parameters for campaign entry, é possível especificar o número máximo de revisores.

Os revisores serão inseridos pela entidade local ao solicitar a campanha.

Se você não deseja nomear revisores para uma campanha, insira 0.

Documentos documents

Você pode permitir que operadores de entidades locais vinculem documentos (arquivos de texto, planilhas, imagens, descrições de campanha etc.) à campanha local ao criar o pedido. O link Advanced parameters for campaign entry… permite restringir o número de documentos. Para fazer isso, basta inserir o número máximo permitido no campo Number of documents.

Ao solicitar um pacote de campanha, o formulário sugere vincular quantos documentos forem indicados no campo correspondente no template.

Para não exibir um campo para fazer upload de documento, digite 0 no campo Number of documents.

NOTE
O Advanced parameters for campaign entry pode ser desativado verificando o Do not display the page used to enter the campaign parameters.

Fluxo de trabalho workflow

Na guia Targeting and workflows, crie o fluxo de trabalho que coleta os Default values especificados nas Advanced campaign settings… e cria as entregas.

Clique duas vezes na atividade Query para configurá-la de acordo com os Default values especificados.

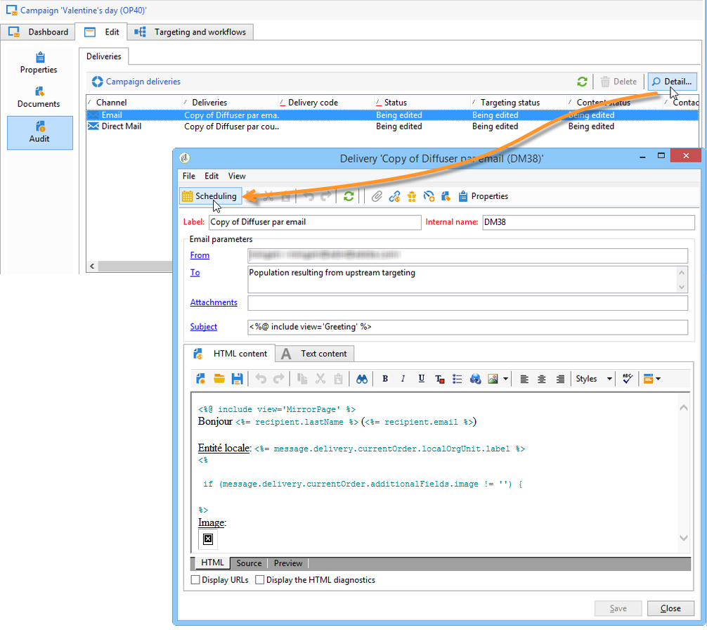
Entrega delivery

Na guia Audit, clique no ícone Detail… para visualizar o Scheduling da entrega selecionada.

O ícone Scheduling permite configurar o contato da entrega e a data de execução.

Se necessário, configure o tamanho máximo da entrega:

Localize o HTML da sua entrega. Por exemplo, no campo Delivery > Current order > Additional fields, use o campo Age segment para localizar a entrega de acordo com a idade do público-alvo.

Salve seu template de campanha. Agora você pode usá-lo na visualização Campaign packages na guia Campaigns clicando no botão Create.

NOTE
Os templates de campanha e suas configurações gerais estão detalhados em Templates do Campaign.

Criação do pacote de campanha creating-the-campaign-package

Para que o template de campanha fique disponível para entidades locais, ele precisa ser adicionado à lista. Para fazer isso, a agência central precisa criar um novo pacote.

Siga as etapas abaixo:

  1. Na seção Navigation da página Campaigns, clique no link Campaign packages.

  2. Clique no botão Create.

  3. A seção acima da janela permite selecionar o template do pacote de campanha especificado anteriormente.

    Por padrão, o template New local campaign package (localEmpty) é usado para campanhas locais.

  4. Especifique o rótulo, a pasta e a programação de execução do pacote de campanha.

Datas dates

As datas de início e término definem o período de visibilidade da campanha na lista de pacotes de campanha.

A data de disponibilidade é a data em que a campanha fica disponível para entidades locais (para solicitar).

CAUTION
Se uma entidade local não reservar a campanha antes do prazo, ela não poderá usá-la.

Essas informações são encontradas na mensagem de notificação enviada para agências locais, conforme mostrado abaixo:

Público-alvo audience

Para uma campanha local, a entidade central pode especificar as entidades locais envolvidas marcando a opção Limit the package to a set of local entities.

Configurações adicionais additional-settings

Depois que o pacote é salvo, a entidade central pode editá-la na guia Edit.

Na guia General, a entidade central pode:

  • configurar o(s) revisor(es) do pacote de campanha no link Approval parameters…,
  • revisar o cronograma de execução,
  • adicionar ou excluir entidades locais.
NOTE
Por padrão, cada entidade pode solicitar uma campanha local apenas uma vez.
Marque a opção Enable multiple creation para permitir que várias campanhas locais sejam criadas no pacote de campanha.

Notificações notifications

Quando uma campanha se torna disponível ou quando o prazo de registro é atingido, uma mensagem é enviada aos operadores do grupo de notificação local. Para obter mais informações, consulte Entidades organizacionais.

Solicitar uma campanha ordering-a-campaign

Os pacotes de campanha ficam acessíveis às entidades locais quando aprovados e quando seu período de implementação começou. As entidades locais recebem um e-mail informando que um novo pacote de campanha está disponível (assim que a data de disponibilidade é atingida).

NOTE
Se algumas entidades locais foram especificadas ao criar o pacote de campanha, elas serão as únicas a receberem uma notificação. Se nenhuma entidade local tiver sido especificada, todas as entidades locais receberão uma notificação.

Para usar uma campanha oferecida pela entidade central, a entidade local deve solicitá-la.

Para solicitar uma campanha:

  1. Clique em Order campaign na mensagem de notificação ou no botão correspondente no Adobe Campaign.

    Digite sua ID e senha para solicitar a campanha. A interface é composta de um conjunto de páginas definidas em uma aplicação Web.

    note note
    NOTE
    As aplicações web são detalhadas nesta seção.
  2. Insira as informações necessárias na primeira página (rótulo do pedido e comentário) e clique em Next.

  3. Complete os parâmetros disponíveis e aprove o pedido.

  4. Uma notificação é enviada ao gerente da entidade organizacional à qual a entidade local pertence, para aprovar esse pedido.

  5. As informações são retornadas às entidades locais e centrais. Embora entidades locais possam exibir apenas seus próprios pedidos, a entidade central pode visualizar todos os pedidos por qualquer entidade local, conforme mostrado abaixo:

    Os operadores podem exibir detalhes do pedido:

    A guia Edit contém as informações inseridas pela entidade local ao solicitar a campanha.

  6. O pedido deve ser aprovado pela entidade central para ser finalizado.

    Para obter mais informações, consulte a seção Approval process.

  7. O operador local é, então, notificado de que a campanha está disponível: a disponibilidade da campanha pode ser encontrada na lista de pacotes de campanha na guia Campanhas. A campanha pode ser usada. Para obter mais informações, consulte Como acessar campanhas.

    A opção Start targeting with order approval permite que a entidade local execute a campanha assim que o pedido for aprovado.

Aprovar um pedido approving-an-order

Para confirmar um pedido de campanha, a entidade central deve aprová-lo.

A visão geral Campaign orders, acessada pela guia Campanhas permite visualizar o status dos pedidos da campanha e aprová-los.

NOTE
As entidades locais podem fazer alterações no pedido até que ele seja aprovado.

Processo de aprovação approval-process

Notificação por e-mail email-notification

Quando uma campanha é solicitada por uma entidade local, seus revisores são notificados por e-mail, conforme mostrado abaixo:

NOTE
A seleção de revisores é apresentada na seção Revisores. Eles podem aceitar ou rejeitar o pedido.

Aprovar via console do Adobe Campaign approving-via-the-adobe-campaign-console

O pedido também pode ser aprovado por meio do console, na visão geral do pedido de campanha. Para aprovar um pedido, selecione-o e clique em Approve the order.

NOTE
A campanha ainda pode ser editada e reconfigurada até a data de disponibilidade da campanha. As entidades locais também podem rejeitar a campanha clicando no botão Cancel.

Criação de uma campanha creating-a-campaign

Uma vez aprovado o pedido de campanha, ele pode ser configurado e executado pela entidade local.

Para obter mais informações, consulte Como acessar campanhas.

Recusar uma aprovação rejecting-an-approval

O operador encarregado da aprovação pode rejeitar um pedido ou um pacote de campanha.

Se o revisor rejeitar um pedido, a notificação relevante será automaticamente enviada às entidades locais relacionadas: ela exibirá o comentário inserido pelo operador que rejeitou a aprovação.

As informações são exibidas na lista da página de pacotes de campanha ou na página do pedido da campanha… Se tiverem acesso ao console do Adobe Campaign, entidades locais serão informadas dessa rejeição.

Eles podem exibir o comentário relacionado do pacote de campanha na guia Edit.

Revisores reviewers

Toda vez que uma aprovação é necessária, os revisores são notificados por e-mail.

Para cada entidade local, os revisores são selecionados para aprovação de pedido de campanha e aprovação de campanha. Para obter mais informações sobre a seleção de revisores locais, consulte Entidades organizacionais.

NOTE
Para que essa seleção seja possível, a aprovação de pedidos ainda não deve estar ativa.

Cancelar um pedido canceling-an-order

A agência central pode cancelar um pedido com o botão Delete, localizado no painel de pedidos.

Isso cancela a campanha na visualização Campaign orders.

recommendation-more-help
601d79c3-e613-4db3-889a-ae959cd9e3e1