로컬 캠페인은 다음 중 목록에서 참조하는 템플릿에서 만든 인스턴스입니다 campaign packages 사용 특정 실행 일정. 목표는 중앙 엔티티가 설정하고 구성한 캠페인 템플릿을 사용하여 로컬 통신 요구를 충족하는 것입니다. 로컬 작업을 구현하는 기본 단계는 다음과 같습니다.
중앙 엔티티에 대해
로컬 엔티티에 대해
캠페인 패키지를 만들려면 먼저 캠페인 템플릿 사용 Resources > Templates 노드 아래에 있어야 합니다.
새 로컬 템플릿을 만들려면 기본값을 복제합니다 Local campaign (opLocal) 템플릿.

캠페인 템플릿에 이름을 지정하고 사용 가능한 필드를 작성합니다.

캠페인 창에서 Edit 탭을 클릭한 다음 Advanced campaign settings… 링크를 클릭합니다.

에서 분산 마케팅 탭에서 웹 인터페이스 유형을 선택하고 로컬 엔티티가 주문을 지정할 때 입력할 기본값과 매개변수를 지정할 수 있습니다.
웹 인터페이스는 캠페인을 정렬할 때 로컬 엔티티가 채울 양식에 해당합니다.
템플릿에서 만든 캠페인에 적용할 웹 인터페이스 유형을 선택합니다.

사용할 수 있는 웹 인터페이스는 다음 네 가지 유형이 있습니다.
By brief : 로컬 엔터티는 캠페인 구성을 설명하는 설명을 제공해야 합니다. 주문이 승인되면 중앙 엔티티는 캠페인을 전체적으로 구성하고 실행합니다.

By form : 로컬 엔터티는 사용되는 템플릿에 따라 콘텐츠, 대상, 최대 크기를 편집할 수 있고 개인화 필드를 사용하여 만들기 및 추출 날짜를 편집할 수 있는 웹 양식에 액세스할 수 있습니다. 로컬 엔터티는 이 웹 양식의 대상을 평가하고 콘텐츠를 미리 볼 수 있습니다.

제공된 양식은 웹 응용 프로그램에서 지정되며, 이 경우 web Interface 템플릿의 필드 Advanced campaign settings… 링크를 클릭합니다. 을(를) 참조하십시오. 로컬 캠페인 만들기(양식 기준).
이 예제에서 사용되는 웹 응용 프로그램은 예제입니다. 양식을 사용할 수 있으려면 특정 웹 앱을 만들어야 합니다. 을(를) 참조하십시오. API.

By external form : 로컬 엔티티는 엑스트라넷(Adobe Campaign 아님)의 campaign 매개 변수에 액세스할 수 있습니다. 이러한 매개 변수는 로컬 캠페인(양식 기준).
Pre-set : 로컬 엔티티는 현지화하지 않고 기본 양식을 사용하여 캠페인을 주문합니다.

을(를) 선택합니다 Default values 로컬 엔티티에 의해 완료됩니다. 예제:

을(를) 완료합니다 Parent marketing program 및 Charge 필드.

에서 Advanced parameters for campaign entry 링크를 통해 최대 검토자 수를 지정할 수 있습니다.

캠페인을 주문할 때 로컬 엔티티가 검토자를 입력합니다.

캠페인에 대한 검토자의 이름을 지정하지 않으려면 0을 입력합니다.
로컬 엔티티 연산자를 사용하여 문서(텍스트 파일, 스프레드시트, 이미지, 캠페인 설명 등)를 연결할 수 있습니다. 주문을 만들 때 로컬 캠페인에 전달하는 것이 좋습니다. 다음 Advanced parameters for campaign entry… 링크를 통해 문서 수를 제한할 수 있습니다. 이렇게 하려면 Number of documents 필드.

캠페인 패키지를 순서 지정할 때 양식은 템플릿의 해당 필드에 표시된 만큼 문서에 연결하는 것을 제안합니다.

문서 업로드 필드를 표시하지 않으려면 을 입력합니다. 0 에서 Number of documents 필드.
다음 Advanced parameters for campaign entry 을(를) 확인하여 비활성화할 수 있습니다. Do not display the page used to enter the campaign parameters.

에서 Targeting and workflows 탭에서 다음을 수집하는 캠페인 워크플로우를 만듭니다 Default values 에 지정됨 Advanced campaign settings… 게재를 만듭니다.

을(를) 두 번 클릭합니다. Query 활동을 통해 지정된 대로 구성 Default values.

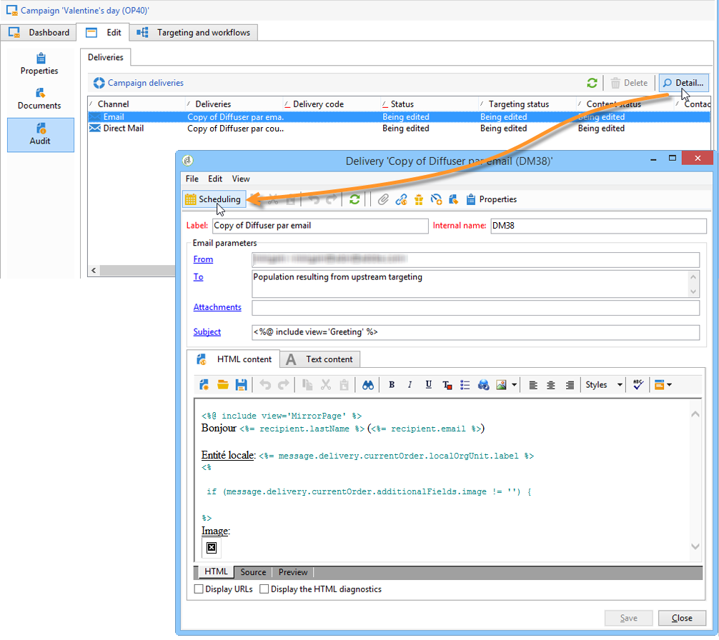
에서 Audit 탭에서 Detail… 아이콘을 클릭하여 Scheduling 을 선택합니다.

다음 Scheduling 아이콘을 사용하면 게재 연락처 및 실행 날짜를 구성할 수 있습니다.

필요한 경우 게재 최대 크기를 구성합니다.

게재의 HTML을 찾습니다. 예, 에서 Delivery > Current order > Additional fields를 사용하려면 Age segment 타겟 나이에 따라 게재를 찾을 필드입니다.

캠페인 템플릿을 저장합니다. 이제 다음 위치에서 사용할 수 있습니다. Campaign packages 에서 보기 Campaigns 탭을 클릭하여 Create 버튼을 클릭합니다.

캠페인 템플릿과 일반적인 구성은 캠페인 템플릿.
캠페인 템플릿을 로컬 엔티티에서 사용할 수 있도록 하려면 목록에 추가해야 합니다. 이를 위해서는 중앙기관이 새 패키지를 만들어야 한다.
다음 단계를 적용합니다.
에서 Navigation 섹션에 캠페인 페이지에서 Campaign packages 링크를 클릭합니다.
Create 버튼을 클릭합니다.

창 위의 섹션에서 이전 지정한 캠페인 패키지 템플릿입니다.
기본적으로 New local campaign package (localEmpty) 템플릿은 로컬 캠페인에 사용됩니다.
캠페인 패키지에 대한 레이블, 폴더 및 실행 일정을 지정합니다.
시작 및 종료 날짜는 캠페인 패키지 목록에서 캠페인의 가시성 기간을 정의합니다.
가용성 날짜는 로컬 엔티티(주문)에 대해 캠페인을 사용할 수 있는 날짜입니다.
로컬 엔티티가 최종 기한 전에 캠페인을 예약하지 않으면 캠페인을 사용할 수 없습니다.
이 정보는 아래와 같이 지역 에이전시에 전송되는 알림 메시지에서 찾을 수 있습니다.

로컬 캠페인의 경우 중앙 엔티티는 를 확인하여 관련 로컬 엔티티를 지정할 수 있습니다 Limit the package to a set of local entities.

패키지가 저장되면 중앙 엔티티가 Edit 탭.

에서 General 탭에서 중앙 엔티티는 다음을 수행할 수 있습니다.
기본적으로 각 엔티티는 로컬 캠페인 한 번만
을(를) 확인합니다. Enable multiple creation 여러 로컬 캠페인을 캠페인 패키지에서 만들 수 있는 옵션.

캠페인을 사용할 수 있게 되거나 등록 마감일이 되면 로컬 알림 그룹의 운영자에게 메시지가 전송됩니다. 자세한 내용은 조직 엔터티.
로컬 엔티티가 승인되고 구현 기간이 시작되면 Campaign 패키지에 액세스할 수 있습니다. 로컬 엔티티는 새 캠페인 패키지를 사용할 수 있음을 알리는 이메일을 수신하게 됩니다(사용 가능 날짜가 되는 즉시).
캠페인 패키지를 만들 때 일부 로컬 엔티티가 지정된 경우 알림을 받는 유일한 로컬 엔티티가 됩니다. 로컬 엔터티가 지정되지 않은 경우 모든 로컬 엔터티가 알림을 받습니다.

중앙 엔티티가 제공하는 캠페인을 사용하려면 로컬 엔티티가 캠페인을 주문해야 합니다.
캠페인을 주문하려면:
클릭 Order campaign 알림 메시지에서 또는 Adobe Campaign에서 해당 버튼을 클릭합니다.
캠페인 순서를 지정하려면 ID와 암호를 입력합니다. 인터페이스는 웹 애플리케이션에 정의된 페이지 세트로 구성됩니다.
웹 응용 프로그램은 이 섹션.
첫 번째 페이지(주문 레이블 및 주석)에 필요한 정보를 입력하고 Next.

사용 가능한 매개 변수를 완료하고 주문을 승인합니다.
이 순서를 승인하기 위해 로컬 엔티티가 속한 조직 엔터티의 관리자에게 알림이 전송됩니다.

정보는 로컬 및 중앙 엔티티로 반환됩니다. 로컬 엔티티는 고유한 주문만 볼 수 있지만 중앙 엔티티는 아래와 같이 로컬 엔티티의 모든 주문을 볼 수 있습니다.

연산자는 주문 세부 사항을 표시할 수 있습니다.

다음 Edit 탭에는 캠페인을 정렬할 때 로컬 엔티티가 입력한 정보가 포함되어 있습니다.

이 주문은 중앙 엔티티가 승인하여 마무리해야 합니다.

자세한 내용은 승인 프로세스 섹션을 참조하십시오.
그러면 로컬 운영자에게 캠페인을 사용할 수 있다는 알림을 보냅니다. campaign 가용성은 캠페인 탭. 그런 다음 캠페인을 사용할 수 있습니다. 자세한 내용은 캠페인 액세스.
다음 Start targeting with order approval 옵션을 사용하면 주문이 승인되는 즉시 로컬 엔티티가 캠페인을 실행할 수 있습니다.

캠페인 순서를 확인하려면 중앙 엔티티가 이를 승인해야 합니다.
다음 Campaign orders 개요, 를 통해 액세스 캠페인 탭에서는 캠페인 주문의 상태를 보고 승인할 수 있습니다.
로컬 엔티티는 승인될 때까지 주문을 변경할 수 있습니다.
로컬 엔티티에 의해 캠페인 순서가 지정되면 해당 검토자에게 아래와 같이 전자 메일로 알림을 보냅니다.

검토자를 선택하는 방법은 검토자 섹션을 참조하십시오. 그들은 그 명령을 수락하거나 거부할 수 있다.

또한, 캠페인 순서 개요에서 콘솔을 통해 주문을 승인할 수 있습니다. 주문을 승인하려면 주문을 선택하고 을(를) 클릭합니다 Approve the order.

캠페인 가용성은 여전히 캠페인 가용 날짜까지 편집하고 재구성할 수 있습니다. 로컬 엔티티는 Cancel 버튼을 클릭합니다.
캠페인 순서가 승인되면 로컬 엔티티에 의해 구성 및 실행될 수 있습니다.

자세한 내용은 캠페인 액세스.
승인 담당자는 주문 또는 캠페인 패키지를 거부할 수 있습니다.

검토자가 주문을 거부하면 관련 알림이 관련 로컬 엔티티에 자동으로 전송됩니다. 승인을 거부한 연산자가 입력한 설명을 표시합니다.
정보는 캠페인 패키지 목록 페이지 또는 캠페인 순서 페이지에 표시됩니다. Adobe Campaign 콘솔에 액세스할 수 있는 로컬 엔티티는 이러한 거부 통보를 받습니다.

캠페인 패키지의 Edit 탭.

승인이 필요할 때마다 검토자에게 전자 메일로 알림을 보냅니다.
각 로컬 엔티티에 대해 캠페인 주문 승인 및 캠페인 승인을 위해 검토자가 선택됩니다. 로컬 검토자 선택에 대한 자세한 내용은 조직 엔터티.
이러한 선택이 가능하려면 주문 승인이 아직 유효하지 않아야 합니다.
중앙기관은 Delete 단추, 주문 대시보드에 있습니다.

이렇게 하면 Campaign orders 보기.