Creare una campagna locale creating-a-local-campaign

Una campagna locale è un'istanza creata da un modello a cui si fa riferimento nell'elenco di campaign packages con una pianificazione di esecuzione specifica. Il suo obiettivo è soddisfare una necessità di comunicazione locale utilizzando un modello di campagna configurato e configurato dall’entità centrale. Le fasi principali per l'attuazione di un'operazione locale sono le seguenti:

Per l'entità centrale

  1. Creazione di un modello di campagna locale.
  2. Creazione di un pacchetto di campagna da un modello.
  3. Pubblicazione di un pacchetto della campagna.
  4. Approvazione degli ordini.

Per l'entità locale

  1. Ordinamento della campagna.
  2. Esecuzione di campagne.

Creazione di un modello di campagna locale creating-a-local-campaign-template

Per creare un pacchetto della campagna, devi innanzitutto creare il modello della campagna tramite il nodo Resources > Templates.

Per creare un nuovo modello locale, duplicare il modello predefinito Local campaign (opLocal).

Denomina il modello della campagna e completa i campi disponibili.

Nella finestra della campagna, fai clic sulla scheda Edit, quindi sul collegamento Advanced campaign settings….

Interfaccia Web web-interface

Nella scheda Marketing distribuito è possibile scegliere il tipo di interfaccia Web e specificare i valori e i parametri predefiniti da immettere quando un'entità locale effettua un ordine.

L’interfaccia web corrisponde a un modulo che l’entità locale deve compilare quando ordina la campagna.

Seleziona il tipo di interfaccia web da applicare alle campagne create dal modello:

Sono disponibili quattro tipi di interfacce web:

  • By brief: l'entità locale deve fornire una descrizione che descriva le configurazioni della campagna. Una volta approvato l’ordine, l’entità centrale configura ed esegue la campagna nel suo insieme.

  • By form : l'entità locale ha accesso a un modulo web in cui, a seconda del modello utilizzato, può modificare il contenuto, la destinazione, la sua dimensione massima, nonché le date di creazione ed estrazione utilizzando i campi di personalizzazione. L’entità locale può valutare la destinazione e visualizzare in anteprima il contenuto di questo modulo web.

    Il modulo offerto è specificato in un'applicazione Web che deve essere selezionata in un elenco a discesa dal campo web Interface nel collegamento Advanced campaign settings… del modello. Consulta Creazione di una campagna locale (per modulo).

    note note
    NOTE
    L’applicazione web utilizzata in questo esempio è un esempio. Devi creare un’app web specifica per poter utilizzare un modulo. Consulta API.

  • By external form: l'entità locale ha accesso ai parametri della campagna nella sua extranet (non Adobe Campaign). Questi parametri sono identici a quelli di una campagna locale (per modulo).

  • Pre-set : l'entità locale ordina la campagna utilizzando il modulo predefinito, senza localizzarlo.

Valori predefiniti default-values

Selezionare Default values che deve essere completato dalle entità locali. Ad esempio:

  • date di contatto e di estrazione,
  • caratteristiche del target (segmento di età, ecc.).

Completare i campi Parent marketing program e Charge.

Approvazioni approvals

Dal collegamento Advanced parameters for campaign entry, puoi specificare il numero massimo di revisori.

I revisori verranno inseriti dall'entità locale quando si ordina la campagna.

Se non desideri assegnare un nome ai revisori per una campagna, immetti 0.

Documenti documents

È possibile consentire agli operatori di entità locali di collegare documenti (file di testo, fogli di calcolo, immagini, descrizioni delle campagne, ecc.) alla campagna locale durante la creazione dell’ordine. Il collegamento Advanced parameters for campaign entry… consente di limitare il numero di documenti. A questo scopo, è sufficiente immettere il numero massimo consentito nel campo Number of documents.

Quando si ordina un pacchetto della campagna, il modulo suggerisce di collegare tutti i documenti come indicato nel campo corrispondente nel modello.

Se non si desidera visualizzare un campo di caricamento documento, immettere 0 nel campo Number of documents.

NOTE
È possibile disattivare Advanced parameters for campaign entry controllando Do not display the page used to enter the campaign parameters.

Flusso di lavoro workflow

Nella scheda Targeting and workflows, crea il flusso di lavoro della campagna che raccoglie Default values specificato in Advanced campaign settings… e crea le consegne.

Fare doppio clic sull'attività Query per configurarla in base all'attività Default values specificata.

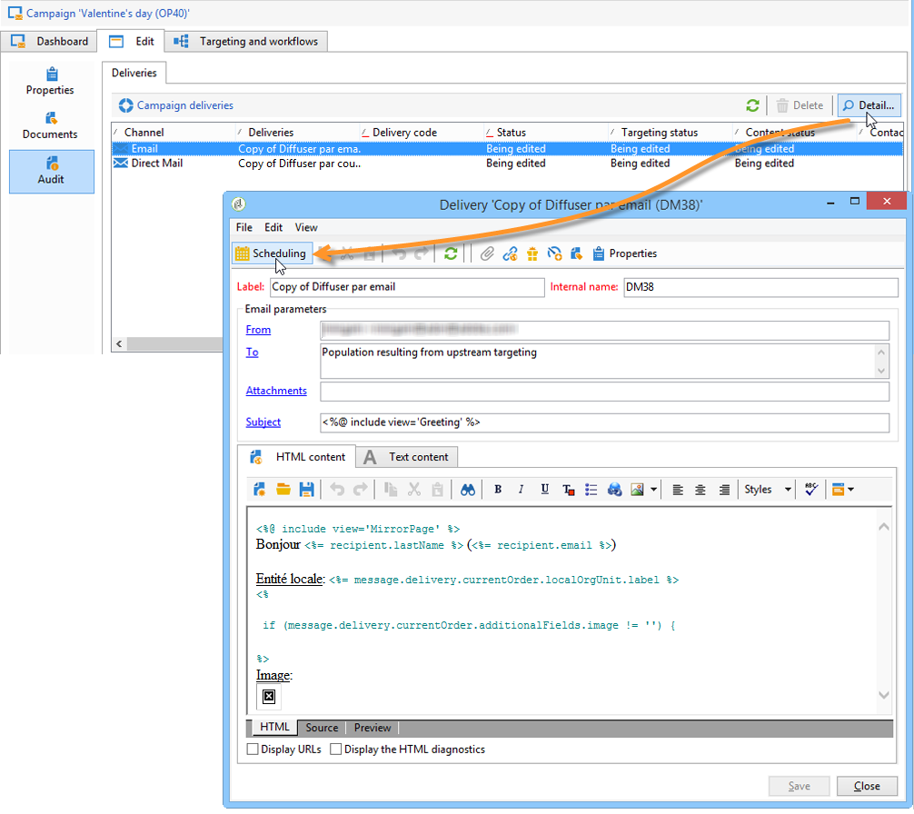
Consegna delivery

Nella scheda Audit, fai clic sull'icona Detail… per visualizzare Scheduling per la consegna selezionata.

L’icona Scheduling ti consente di configurare il contatto e la data di esecuzione della consegna.

Se necessario, configura la dimensione massima della consegna:

Individua il HTML della consegna. Ad esempio, in Delivery > Current order > Additional fields, utilizza il campo Age segment per individuare la consegna in base all'età della destinazione.

Salva il modello della campagna. È ora possibile utilizzarlo dalla visualizzazione Campaign packages nella scheda Campaigns facendo clic sul pulsante Create.

NOTE
I modelli di campagna e la relativa configurazione generale sono descritti in dettaglio in Modelli di campagna.

Creazione del pacchetto della campagna creating-the-campaign-package

Affinché il modello della campagna diventi disponibile per le entità locali, è necessario aggiungerlo all’elenco. Per farlo, l'agenzia centrale deve creare un nuovo pacchetto.

Applica i seguenti passaggi:

  1. Nella sezione Navigation della pagina Campagne, fai clic sul collegamento Campaign packages.

  2. Fai clic sul pulsante Create.

  3. La sezione sopra la finestra consente di selezionare il modello di pacchetto della campagna precedentemente specificato.

    Per impostazione predefinita, il modello New local campaign package (localEmpty) viene utilizzato per le campagne locali.

  4. Specifica l’etichetta, la cartella e la pianificazione di esecuzione per il pacchetto della campagna.

Date dates

Le date di inizio e di fine definiscono il periodo di visibilità della campagna nell’elenco dei pacchetti della campagna.

La data di disponibilità è la data in cui la campagna diventerà disponibile per le entità locali (per l'ordine).

CAUTION
Se un’entità locale non riserva la campagna prima della scadenza, non potrà utilizzarla.

Queste informazioni si trovano nel messaggio di notifica inviato alle agenzie locali, come mostrato di seguito:

Pubblico audience

Per una campagna locale, l'entità centrale può specificare le entità locali coinvolte controllando Limit the package to a set of local entities.

Impostazioni aggiuntive additional-settings

Una volta salvato il pacchetto, l'entità centrale può modificarlo dalla scheda Edit.

Dalla scheda General, l'entità centrale può:

  • configurare i revisori del pacchetto campaign dal collegamento Approval parameters…,
  • rivedere il programma di esecuzione,
  • aggiungere o eliminare entità locali.
NOTE
Per impostazione predefinita, ogni entità può ordinare una campagna locale una sola volta.
Seleziona l'opzione Enable multiple creation per consentire la creazione di diverse campagne locali dal pacchetto della campagna.

Notifiche notifications

Quando una campagna diventa disponibile o viene raggiunto il termine di registrazione, viene inviato un messaggio agli operatori del gruppo di notifica locale. Per ulteriori informazioni, consulta Entità organizzative.

Ordinamento di una campagna ordering-a-campaign

I pacchetti di campagne diventano accessibili alle entità locali dopo che sono stati approvati e il loro periodo di implementazione è iniziato. Le entità locali ricevono un’e-mail che informa sulla disponibilità di un nuovo pacchetto della campagna (non appena viene raggiunta la data di disponibilità).

NOTE
Se durante la creazione del pacchetto della campagna sono state specificate alcune entità locali, queste saranno le uniche a ricevere una notifica. Se non è stata specificata alcuna entità locale, tutte le entità locali riceveranno una notifica.

Per utilizzare una campagna offerta dall'entità centrale, l'entità locale deve ordinarla.

Per ordinare una campagna:

  1. Fare clic su Order campaign nel messaggio di notifica o sul pulsante corrispondente in Adobe Campaign.

    Immetti ID e password per ordinare la campagna. L’interfaccia è costituita da un set di pagine definite in un’applicazione web.

    note note
    NOTE
    Le applicazioni Web sono descritte in dettaglio in questa sezione.
  2. Immettere le informazioni necessarie nella prima pagina (etichetta ordine e commento) e fare clic su Next.

  3. Completa i parametri disponibili e approva l’ordine.

  4. Al manager dell'entità organizzativa a cui appartiene l'entità locale viene inviata una notifica per approvare l'ordine.

  5. Le informazioni vengono restituite agli enti locali e centrali. Mentre le entità locali possono visualizzare solo i propri ordini, l'entità centrale può visualizzare tutti gli ordini per qualsiasi entità locale, come illustrato di seguito:

    Gli operatori possono visualizzare i dettagli dell’ordine:

    La scheda Edit contiene le informazioni immesse dall'entità locale durante l'ordinamento della campagna.

  6. L'ordine deve essere approvato dall'entità centrale per essere finalizzato.

    Per ulteriori informazioni, consulta la sezione Processo di approvazione.

  7. L'operatore locale viene quindi informato che la campagna è disponibile: la disponibilità della campagna si trova nell'elenco dei pacchetti della campagna nella scheda Campagne. È quindi possibile utilizzare la campagna. Per ulteriori informazioni, consulta Accesso alle campagne.

    L'opzione Start targeting with order approval consente all'entità locale di eseguire la campagna non appena l'ordine è stato approvato.

Approvazione di un ordine approving-an-order

Per confermare un ordine della campagna, l’entità centrale deve approvarlo.

La panoramica di Campaign orders, accessibile tramite la scheda Campagne, consente di visualizzare lo stato degli ordini delle campagne e di approvarli.

NOTE
Le entità locali possono apportare modifiche all'ordine fino a quando non viene approvato.

Processo di approvazione approval-process

Notifica e-mail email-notification

Quando una campagna viene ordinata da un’entità locale, i revisori vengono avvisati via e-mail, come illustrato di seguito:

NOTE
La selezione dei revisori è presentata nella sezione Revisori. Possono accettare o rifiutare l’ordine.

Approvazione tramite la console Adobe Campaign approving-via-the-adobe-campaign-console

L’ordine può anche essere approvato tramite la console, nella panoramica dell’ordine della campagna. Per approvare un ordine, selezionarlo e fare clic su Approve the order.

NOTE
È comunque possibile modificare e riconfigurare la campagna fino alla data di disponibilità. Le entità locali possono inoltre rifiutare la campagna facendo clic sul pulsante Cancel.

Creazione di una campagna creating-a-campaign

Una volta approvato, l’ordine di una campagna può essere configurato ed eseguito dall’entità locale.

Per ulteriori informazioni, consulta Accesso alle campagne.

Rifiuto di un’approvazione rejecting-an-approval

L’operatore responsabile dell’approvazione può rifiutare un ordine o un pacchetto della campagna.

Se il revisore rifiuta un ordine, la relativa notifica viene inviata automaticamente alle entità locali interessate: viene visualizzato il commento inserito dall’operatore che ha rifiutato l’approvazione.

Le informazioni vengono visualizzate nell’elenco della pagina dei pacchetti della campagna o nella pagina dell’ordine della campagna. Se hanno accesso alla console Adobe Campaign, le entità locali vengono informate di questo rifiuto.

Possono visualizzare il commento correlato nella scheda Edit del pacchetto della campagna.

Revisori reviewers

Ogni volta che è richiesta un’approvazione, i revisori ricevono una notifica via e-mail.

Per ogni entità locale, i revisori vengono selezionati per l’approvazione dell’ordine della campagna e della campagna. Per ulteriori informazioni sulla selezione dei revisori locali, consultare Entità organizzative.

NOTE
Affinché questa selezione sia possibile, l'approvazione dell'ordine non deve ancora essere effettiva.

Annullamento di un ordine canceling-an-order

L'agenzia centrale può annullare un ordine utilizzando il pulsante Delete, che si trova nel dashboard dell'ordine.

La campagna verrà annullata nella visualizzazione Campaign orders.

recommendation-more-help
601d79c3-e613-4db3-889a-ae959cd9e3e1