Creación de una campaña local creating-a-local-campaign

Una campaña local es una instancia creada a partir de una plantilla a la que se hace referencia en la lista de campaign packages con una programación de ejecución determinada. Su objetivo es utilizar una comunicación local mediante una plantilla de campaña configurada por la entidad central. Las principales fases para implementar una operación local son las siguientes:

Para la entidad central

  1. Creación de una plantilla de campaña local.
  2. Creación de un paquete de campaña a partir de una plantilla.
  3. Publicación de un paquete de campaña.
  4. Aprobación de solicitudes.

Para la entidad local.

  1. Solicitud de la campaña.
  2. Ejecución de campañas.

Creación de una plantilla de campaña local creating-a-local-campaign-template

Para crear un paquete de campañas, primero debe crear la plantilla de campaña a través del nodo Resources > Templates.

Para crear una nueva plantilla local, duplique la plantilla predeterminada Local campaign (opLocal).

Asigne un nombre a la plantilla de campaña y complete los campos disponibles.

En la ventana de la campaña, haga clic en la pestaña Edit y luego en el enlace Advanced campaign settings….

Interfaz web web-interface

En la pestaña Marketing distribuido, puede elegir el tipo de interfaz web y especificar los valores y parámetros predeterminados que introducir cuando una entidad local realiza una solicitud.

La interfaz web corresponde a un formulario que la entidad local rellena al solicitar la campaña.

Seleccione el tipo de interfaz web que se aplicará a las campañas creadas a partir de la plantilla:

Hay cuatro tipos de interfaces web disponibles:

  • By brief: la entidad local debe proporcionar una descripción de las configuraciones de campaña. Una vez aprobada la solicitud, la entidad central se configura y ejecuta la campaña en su totalidad.

  • By form: la entidad local tiene acceso a un formulario web en el que, según la plantilla utilizada, pueden editar el contenido, el destinatario, su tamaño máximo, así como las fechas de creación y extracción utilizando campos de personalización. La entidad local puede evaluar el destinatario y obtener una vista previa del contenido desde este formulario web.

    El formulario ofrecido se especifica en una aplicación web que debe estar seleccionada de la lista desplegable del campo web Interface en el vínculo Advanced campaign settings… de la plantilla. Consulte Creación de una campaña local (por formulario).

    note note
    NOTE
    La aplicación web utilizada es un ejemplo. Debe crear una aplicación web específica para poder utilizar un formulario. Consulte la API.

  • By external form: la entidad local tiene acceso a los parámetros de campaña en su extranet (no en Adobe Campaign). Estos parámetros son idénticos a los de una campaña local (por formulario) o local campaign (by form).

  • Pre-set: la entidad local solicita la campaña utilizando el formulario predeterminado sin localizarlo.

Valores predeterminados default-values

Seleccione los Default values que desea completar en las entidades locales. Por ejemplo:

  • fechas de contacto y extracción,
  • características de objetivo (segmento de edad, etc.).

Complete los campos Parent marketing program y Charge.

Aprobaciones approvals

Desde el vínculo Advanced parameters for campaign entry, puede especificar el número máximo de revisores.

La entidad local deberá introducir los revisores cuando se solicite la campaña.

Si no desea asignar nombres a los revisores de una campaña, escriba 0.

Documentos documents

Puede permitir que los operadores de la entidad local vinculen los documentos (archivos de texto, hojas de cálculo, imágenes, descripciones de campañas, etc.) a la campaña local al crear la solicitud. El enlace Advanced parameters for campaign entry… permite restringir el número de documentos. Para ello, simplemente introduzca el número máximo permitido en el campo Number of documents.

Al solicitar un paquete de campaña, el formulario sugiere vincular tantos documentos como se indica en el campo correspondiente de la plantilla.

Si no desea mostrar un campo de carga de documento, escriba 0 en el campo Number of documents.

NOTE
El Advanced parameters for campaign entry se puede desactivar marcando Do not display the page used to enter the campaign parameters.

Flujo de trabajo workflow

En la pestaña Targeting and workflows, cree el flujo de trabajo de campaña que recopila los Default values especificados en Advanced campaign settings… y crea los envíos.

Haga doble clic en la actividad Query para configurarla según el Default values especificado.

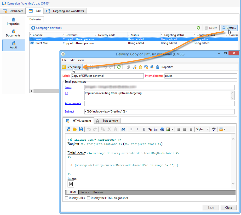
Entrega delivery

En la pestaña Audit, haga clic en el icono Detail… para ver el Scheduling del envío seleccionado.

El icono Scheduling permite configurar la fecha de contacto y ejecución de la entrega.

Si es necesario, configure el tamaño máximo de la entrega:

Localice el código HTML de la entrega. Por ejemplo, en Delivery > Current order > Additional fields, utilice el campo Age segment para localizar la entrega de acuerdo con la edad del objetivo.

Guarde la plantilla de campaña. Ahora puede usarlo desde la vista Campaign packages en la pestaña Campaigns, haciendo clic en el botón Create.

NOTE
Las plantillas de campaña y la configuración general se describen en Plantillas de campaña.

Creación del paquete de campaña creating-the-campaign-package

Para que la plantilla de campaña esté disponible para las entidades locales, debe añadirla a la lista. Para ello, la agencia central necesita crear un nuevo paquete.

Siga estos pasos:

  1. En la sección Navigation de la página de Campañas, haga clic en el enlace Campaign packages.

  2. Haga clic en el botón Create.

  3. La sección encima de la ventana permite seleccionar la plantilla de paquete de campaña especificada anteriormente.

    De forma predeterminada, la plantilla New local campaign package (localEmpty) se utiliza para campañas locales.

  4. Especifique la etiqueta, la carpeta y el programa de ejecución para el paquete de campaña.

Fechas dates

Las fechas de inicio y finalización definen el periodo de visibilidad de la campaña en la lista de paquetes de campañas.

La fecha de disponibilidad es la fecha en que la campaña estará disponible para las entidades locales (para que las soliciten).

CAUTION
Si una entidad local no reserva la campaña antes de la fecha límite, no podrá utilizarla.

Esta información se encuentra en el mensaje de notificación enviado a las agencias locales, como se muestra a continuación:

Público audience

Para una campaña local, la entidad central puede especificar las entidades locales involucradas en la comprobación de Limit the package to a set of local entities.

Ajustes adicionales additional-settings

Una vez guardado el paquete, la entidad central puede editarla desde la pestaña Edit.

Desde la pestaña General, la entidad central puede:

  • configurar el revisor de paquetes de campañas desde el enlace Approval parameters…,
  • revisar la programación de ejecución,
  • añadir o eliminar entidades locales.
NOTE
De manera predeterminada, cada entidad puede solicitar una campaña local solo una vez.
Marque la opción Enable multiple creation para permitir que se creen varias campañas locales en el paquete de campañas.

Notificaciones notifications

Cuando una campaña está disponible o cuando se llega a la fecha límite de registro, se envía un mensaje a los operadores del grupo de notificación local. Para obtener más información, consulte Entidades organizativas.

Solicitud de una campaña ordering-a-campaign

Las entidades locales pueden acceder a los paquetes de campañas una vez que se han aprobado y ha comenzado su periodo de implementación. Las entidades locales reciben un correo electrónico que le informa de que hay un nuevo paquete de campaña disponible (en cuanto se alcanza su fecha de disponibilidad).

NOTE
Si se especificaron entidades locales al crear el paquete de campaña, estas serán las únicas que recibirán una notificación. Si no se especifica ninguna entidad local, todas las entidades locales recibirán una notificación.

Para utilizar una campaña proporcionada por la entidad central, la entidad local debe solicitarla.

Para solicitar una campaña:

  1. En el mensaje de notificación, haga clic en Order campaign o en el botón correspondiente de Adobe Campaign.

    Introduzca su ID y contraseña para solicitar la campaña. La interfaz está formada por un conjunto de páginas definidas en una aplicación web.

    note note
    NOTE
    Las aplicaciones web se detallan en esta sección.
  2. Introduzca la información necesaria en la primera página (etiqueta de orden y comentario) y haga clic en Next.

  3. Complete los parámetros disponibles y apruebe la solicitud.

  4. Se envía una notificación al administrador de la entidad organizativa a la que pertenece la entidad local para aprobar la solicitud.

  5. La información se devuelve a las entidades local y central. Aunque las entidades locales solo pueden ver sus propias solicitudes, la entidad central puede ver todas las solicitudes de cualquier entidad local, como se muestra a continuación:

    Los operadores pueden mostrar detalles de la solicitud:

    La pestaña Edit contiene información introducida por la entidad local al solicitar la campaña.

  6. La entidad central debe aprobar la solicitud.

    Para obtener más información, consulte la sección Proceso de aprobación.

  7. El operador local recibe una notificación cuando la campaña está disponible: la disponibilidad de la campaña puede encontrarse en la lista de paquetes de campañas en la pestaña Campañas. La campaña entonces se puede utilizar. Para obtener más información, consulte Acceso a campañas.

    La opción Start targeting with order approval permite que la entidad local ejecute la campaña en cuanto se apruebe la solicitud.

Aprobación de una solicitud approving-an-order

Para confirmar una solicitud de campaña, la entidad central debe aprobarla.

La vista general de Campaign orders, a la que se accede a través de la pestaña Campañas, permite ver el estado de las solicitudes de campaña y aprobarlas.

NOTE
Las entidades locales pueden realizar cambios en la solicitud hasta que se apruebe.

Proceso de aprobación approval-process

Notificación por correo electrónico email-notification

Cuando una entidad local solicita una campaña, sus revisores reciben notificaciones por correo electrónico, como se muestra a continuación:

NOTE
Para saber cómo seleccionar revisores, consulte la sección Revisores. Pueden aceptar o rechazar la solicitud.

Aprobación a través de la consola de Adobe Campaign approving-via-the-adobe-campaign-console

Las solicitudes también se pueden aprobar a través de la consola, en la información general de la solicitud de la campaña. Para aprobar una solicitud, selecciónela y haga clic en Approve the order.

NOTE
La campaña todavía se puede editar y volver a configurar hasta que se alcance la fecha de disponibilidad de la campaña. Las entidades locales también pueden rechazar la campaña haciendo clic en el botón Cancel.

Creación de una campaña creating-a-campaign

Una vez aprobada la solicitud de una campaña, la entidad local puede configurarla y ejecutarla.

Para obtener más información, consulte Acceso a campañas.

Rechazar una aprobación rejecting-an-approval

El operador de aprobación puede rechazar una solicitud o un paquete de campaña.

Si el revisor rechaza una solicitud, se envía la notificación correspondiente automáticamente a las respectivas entidades locales: muestra el comentario introducido por el operador que rechazó la aprobación.

La información se muestra en la lista de página de paquetes de campañas o en la página de solicitud de campañas. Si tienen acceso a la consola de Adobe Campaign, se notificará a las entidades locales sobre este rechazo.

Pueden ver el comentario relacionado en la pestaña Edit del paquete de la campaña.

Revisores reviewers

Cada vez que se necesita una aprobación, los revisores reciben una notificación por correo electrónico.

Para cada entidad local, se seleccionan los revisores para la aprobación de solicitudes y campañas. Para obtener más información sobre la selección de revisores locales, consulte Entidades organizativas.

NOTE
Para que esta selección sea posible, la aprobación de solicitudes no debe ser eficaz.

Cancelación de una solicitud canceling-an-order

La agencia central puede cancelar una solicitud utilizando el botón Delete situado en el panel de solicitudes.

Esto cancela la campaña en la vista Campaign orders.

recommendation-more-help
601d79c3-e613-4db3-889a-ae959cd9e3e1