[也適用於v8]{class="badge positive" title="亦適用於Campaign v8"}

發佈網路表單 publishing-a-web-form

預先載入表單資料 pre-loading-the-form-data

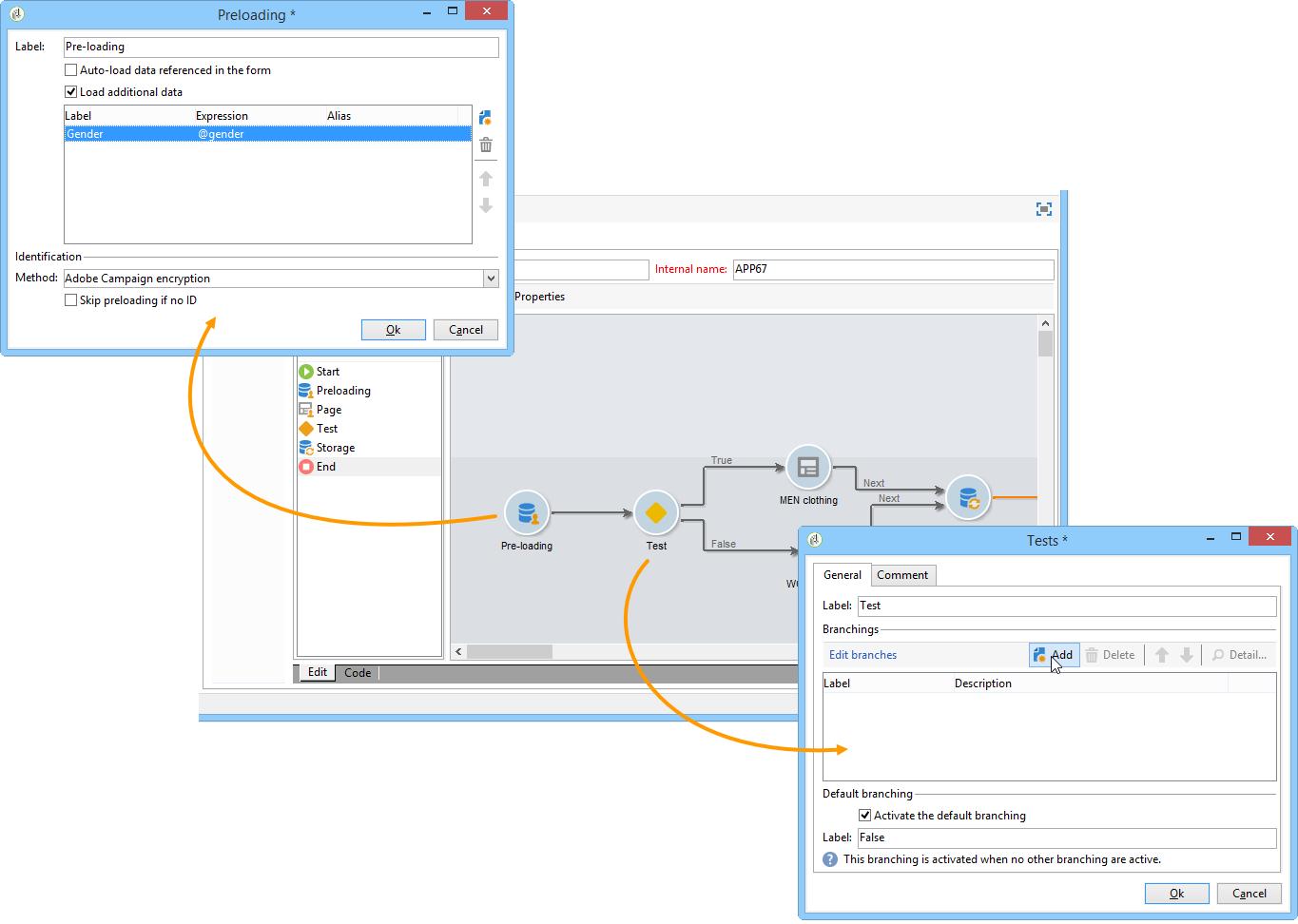
如果您想要透過Web表單更新儲存在資料庫中的設定檔,可以使用預先載入方塊。 預先載入方塊可讓您指定如何在資料庫中尋找要更新的記錄。

可以使用下列識別方法:

  • Adobe Campaign Encryption

    此加密方法使用加密的Adobe Campaign識別碼(ID)。 此方法僅適用於Adobe Campaign物件,且加密的ID只能由Adobe Campaign平台產生。

    使用此方法時,您必須新增​ <%=escapeUrl(recipient.cryptedId) %> ​引數,調整要傳送到電子郵件地址的表單URL。 如需詳細資訊,請參閱透過電子郵件傳遞表單

  • DES encryption

    此加密方法使用外部提供的識別碼(ID),連結至Adobe Campaign和外部提供者共用的金鑰。 Des key​欄位可讓您輸入此加密金鑰。

  • List of fields

    此選項可讓您從表單目前內容的欄位中進行選擇,這些欄位將用於尋找資料庫中的對應設定檔。

    欄位可透過​ Parameters ​索引標籤新增至表單屬性(請參閱新增引數)。 它們會放置在表單URL或輸入區域中。

    note caution
    CAUTION
    所選欄位中的資料未加密。 不可以加密形式提供,因為如果選取​ Field list ​選項,Adobe Campaign將無法將其解密。

    在以下範例中,設定檔預先載入是根據電子郵件地址。

    URL可包含未加密的電子郵件地址,在此情況下,使用者可直接存取他們相關的頁面。

    否則,系統會要求他們輸入密碼。

    note caution
    CAUTION
    如果清單中指定了數個欄位,則​ ALL FIELDS ​的資料必須符合儲存在資料庫中的資料,才能更新設定檔。 否則,會建立新的設定檔。
    此函式在Web應用程式中特別有用,但不建議用於公用表單。 選取的存取控制選項必須是「啟用存取控制」。

如果您不想更新設定檔,則必須選取​ Skip preloading if no ID ​選項。 在這種情況下,在核准表單後,輸入的每個設定檔都將新增到資料庫。 例如,在網站上張貼表單時,會使用此選項。

Auto-load data referenced in the form​選項可讓您自動預先載入符合表單中輸入與合併欄位的資料。 不過,Script​和​ Test ​活動中參考的資料並不相關。 如果未選取此選項,您必須使用​ Load additional data ​選項定義欄位。

Load additional data​選項可讓您新增未用於表單頁面,但將預先載入的資訊。

例如,您可以預先載入收件者的性別,並透過測試方塊自動將其導向適當的頁面。

管理網路表單傳遞和追蹤 managing-web-forms-delivery-and-tracking

建立、設定和發佈表單後,您就可以傳送表單並追蹤使用者回應。

表單的生命週期 life-cycle-of-a-form

表單的生命週期有三個階段:

  1. 正在編輯

    這是初始設計階段。 建立新表單時,它處於編輯階段。 存取表單(僅供測試之用),則需要在其URL中使用引數​__uuid。 此URL可在​ Preview ​子標籤中存取。 請參閱表單URL引數

    note caution
    CAUTION
    只要正在編輯表單,其存取URL就是特殊的URL。
  2. 擱置中的出版物

    在某些情況下(例如當透過封裝匯入表單時),網頁表單可以具有​ Pending publication ​狀態,直到其上線為止。

    note note
    NOTE
    對於技術網頁應用程式(可透過​Administration > Configuration > Web applications​功能表取得),具有​ Pending publication ​狀態的表單會自動為已發佈,且會取得​ Online ​狀態。
  3. 線上

    設計階段完成後,即可交付表單。

    當表單的狀態為​ Being edited ​或​ Pending publication ​時,它必須是已發佈,才能線上上並可透過瀏覽器中的網頁表單URL存取。

    發佈後,表單會一直有效,直到它過期為止。

    表單將為​Live,直到它過期為止。

    note caution
    CAUTION
    若要傳遞,表單的URL不可包含​**__uuid**​引數。
  4. 已關閉

    表單關閉後,傳送階段便會結束,表單會變成無法使用:使用者無法再存取表單。

    到期日可在表單屬性視窗中定義。 如需詳細資訊,請參閱線上上提供表單

表單的發佈狀態會顯示在表單清單中。

發佈表單 publishing-a-form

若要變更表單的狀態,您必須將其發佈。 若要這麼做,請按一下網路表單清單上方的​ Publication ​按鈕,然後在下拉式方塊中選取狀態。

線上上提供表單 making-a-form-available-online

若要由使用者存取,該表單必須處於生產狀態並啟動(即在其有效期內)。 有效日期透過表單的​ Properties ​連結輸入。

  • 使用​ Project ​區段中的欄位來輸入表單的開始和結束日期。

  • 按一下​ Personalize the message displayed if the form is closed… ​連結以定義若使用者在表單無效時嘗試存取表單,則要顯示的錯誤訊息。

    請參閱表單🔗的協助工具。

透過電子郵件傳遞表單 delivering-a-form-via-email

當您透過電子郵件傳送邀請時,可以使用​ Adobe Campaign Encryption ​選項進行資料協調。 若要這麼做,請前往傳送小幫手,新增下列引數,將連結調整為適合表單:

<a href="https://server/webApp/APP264?&id=<%=escapeUrl(recipient.cryptedId) %>">

在此情況下,資料儲存的調解金鑰必須是收件者的加密識別碼。 如需詳細資訊,請參閱預先載入表單資料

在此情況下,您需要核取記錄方塊中的​ Update the preloaded record ​選項。 如需詳細資訊,請參閱儲存網路表單答案

記錄回應 log-responses

可在專用標籤中啟用回應追蹤,以監控網頁表單的影響。 若要這麼做,請按一下表單屬性視窗中的​ Advanced parameters… ​連結,然後選取​ Log responses ​選項。

Responses​標籤可讓您檢視回應者的身分。

選取收件者並按一下​ Detail… ​按鈕,以檢視提供的回應。

您可以處理查詢中提供的回應記錄,例如,在傳送提醒時僅針對非回應者,或僅向回應者提供特定通訊。

匯入Web表單套件 import-web-packages

從執行個體匯出和匯入包含Web表單的套件至另一個執行個體時(例如,從預備到生產),新執行個體上的Web表單狀態可能會根據多個條件而改變。 以下列出不同案例。

本節中進一步瞭解網頁表單的不同狀態。

NOTE
當您透過封裝匯出網頁表單時,表單狀態會顯示在結果封裝的內容中。
  • 如果從第一個執行個體匯出時Web表單狀態為​ Pending publication ​或​Online

    • 網頁表單在新執行個體上匯入時取得​ Pending publication ​狀態。

    • 如果新執行個體上已存在網頁表單,則會以新版本的表單取代,且會採用​ Pending publication ​狀態,即使舊版本的表單為​ Online ​亦然。

    • 無論表單存在與否,表單都必須是已發佈,才能在新執行個體上變成​Online,並可在瀏覽器中透過網頁表單URL存取。

  • 如果網頁表單在匯出時的狀態為​Being edited

    • 如果網頁表單是匯入封裝的執行個體上的新表單,則網頁表單會取得​ Being edited ​狀態。

    • 如果新執行個體上已存在網頁表單,則這是對現有表單的修改。 如果表單的舊版本是​Online,則舊版本會保持上線,直到表單的新版本在新執行個體上再次發佈為止。

    note note
    NOTE
    您可以使用​ Preview ​索引標籤來檢查網頁表單的最新版本。
recommendation-more-help
601d79c3-e613-4db3-889a-ae959cd9e3e1