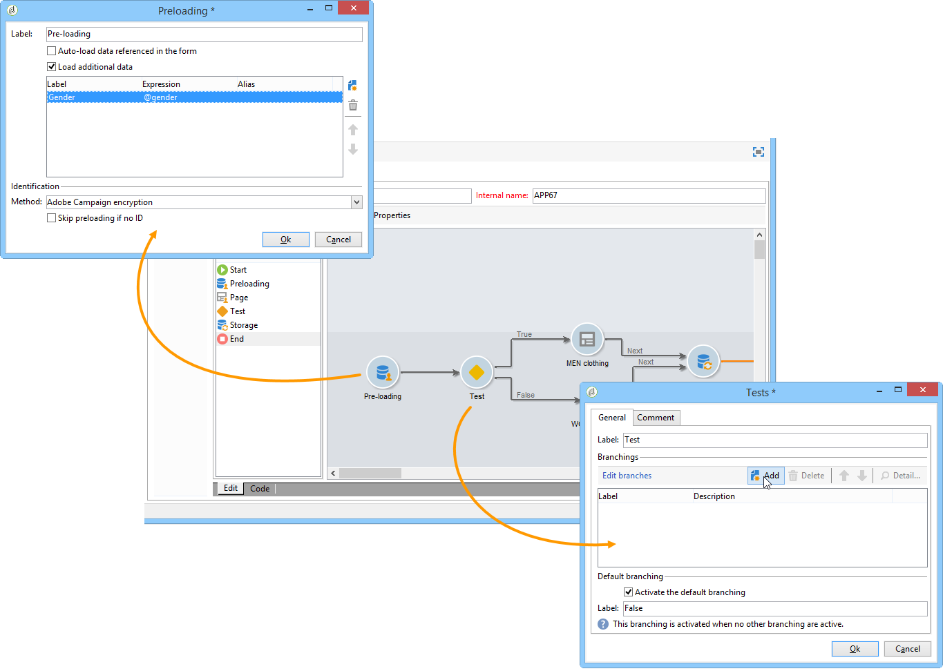
웹 양식을 통해 데이터베이스에 저장된 프로필을 업데이트하려면 미리 로드 상자를 사용할 수 있습니다. 미리 로드 상자에서는 데이터베이스에서 업데이트할 레코드를 찾는 방법을 나타낼 수 있습니다.
다음과 같은 식별 방법이 가능합니다.
Adobe Campaign Encryption
이 암호화 방법은 암호화된 Adobe Campaign 식별자(ID)를 사용합니다. 이 메서드는 Adobe Campaign 개체에서만 적용 가능하며, 암호화된 ID는 Adobe Campaign 플랫폼에서만 생성할 수 있습니다.
이 방법을 사용하는 경우 양식을 추가하여 이메일 주소로 게재할 양식의 URL을 조정해야 합니다 <%=escapeUrl(recipient.cryptedId) %> 매개 변수. 자세한 내용은 이메일을 통해 양식 제공.
DES encryption

이 암호화 방법은 외부에서 제공되는 ID(식별자)를 사용하여 Adobe Campaign 및 외부 공급자가 공유하는 키에 연결합니다. 다음 Des key 필드에서는 이 암호화 키를 입력할 수 있습니다.
List of fields
이 옵션을 사용하면 양식의 현재 컨텍스트에서 필드, 데이터베이스에서 해당 프로필을 찾는 데 사용할 필드 중에서 선택할 수 있습니다.

를 통해 양식 속성에 필드를 추가할 수 있습니다 Parameters 탭(참조) 매개 변수 추가). 양식 URL 또는 입력 영역에 배치됩니다.
선택한 필드의 데이터가 암호화되지 않았습니다. Adobe Campaign이 암호를 해독할 수 없는 경우 암호화된 양식으로 제공해서는 안 됩니다 Field list 옵션이 선택되어 있습니다.
다음 예에서는 프로필 사전 로드가 이메일 주소를 기반으로 합니다.
이 URL에는 암호화되지 않은 이메일 주소가 포함될 수 있습니다. 이 경우 사용자가 해당 페이지에 대해 직접 액세스할 수 있습니다.

그렇지 않으면 암호를 입력해야 합니다.

목록에 여러 필드가 지정되어 있으면 의 데이터가 표시됩니다 모든 필드 프로필을 업데이트하려면 데이터베이스에 저장된 데이터와 일치해야 합니다. 그렇지 않으면 새 프로필이 만들어집니다.
이 기능은 웹 응용 프로그램에 특히 유용하지만 공개 양식에는 권장되지 않습니다. 선택한 액세스 제어 옵션은 "액세스 제어 활성화"여야 합니다.
다음 Skip preloading if no ID 프로필을 업데이트하지 않으려면 옵션을 선택해야 합니다. 이 경우 입력한 각 프로필은 양식의 승인 후 데이터베이스에 추가됩니다. 이 옵션은 예를 들어 양식이 웹 사이트에 게시될 때 사용됩니다.
다음 Auto-load data referenced in the form 옵션을 사용하면 양식의 입력 및 병합 필드와 일치하는 데이터를 자동으로 미리 로드할 수 있습니다. 그러나 데이터는에서 참조됩니다 Script 및 Test 활동은 관련이 없습니다. 이 옵션을 선택하지 않으면 Load additional data 선택 사항입니다.
다음 Load additional data 옵션을 사용하면 양식의 페이지에서 사용되지 않지만 미리 로드되는 정보를 추가할 수 있습니다.
예를 들어, 수신자의 성별을 미리 로드하고 테스트 상자를 통해 해당 페이지로 자동으로 보낼 수 있습니다.

양식을 만들고, 구성하고, 게시하면 전달하고, 사용자 응답을 추적할 수 있습니다.
양식의 라이프 사이클에는 세 단계가 있습니다.
편집 중인 양식
이것이 초기 설계 단계입니다. 새 양식을 만들면 편집 단계에 있습니다. 양식에 액세스하여 테스트용으로만 액세스한 다음 매개 변수가 필요합니다 __uuid 를 해당 URL에 사용할 수 있도록 설정합니다. 이 URL은 Preview 하위 탭. 자세한 내용은 양식 URL 매개 변수.
양식을 편집하는 한 액세스 URL은 특수 URL입니다.
Form Online
디자인 단계가 완료되면 양식을 전달할 수 있습니다. 먼저 게시해야 합니다. 자세한 내용은 양식 게시.
양식은 다음과 같습니다 Live 만료될 때까지
배달하려면 설문 조사의 URL에 __uuid 매개 변수.
양식을 사용할 수 없음
양식을 닫으면 게재 단계가 종료되고 양식을 사용할 수 없게 됩니다. 사용자가 더 이상 액세스할 수 없습니다.
만료 날짜는 양식 속성 창에서 정의할 수 있습니다. 자세한 내용은 온라인으로 양식 사용 가능
양식의 게시 상태가 양식 목록에 표시됩니다.

양식의 상태를 변경하려면 양식을 게시해야 합니다. 이렇게 하려면 Publication 단추를 클릭합니다.

사용자가 액세스하려면 양식이 프로덕션 상태에 있어야 하며, 즉 유효 기간 내에 양식을 시작해야 합니다. 유효 날짜는 Properties 양식의 링크입니다.
의 필드를 사용합니다 Project 섹션에 양식의 시작 및 종료 날짜를 입력합니다.

을(를) 클릭합니다. Personalize the message displayed if the form is closed… 사용자가 양식이 유효하지 않은 동안 양식에 액세스하려고 할 경우 표시할 오류 메시지를 정의하는 링크입니다.
자세한 내용은 양식의 액세스 가능성.
이메일을 통해 초대를 전달하면 Adobe Campaign Encryption 데이터 조정을 위한 옵션. 이렇게 하려면 게재 마법사로 이동하여 다음 매개 변수를 추가하여 양식에 대한 링크를 조정합니다.
<a href="https://server/webApp/APP264?&id=<%=escapeUrl(recipient.cryptedId) %>">
이 경우 데이터 저장소에 대한 조정 키는 수신자의 암호화된 식별자여야 합니다. 자세한 내용은 양식 데이터 미리 로드.
이 경우 Update the preloaded record 옵션을 선택합니다. 자세한 내용은 웹 양식 답변 저장.

전용 탭에서 응답 추적을 활성화하여 웹 양식의 영향을 모니터링할 수 있습니다. 이렇게 하려면 Advanced parameters… 양식 등록 정보 창에서 링크를 클릭하고 Log responses 선택 사항입니다.

다음 Responses 응답자 ID를 볼 수 있는 탭이 나타납니다.

수신자를 선택하고 Detail… 버튼을 클릭하여 제공된 응답을 확인합니다.

쿼리에 제공된 응답 로그를 처리할 수 있습니다. 예를 들어, 미리 알림을 보낼 때 비응답자를 대상으로 하거나 응답자에게 특정 커뮤니케이션을 제공할 수 있습니다.