Si vous souhaitez mettre à jour les profils stockés en base via un formulaire web, vous pouvez utiliser une boîte de préchargement. La boîte de préchargement permet d'indiquer comment retrouver l'enregistrement à mettre à jour dans la base de données.
Les méthodes d'identification possibles sont les suivantes :
Chiffrement Adobe Campaign
Cette méthode de chiffrement utilise l'identifiant (ID) chiffré par Adobe Campaign. Cette méthode n'est applicable que sur un objet Adobe Campaign et l'identifiant chiffré ne peut être généré que par la plateforme Adobe Campaign.
Lorsque vous utilisez cette méthode, vous devez adapter l'URL du formulaire lorsque vous diffusez l'adresse par email en y ajoutant le paramètre <%=escapeUrl(recipient.cryptedId) %>. Voir à ce sujet la section Diffuser un formulaire par email.
Chiffrement DES

Cette méthode de chiffrement utilise un identifiant (ID) fourni de l'extérieur associé à une clé commune entre Adobe Campaign et le fournisseur externe. Le champ Clé DES permet de saisir cette clé de chiffrement.
Liste de champs
Cette option permet de sélectionner parmi les champs du contexte courant du formulaire, ceux qui seront utilisés pour retrouver le profil correspondant dans la base de données.

Les champs peuvent être ajoutés aux propriétés du formulaire via l’onglet Paramètres (voir Ajouter des paramètres). Ils sont placés dans l’URL du formulaire ou dans les zones d’entrée.
Les données des champs sélectionnées ne sont pas chiffrées. Elles ne doivent pas être fournies sous forme chiffrée car Adobe Campaign ne pourra pas les déchiffrer si l'option Liste de champs est sélectionnée.
Dans l'exemple ci-dessous, le pré-chargement du profil est basé sur l'adresse email.
L'URL peut contenir l'adresse e-mail non chiffrée, auquel cas l'utilisateur accède directement à la page qui le concerne.

Dans le cas contraire, il devra fournir son mot de passe.

Si plusieurs champs sont indiqués dans la liste, les données de TOUS LES CHAMPS doivent correspondre avec les informations stockées en base pour que le profil soit mis à jour. Dans le cas contraire, un nouveau profil est créé.
Cette fonctionnalité est particulièrement utile dans les applications Web mais n'est pas recommandée dans les formulaires publics. L'option de contrôle d'accès sélectionnée doit être "Activer le contrôle d'accès".
L’option Ignorer le pré-chargement si l’identification est vide doit être sélectionnée si vous ne souhaitez pas mettre à jour les profils. Dans ce cas, chaque profil saisi sera ajouté à la base de données après validation du formulaire. Cette option est utilisée, par exemple, lorsque le formulaire est publié sur un site web.
L'option Chargement automatique des données référencées dans le formulaire permet de précharger automatiquement les données correspondant aux champs de saisie et aux champs de fusion du formulaire. En revanche, les données référencées dans les activités Script et Test ne sont pas concernées. Lorsque cette option n'est pas sélectionnée, vous devez définir les champs à l'aide de l'option Chargement de données additionnelles.
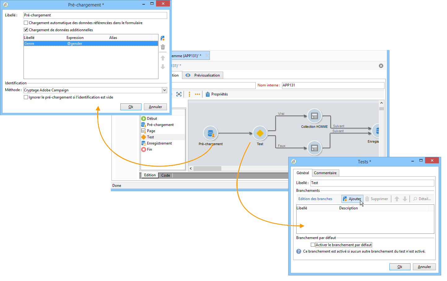
L'option Chargement de données additionnelles permet d'ajouter des informations supplémentaires qui ne sont pas utilisées dans les pages du formulaire mais seront toutefois pré-remplies.
Vous pouvez par exemple précharger le genre du destinataire et l’orienter automatiquement vers la page correspondante via une boîte de test.

Une fois le formulaire créé, configuré et publié, vous pouvez le diffuser et effectuer un tracking des réponses des utilisateurs.
Le cycle de vie d'un formulaire se décompose en trois étapes :
Formulaire en édition
C'est la phase de conception initiale : lorsqu'un nouveau formulaire est créé, il est en état d'édition. L'accès au formulaire, à des fins de tests uniquement, requiert alors l'utilisation du paramètre __uuid dans son URL. Cette URL est accessible dans le sous-onglet Aperçu. Voir Paramètres d’URL de formulaire.
Tant que le formulaire est en édition, son URL d'accès est une URL spécifique.
Formulaire en ligne
Une fois la phase de conception terminée, le formulaire peut être remis. Tout d'abord, il doit être publié. Voir à ce sujet la section Publier un formulaire.
Le formulaire est alors En ligne, jusqu'à ce que sa date de clôture soit atteinte.
Pour être diffusé, l'URL du formulaire NE DOIT PAS CONTENIR le paramètre __uuid.
Formulaire indisponible
Une fois la date de clôture du formulaire atteinte, la phase de diffusion est terminée et le formulaire est indisponible : il n'est plus accessible aux utilisateurs.
La date d’expiration peut être définie dans la fenêtre des propriétés du formulaire. Voir à ce sujet la section Mettre un formulaire à disposition.
L'état de publication d'un formulaire est affiché dans la liste des formulaires.

Pour modifier l'état d'un formulaire, vous devez le publier. Pour cela, cliquez sur le bouton Publication situé au-dessus de la liste des formulaires Web et sélectionnez l'état dans la liste déroulante.

Pour être accessible par les utilisateurs, le formulaire doit être en production et démarré, c'est-à-dire dans sa période de validité. Les dates de validité sont renseignées depuis le lien Propriétés du formulaire.
Utilisez les champs de la section Projet pour indiquer les dates de démarrage et de clôture du formulaire.

Cliquez sur le lien Personnaliser le message affiché si le formulaire est fermé pour définir le message d'erreur à afficher si l'utilisateur tente d'accéder au formulaire en dehors de sa période de validité.
Lorsque vous diffusez une invitation par email, vous pouvez utiliser l'option Chiffrement Adobe Campaign pour assurer la réconciliation des données. Pour cela, dans l'assistant de diffusion, vous devez adapter le lien vers le formulaire en ajoutant le paramètre suivant :
<a href="https://server/webApp/APP264?&id=<%=escapeUrl(recipient.cryptedId) %>">
Dans ce cas, la clé de réconciliation pour le stockage des données doit être l’identifiant chiffré du destinataire. Voir à ce sujet la section Précharger les données du formulaire.
Dans ce cas, vous devez cocher l’option Mettre à jour l’enregistrement préchargé dans la zone d’enregistrement. Voir à ce sujet la section Enregistrer les réponses aux formulaires web.

Vous pouvez activer le tracking des réponses dans un onglet dédié afin de suivre l'impact de votre formulaire Web. Pour cela, cliquez sur le lien Propriétés avancées… de la fenêtre des propriétés du formulaire et sélectionnez l'option Enregistrer une trace des réponses.

L'onglet Réponses permet alors de visualiser l'identité des répondants.

Sélectionnez un destinataire et cliquez sur le bouton Détail… pour visualiser les réponses fournies.

Vous pouvez exploiter les traces des réponses fournies dans des requêtes, par exemple pour cibler uniquement les non-répondants dans le cadre d'une relance ou proposer des communications spécifiques aux seuls répondants.