[También se aplica a v8]{class="badge positive" title="También se aplica a Campaign v8"}

Publicación de un formulario web publishing-a-web-form

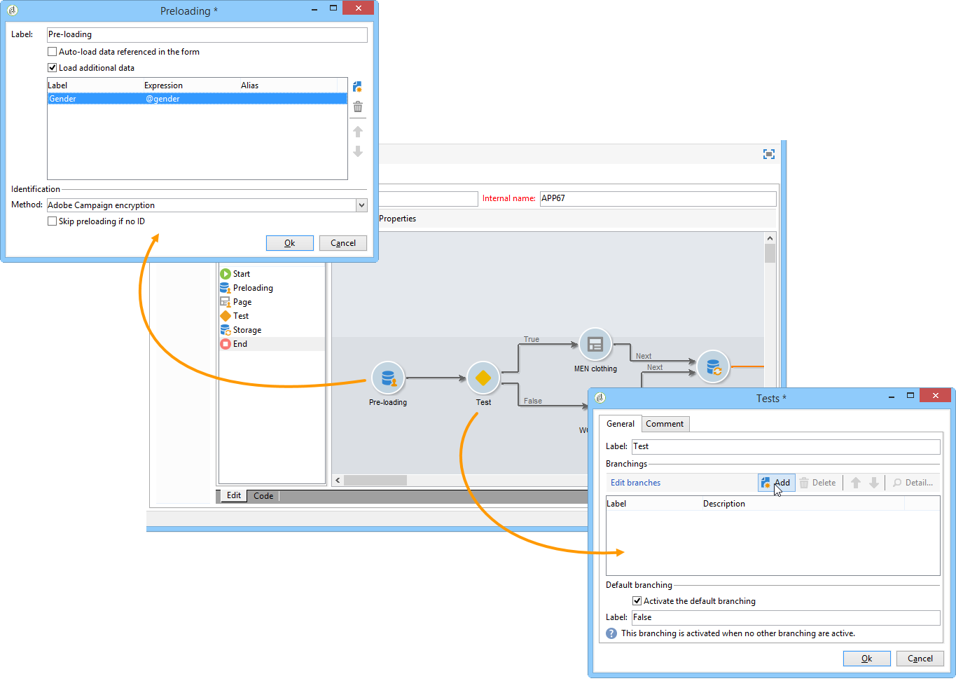
Precarga de los datos del formulario pre-loading-the-form-data

Si desea actualizar los perfiles almacenados en la base de datos mediante un formulario web, puede utilizar una casilla de precarga. La casilla de precarga le permite indicar cómo buscar el registro que se actualiza en la base de datos.

Puede utilizar los siguientes métodos de identificación:

  • Adobe Campaign Encryption

    Este método de encriptado utiliza el identificador (ID) cifrado de Adobe Campaign. Este método solamente se aplica a un objeto de Adobe Campaign y la ID encriptada solo se puede generar mediante la plataforma de Adobe Campaign.

    Al utilizar este método, es necesario adaptar la URL del formulario para enviar a la dirección de correo electrónico añadiendo el parámetro <%=escapeUrl(recipient.cryptedId) %>. Para obtener más información, consulte Envío de un formulario por correo electrónico.

  • DES encryption

    Este método de encriptado utiliza un identificador (ID) proporcionado externamente, vinculado a una clave compartida por Adobe Campaign y el proveedor externo. El campo Des key permite introducir esta clave de encriptado.

  • List of fields

    Esta opción le permite elegir entre los campos del contexto actual del formulario, los que se utilizan para encontrar el perfil correspondiente en la base de datos.

    Los campos se pueden añadir a las propiedades del formulario mediante la pestaña Parameters (consulte Adición de parámetros). Se ubican en la dirección URL del formulario o en las zonas de entrada.

    note caution
    CAUTION
    Los datos de los campos seleccionados no están encriptados. No se debe proporcionar en un formulario encriptado, ya que Adobe Campaign no puede descifrarlo si la opción Field list está seleccionada.

    En el ejemplo siguiente, la precarga del perfil se basa en la dirección de correo electrónico.

    La dirección URL puede incluir la dirección de correo electrónico sin encriptar, en cuyo caso los usuarios tienen acceso directo a las páginas que les afectan.

    De no ser así, se les pide su contraseña.

    note caution
    CAUTION
    Si se especifican varios campos en la lista, los datos de TODOS LOS CAMPOS deben coincidir con los datos almacenados en la base de datos para que se actualice el perfil. De lo contrario, se crea un perfil nuevo.
    Esta función es especialmente útil para aplicaciones web, pero no se recomienda para formularios públicos. La opción de control de acceso seleccionada debe ser “Activar control de acceso”.

La opción Skip preloading if no ID debe estar seleccionada si no desea actualizar los perfiles. En este caso, cada perfil introducido se añade a la base de datos después de la aprobación del formulario. Esta opción se utiliza, por ejemplo, cuando se publica el formulario en un sitio web.

La opción Auto-load data referenced in the form permite precargar de manera automática los datos que coinciden con los campos de entrada y de combinación del formulario. Sin embargo, no afecta a los datos a los que se hace referencia en las actividades Script y Test. Si esta opción no está seleccionada, debe definir los campos con la opción Load additional data.

La opción Load additional data permite añadir información que no se utiliza en las páginas del formulario, pero que sí se precarga.

Por ejemplo, se puede precargar el género del destinatario y dirigirlo automáticamente a la página adecuada a través de un cuadro de prueba.

Administración de la entrega y seguimiento de formularios web managing-web-forms-delivery-and-tracking

Una vez que se ha creado, configurado y publicado el formulario, se puede enviar y realizar un seguimiento de las respuestas del usuario.

Ciclo de vida de un formulario life-cycle-of-a-form

Existen tres fases en el ciclo de vida de un formulario:

  1. Edición en curso

    Esta es la fase inicial de diseño: Cuando se crea un nuevo formulario, se encuentra en fase de edición. El acceso al formulario, solo para fines de prueba, requiere el uso del parámetro __uuid en su dirección URL. Se puede acceder a esta dirección URL desde la subpestaña Preview. Consulte Parámetros de URL del formulario.

    note caution
    CAUTION
    Siempre que se edite el formulario, su dirección URL de acceso es una dirección URL especial.
  2. Publicación pendiente

    En algunos casos (como cuando se importa un formulario a través de un paquete), un formulario web puede tener el estado Pending publication hasta que esté activo.

    note note
    NOTE
    En aplicaciones web técnicas (disponibles a través del menú Administration > Configuration > Web applications), un formulario con el estado Pending publication se publica automáticamente y obtiene el estado Online.
  3. En línea

    Cuando se haya completado la fase de diseño, se puede enviar el formulario.

    Cuando un formulario tiene el estado Being edited o Pending publication, debe publicarse para estar en línea y ser accesible a través de la URL del formulario web en un explorador.

    Una vez publicado, el fomulario estará activo hasta que caduca.

    El formulario se mantiene en Live hasta que caduca.

    note caution
    CAUTION
    Para poderlo enviar, la dirección URL de la encuesta no debe contener el parámetro __uuid.
  4. Cerrado

    Una vez cerrado el formulario, la fase de entrega termina y el formulario deja de estar disponible: ya no es accesible para los usuarios.

    La fecha de caducidad se puede definir en la ventana de propiedades del formulario. Para obtener más información, consulte Hacer que un formulario esté disponible en línea.

El estado de publicación de un formulario se muestra en la lista de formularios.

Publicación de un formulario publishing-a-form

Para cambiar el estado de un formulario, debe publicarlo. Para ello, haga clic en el botón Publication situado sobre la lista de formularios web y seleccione el estado en la casilla desplegable.

Publicación de un formulario en línea making-a-form-available-online

Para que los usuarios puedan acceder, el formulario debe estar en producción e iniciado, es decir, dentro de su periodo de validez. Las fechas de validez se introducen mediante el vínculo Properties del formulario.

  • Utilice los campos de la sección Project para introducir las fechas de inicio y finalización del formulario.

  • Haga clic en el vínculo Personalize the message displayed if the form is closed… para definir el mensaje de error que se muestra si el usuario intenta acceder al formulario cuando este no es válido.

    Consulte Accesibilidad del formulario.

Envío de un formulario por correo electrónico delivering-a-form-via-email

Cuando envía una invitación por correo electrónico, puede utilizar la opción Adobe Campaign Encryption para la reconciliación de datos. Para ello, vaya al asistente de envíos y adapte el vínculo al formulario añadiendo el parámetro siguiente:

<a href="https://server/webApp/APP264?&id=<%=escapeUrl(recipient.cryptedId) %>">

En este caso, la clave de reconciliación para el almacenamiento de datos debe ser el identificador encriptado del destinatario. Para obtener más información, consulte Precarga de los datos del formulario.

En este caso, es necesario marcar la opción Update the preloaded record en la casilla de registro. Para obtener más información, consulte Guardado de respuestas de formularios web.

Respuestas al registro log-responses

El seguimiento de respuestas puede activarse en una pestaña específica para controlar el impacto del formulario web. Para ello, haga clic en el vínculo Advanced parameters… en la ventana de propiedades del formulario y seleccione la opción Log responses.

La pestaña Responses aparece para mostrarle la identidad de los encuestados.

Seleccione un destinatario y haga clic en el botón Detail… para ver las respuestas proporcionadas.

Puede procesar los registros de respuestas proporcionados en las consultas, por ejemplo para dirigirse solo a los no encuestados para enviarles recordatorios o para ofrecer comunicaciones específicas únicamente a los encuestados.

Importación de paquetes de formularios web import-web-packages

Al exportar e importar un paquete que incluye un formulario web de una instancia a otra (por ejemplo, de una fase a otra de producción), el estado del formulario web en la nueva instancia puede variar según varias condiciones. Los diferentes casos se enumeran a continuación.

Obtenga más información sobre los distintos estados de un formulario web en esta sección.

NOTE
Al exportar un formulario web a través de un paquete, el estado del formulario es visible en el contenido del paquete resultante.
  • Si el estado del formulario web era Pending publication o Online cuando se exportó desde la primera instancia:

    • El formulario web obtiene el estado Pending publication cuando se importa en la nueva instancia.

    • Si el formulario web ya existe en la nueva instancia, se reemplaza por la nueva versión del formulario y toma el estado Pending publication, incluso si la versión antigua del formulario era Online.

    • Si el formulario existía o no, el formulario debe publicarse para convertirse en Online en la nueva instancia y ser accesible a través de la URL del formulario web en un explorador.

  • Si el estado del formulario web era Being edited al exportarse:

    • Si el formulario web es nuevo en la instancia en la que se importa el paquete, el formulario web obtiene el estado Being edited.

    • Si el formulario web ya existe en la nueva instancia, se trata de una modificación de un formulario existente. Si la versión antigua del formulario era Online, la versión antigua permanece en línea hasta que se publica de nuevo en la nueva instancia.

    note note
    NOTE
    Puede comprobar la versión más reciente de su formulario web mediante la pestaña Preview.
recommendation-more-help
601d79c3-e613-4db3-889a-ae959cd9e3e1