스키마를 편집, 생성 및 구성하려면 Administration > Configuration > Data schemas Adobe Campaign 클라이언트 콘솔의 노드입니다.
기본 제공 데이터 스키마는 Adobe Campaign Classic 콘솔 관리자만 삭제할 수 있습니다.

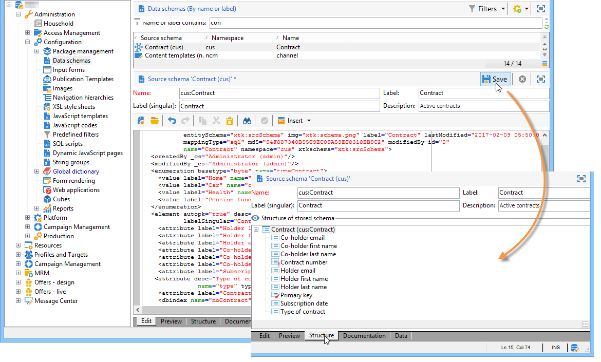
편집 필드에는 소스 스키마의 XML 내용이 표시됩니다.

이름 편집 컨트롤을 사용하면 이름 및 네임스페이스로 구성된 스키마 키를 입력할 수 있습니다. 스키마의 루트 요소의 "name" 및 "namespace" 속성은 스키마의 XML 편집 영역에서 자동으로 업데이트됩니다.
미리 보기는 확장 스키마를 자동으로 생성합니다.

소스 스키마가 저장되면 확장 스키마 생성이 자동으로 시작됩니다.
스키마의 전체 구조를 확인해야 하는 경우 미리 보기 탭을 사용할 수 있습니다. 스키마가 확장되면 모든 확장을 시각화할 수 있습니다. 설명서 탭에는 모든 스키마 속성 및 요소와 속성(SQL 필드, 유형/길이, 레이블, 설명)이 표시됩니다. 설명서 탭은 생성된 스키마에만 적용됩니다. 자세한 내용은 스키마 다시 생성 섹션을 참조하십시오.
다음 예제에서는 새 테이블을 만들려고 합니다 계약 ( Adobe Campaign 데이터베이스의 데이터베이스 모델에서)를 참조하십시오. 이 테이블을 사용하면 각 계약에 대해 소유자 및 공동 소유자의 이름과 전자 메일 주소를 저장할 수 있습니다.
이렇게 하려면 테이블의 스키마를 만들고 데이터베이스 구조를 업데이트하여 해당 테이블을 생성해야 합니다. 다음 단계를 적용합니다.
편집 Administration > Configuration > Data schemas Adobe Campaign 트리의 노드를 클릭하고 New .
을(를) 선택합니다 Create a new table in the data model 옵션을 선택하고 Next .

테이블 이름과 네임스페이스를 지정합니다.

기본적으로 사용자가 만든 스키마는 'cus' 네임스페이스에 저장됩니다. 자세한 내용은 스키마 식별.
표의 컨텐츠를 만듭니다. 누락된 설정이 없도록 시작 마법사를 사용하는 것이 좋습니다. 이렇게 하려면 Insert 버튼을 클릭하고 추가할 설정 유형을 선택합니다.

계약 테이블에 대한 설정을 정의합니다.
<srcSchema desc="Active contracts" img="ncm:channels.png" label="Contracts" labelSingular="Contract" mappingType="sql" name="Contracts" namespace="cus" xtkschema="xtk:srcSchema">
<element desc="Active contracts" img="ncm:channels.png" label="Contracts" labelSingular="Contract"
name="Contracts" autopk="true">
<attribute name="holderName" label="Holder last name" type="string"/>
<attribute name="holderFirstName" label="Holder first name" type="string"/>
<attribute name="holderEmail" label="Holder email" type="string"/>
<attribute name="co-holderName" label="Co-holder last name" type="string"/>
<attribute name="co-holderFirstName" label="Co-holder first name" type="string"/>
<attribute name="co-holderEmail" label="Co-holder email" type="string"/>
<attribute name="date" label="Subscription date" type="date"/>
<attribute name="noContract" label="Contract number" type="long"/>
</element>
</srcSchema>
계약 유형을 추가하고 계약 번호에 인덱스를 지정합니다.
<srcSchema _cs="Contracts (cus)" desc="Active contracts" entitySchema="xtk:srcSchema" img="ncm:channels.png"
label="Contracts" labelSingular="Contract" name="Contracts" namespace="cus" xtkschema="xtk:srcSchema">
<enumeration basetype="byte" name="typeContract">
<value label="Home" name="home" value="0"/>
<value label="Car" name="car" value="1"/>
<value label="Health" name="health" value="2"/>
<value label="Pension fund" name="pension fund" value="2"/>
</enumeration>
<element autopk="true" desc="Active contracts" img="ncm:channels.png" label="Contracts"
labelSingular="Contract" name="Contracts">
<attribute label="Holder last name" name="holderName" type="string"/>
<attribute label="Holder first name" name="holderFirstName" type="string"/>
<attribute label="Holder email" name="holderEmail" type="string"/>
<attribute label="Co-holder last name" name="co-holderName" type="string"/>
<attribute label="Co-holder first name" name="co-holderFirstName" type="string"/>
<attribute label="Co-holder email" name="co-holderEmail" type="string"/>
<attribute label="Subscription date" name="date" type="date"/>
<attribute desc="Type of contract" enum="cus:Contracts:typeContract" label="Type of contract"
name="type" type="byte"/>
<attribute label="Contract number" name="noContract" type="long"/>
<dbindex name="noContract" unique="true">
<keyfield xpath="@noContract"/>
</dbindex>
</element>
</srcSchema>
스키마를 저장하여 구조를 생성합니다.

데이터베이스 구조를 업데이트하여 스키마가 연결될 테이블을 만듭니다. 자세한 내용은 데이터베이스 구조 업데이트.