Datenschemata data-schemas

Grundsätze principles

Um Schemata zu bearbeiten, zu erstellen und zu konfigurieren, klicken Sie in der Client-Konsole von Adobe Campaign auf den Knoten Administration > Konfiguration > Datenschemas.

NOTE
Native Schemata können nur von einem Administrator Ihrer Adobe Campaign Classic-Konsole verwaltet werden.

Das Bearbeitungsfeld zeigt den XML-Inhalt des Quellschemas an:

NOTE
Mit dem Bearbeitungssteuerelement "Name" können Sie den Schemaschlüssel, bestehend aus Name und Namespace, eingeben. Die Attribute "Name" und "Namespace" des Stammelements des Schemas werden automatisch im XML-Bearbeitungsbereich des Schemas aktualisiert.

Die Vorschau generiert automatisch das erweiterte Schema:

NOTE
Beim Speichern des Quellschemas wird die Generierung des erweiterten Schemas automatisch gestartet.

Wenn Sie die vollständige Struktur eines Schemas überprüfen müssen, können Sie die Registerkarte Vorschau verwenden. Wenn das Schema erweitert wurde, können Sie alle seine Erweiterungen visuell darstellen. Ergänzend zeigt die Registerkarte Dokumentation alle Schemaattribute und -elemente sowie deren Eigenschaften (SQL-Feld, Typ/Länge, Bezeichnung, Beschreibung) an. Die Registerkarte Dokumentation gilt nur für generierte Schemata. Weiterführende Informationen hierzu finden Sie im Abschnitt Regenerieren ​ Schemata“.

Beispiel: Vertragstabelle erstellen example--creating-a-contract-table

Im folgenden Beispiel möchten wir eine neue Tabelle für () Datenbankmodell der Adobe Campaign-Datenbank erstellen. In dieser Tabelle können Sie Vor- und Nachnamen sowie E-Mail-Adressen von Inhabern und Mitinhabern für jeden Vertrag speichern.

Dazu müssen Sie das Schema der Tabelle erstellen und die Datenbankstruktur aktualisieren, um die entsprechende Tabelle zu erstellen. Folgende Schritte sind dazu nötig:

  1. Bearbeiten Sie den Knoten Administration > Konfiguration > Datenschemata in der Adobe Campaign-Struktur und klicken Sie auf Neu .

  2. Wählen Sie die Neue Tabelle im Datenmodell erstellen und klicken Sie auf Weiter .

  3. Geben Sie einen Tabellennamen und einen Namespace an.

    note note
    NOTE
    Standardmäßig werden von Benutzern erstellte Schemata im Namespace 'cus' gespeichert. Weitere Informationen hierzu finden Sie unter Identifizierung eines Schemas.
  4. Erstellen Sie den Inhalt der Tabelle. Es wird empfohlen, den Einstiegsassistenten zu verwenden, um sicherzustellen, dass keine Einstellungen fehlen. Klicken Sie dazu auf Einfügen und wählen Sie die Art der Einstellung, die hinzugefügt werden soll.

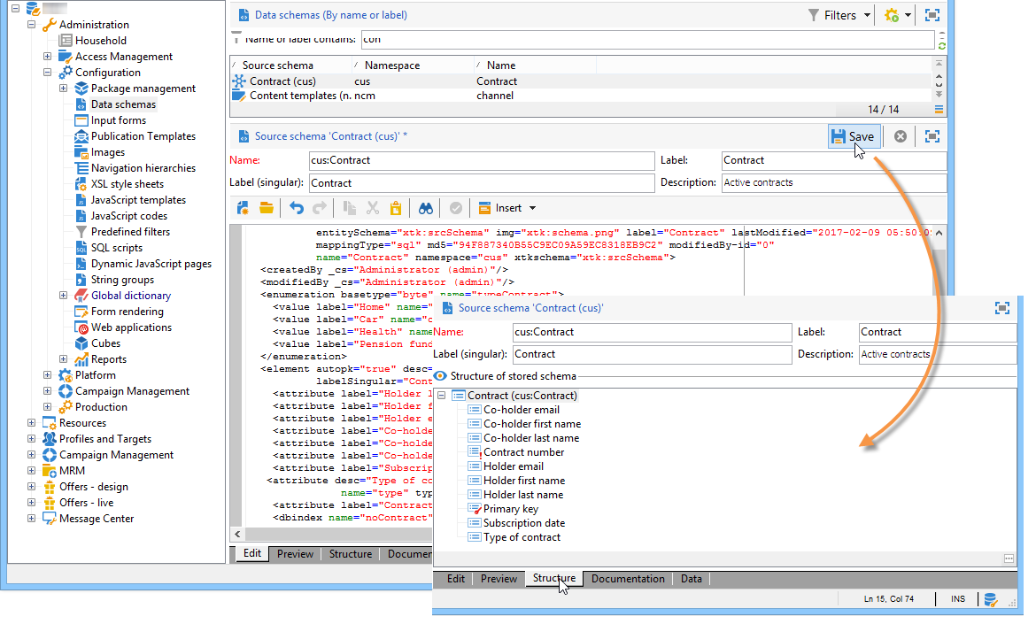
  5. Legen Sie die Einstellungen für die Tabelle mit den Verträgen fest:

    code language-none
    <srcSchema desc="Active contracts" img="ncm:channels.png" label="Contracts" labelSingular="Contract" mappingType="sql" name="Contracts" namespace="cus" xtkschema="xtk:srcSchema">
      <element desc="Active contracts" img="ncm:channels.png" label="Contracts" labelSingular="Contract"
               name="Contracts" autopk="true">
               <attribute name="holderName" label="Holder last name" type="string"/>
               <attribute name="holderFirstName" label="Holder first name" type="string"/>
               <attribute name="holderEmail" label="Holder email" type="string"/>
               <attribute name="co-holderName" label="Co-holder last name" type="string"/>
               <attribute name="co-holderFirstName" label="Co-holder first name" type="string"/>
               <attribute name="co-holderEmail" label="Co-holder email" type="string"/>
               <attribute name="date" label="Subscription date" type="date"/>
               <attribute name="noContract" label="Contract number" type="long"/>
      </element>
    </srcSchema>
    

    Fügen Sie den Vertragstyp hinzu und platzieren Sie einen Index auf der Vertragsnummer.

    code language-none
    <srcSchema _cs="Contracts (cus)" desc="Active contracts" entitySchema="xtk:srcSchema" img="ncm:channels.png"
               label="Contracts" labelSingular="Contract" name="Contracts" namespace="cus" xtkschema="xtk:srcSchema">
      <enumeration basetype="byte" name="typeContract">
        <value label="Home" name="home" value="0"/>
        <value label="Car" name="car" value="1"/>
        <value label="Health" name="health" value="2"/>
        <value label="Pension fund" name="pension fund" value="2"/>
      </enumeration>
      <element autopk="true" desc="Active contracts" img="ncm:channels.png" label="Contracts"
               labelSingular="Contract" name="Contracts">
        <attribute label="Holder last name" name="holderName" type="string"/>
        <attribute label="Holder first name" name="holderFirstName" type="string"/>
        <attribute label="Holder email" name="holderEmail" type="string"/>
        <attribute label="Co-holder last name" name="co-holderName" type="string"/>
        <attribute label="Co-holder first name" name="co-holderFirstName" type="string"/>
        <attribute label="Co-holder email" name="co-holderEmail" type="string"/>
        <attribute label="Subscription date" name="date" type="date"/>
       <attribute desc="Type of contract" enum="cus:Contracts:typeContract" label="Type of contract"
                   name="type" type="byte"/>
        <attribute label="Contract number" name="noContract" type="long"/>
        <dbindex name="noContract" unique="true">
          <keyfield xpath="@noContract"/>
        </dbindex>
      </element>
    </srcSchema>
    
  6. Speichern Sie das Schema, um die Struktur zu generieren:

  7. Aktualisieren Sie die Datenbankstruktur, um die Tabelle zu erstellen, mit der das Schema verknüpft werden soll. Weitere Informationen hierzu finden Sie unter Datenbankstruktur aktualisieren.

recommendation-more-help
601d79c3-e613-4db3-889a-ae959cd9e3e1