Build a workflow building-a-workflow

This section details the key principles and best practices to build a workflow in Campaign.

Create a new workflow creating-a-new-workflow

From the Explorer, access a workflow folder. By default, you can use Profiles and Targets > Jobs > Targeting workflows.

Click the New button located above the list of workflows.

Or, you can also use the Create button in the workflow overview (Monitoring > Workflow link).

Enter a label and click Save.

NOTE
When you modify the internal name of a workflow activity or the workflow itself, make sure that you save the workflow before closing it so that the new internal name is correctly taken into account.

You must now define the various activities and link them together in the diagram. At this stage of the configuration, we can see the diagram label and the workflow status (Editing in progress). The lower section of the window is used for editing the diagram only. It contains a toolbar, a palette of activities (on the left) and the diagram itself (on the right).

NOTE
If the palette is not shown, click the first button on the toolbar to display it.

Activities are grouped by category inside the different tabs of the palette. Available tabs and activities can vary depending on the workflow type (technical, targeting or campaign workflow).

  • The first tab contains targeting and data manipulation activities. These activities are detailed in Targeting activities.
  • The second tab contains the scheduling activities, which are mainly used for coordinating other activities. These activities are detailed in Flow control activities.
  • The third tab contains tools and actions that can be used in the workflow. These activities are detailed in Action activities.
  • The fourth tab contains activities that depend on a given event, such as the receipt of an email or the arrival of a file on a server. These activities are detailed in Event activities.

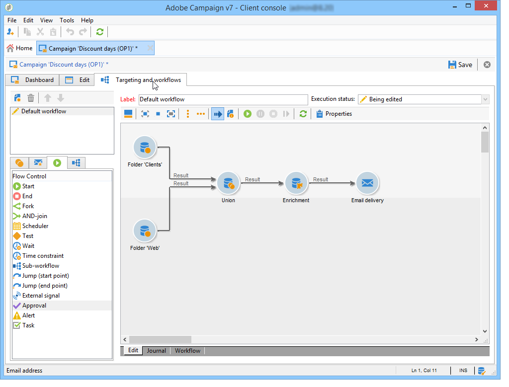
To create the diagram

  1. Add an activity by selecting it in the palette and by moving it to the diagram using a drag-and-drop operation.

    Add a Start activity and then a Delivery activity on the diagram.

  2. Link the activities together by dragging the Start activity transition and dropping it on to the Delivery activity.

    You can automatically link an activity to the previous one by placing the new activity at the end of the transition.

  3. Add the activities you need and link them together as shown in the diagram below.

CAUTION
You can copy and paste activities within a same workflow. However, we do not recommend to copy paste activities across different workflows. Some settings attached to activities like Deliveries and Scheduler could lead to conflicts and errors while executing the destination workflow. Instead, we recommended you to Duplicate workflows. For more information, see Duplicate workflows.

You can change the display and layout of the chart using the following elements:

  • Use the toolbar

    The diagram editing toolbar gives you access to the layout and execution functions of the workflow.

    This lets you adapt the layout of the editing tool: display of the palette and the overview, size and alignment of graphical objects.

    Icons related to progress and logs display are detailed in these sections:

  • Object alignment

    To align icons, select them and click the Align vertically or Align horizontally icon.

    Use the CTRL key to select several scattered activities or to deselect one or more activities. Click on the diagram background to deselect everything.

  • Image management

    You can customize the background image of the diagram as well as those related to the various activities. Refer to Change activity images.

Configure activities configuring-activities

Double-click an activity to configure it or right-click and select Open….

NOTE
Campaign workflow activities are detailed in this section.

The first tab contains the basic configuration. The Advanced tab contains the additional parameters, which are used particularly for defining behavior when an error is encountered, specifying the execution duration for an activity, and for entering an initialization script.

For a better understanding of the activities and to improve workflow legibility, you can enter comments in the activities: these will be displayed automatically when operators scroll over the activity.

Targeting workflows targeting-workflows

Targeting workflows enable you to build several delivery targets. You can create queries, define unions or exclusions based on specific criteria, add scheduling, thanks to workflow activities. The result of this targeting can be transferred automatically to a list which can serve as the target of delivery actions

In addition to these activities, Data Management options let you manipulate data and access advanced functions to satisfy complex targeting issues. For more on this, refer to Data Management.

All these activities can be found in the first workflow tab.

NOTE
Targeting activities are detailed in this section.

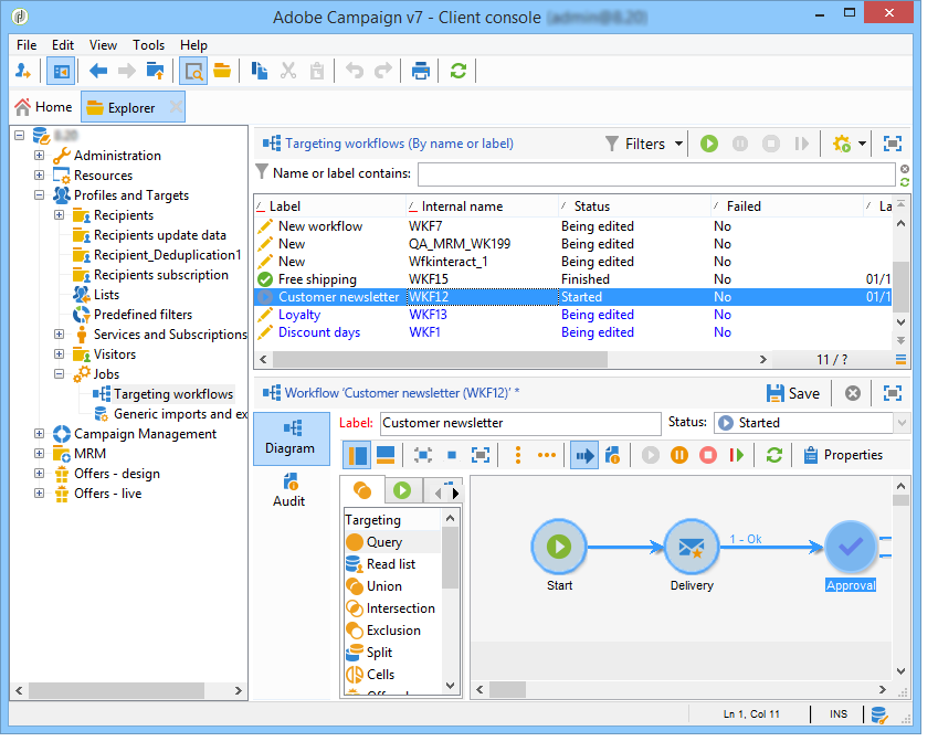
Targeting workflows can be created and edited via the Profiles and Targets > Jobs > Targeting workflows node of the Adobe Campaign tree or via the Profiles and Targets > Targeting workflows menu of the home page.

Targeting workflows within the framework of a campaign are stored with all campaign workflows.

Key steps to create a targeting workflow implementation-steps-

Steps to create a targeting workflow are detailed in these sections:

  1. Identify data in the database - See Create queries
  2. Prepare data to meet delivery needs - See Enrich and modify data
  3. Use data to perform updates or within a delivery - See Update the database

The results of all enrichments and all handlings carried out during targeting are stored and accessible in personalization fields, in particular for use when creating personalized messages. For more on this, refer to Target data

Targeting and filtering dimensions targeting-and-filtering-dimensions

During data segmentation operations, the targeting key is mapped to a filtering dimension. The targeting dimension lets you define the population targeted by the operation: recipients, contract beneficiaries, operator, subscribers, etc. The filtering dimension lets you select the population based on certain criteria: contract holders, newsletter subscribers, etc.

For example, to select clients who have had a life-insurance policy for over 5 years, select the following targeting dimension: Clients and the following filtering dimension: Contract holder. You can then define the filtering conditions within the query activity

During the targeting dimension selection stage, only compatible filtering dimensions are offered in the interface.

These two dimensions must be related. Thus, the content of the Filtering dimension list depends on the targeting dimension specified in the first field.

For example, for recipients (recipient), the following filtering dimensions will be available:

While for Web Applications, the list will contain the following filtering dimensions:

Campaign workflows campaign-workflows

For each campaign, you can create workflows to be executed from the Targeting and workflows tab. These workflows are specific to the campaign.

This tab contains the same activities as for all workflows. Learn more

In addition to targeting campaigns, campaign workflows enable you to create and configure deliveries entirely for all available channels. Once created in the workflow, these deliveries are available from the dashboard of the campaign. Learn more

All campaign workflows are centralized under the Administration > Production > Objects created automatically > Campaign workflows node.

Campaign workflows and implementation examples are detailed in this page.

Technical workflows technical-workflows

Technical workflows are provided out-of-the-box with Adobe Campaign. They are operations or jobs scheduled for periodic execution on the server. They let you carry out maintenance on the database, forward tracking information on deliveries and set up provisional processes on deliveries. Technical workflows are configured via the Administration > Production > Technical workflows node.

Native templates are available for creating technical workflows. They can be configured to suit your needs.

The Campaign process subfolder centralizes the workflows required for executing processes within the campaigns: task notification, stock management, cost calculation, etc.

NOTE
The list of technical workflows installed with each module is available in a dedicated section.

You can create other technical workflows in the Administration > Production > Technical workflows node of the tree structure. However, this process is reserved for expert users.

The activities offered are the same as for targeting workflows. Learn more

Workflow templates workflow-templates

Workflow templates contain the overall configuration of properties and possibly a range of activities concatenated within a diagram. This configuration can be reused for creating new workflows containing a certain number of pre-configured elements

You can create new workflow templates based on existing templates or change a workflow into a template directly.

Workflow templates are stored in the Resources > Templates > Workflow templates node of the Adobe Campaign tree.

In addition to the usual workflow properties, the template properties allow you to specify the execution file for workflows created based on this template.

Duplicate workflows duplicating-workflows

You can duplicate different types of workflows. Once duplicated, modifications of the workflow are not carried over to the copy of the workflow.

CAUTION
Copy-paste is available in workflows but we recommend you to use Duplicate. Once an activity copied, its whole configuration is kept. For delivery activities (Email, SMS, Push Notification…), the delivery object attached to the activity is also copied which can lead to crash.
  1. Right-click on a workflow.

  2. Click Duplicate.

  3. In the workflow window, change the workflow label.

  4. Click Save.

The duplicate feature is not directly available in the view of a campaign.

Yet, you can create a view to display all the workflows on your instance. In this view, you can duplicate workflows using Duplicate to.

Create a view

  1. In Explorer, go to the folder you need to create your view in.

  2. Right-click and go to Add a new folder > Process, select Workflows.

The new folder Workflows is created.

  1. Right-click and select Properties.

  2. In Restriction, check Folder is a view and click Save.

The folder is now populated with all the workflows of your instance.

Duplicate a campaign workflow

  1. Select a campaign workflow in the workflow view.
  2. Right-click Duplicate to.
  3. Change its label.
  4. Click Save.

You can see your duplicated workflow in the workflow view.

recommendation-more-help
601d79c3-e613-4db3-889a-ae959cd9e3e1