Les images utilisées dans les diagrammes des différents workflows peuvent être modifiées. Elles doivent toutefois respecter certaines contraintes. Les étapes de mise en oeuvre sont les suivantes :
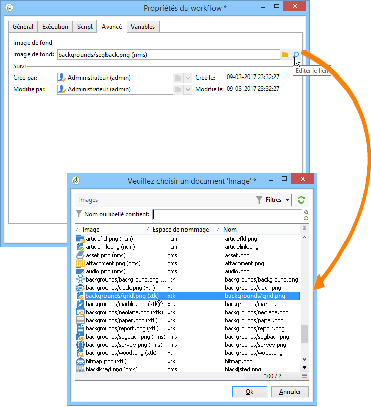
Pour changer l'image de fond, sélectionnez le workflow de ciblage visé et cliquez sur Propriétés.

Cliquez sur l'icône Choisir le lien situé à droite du champ Image de fond pour sélectionner l'image à utiliser.
La largeur en pixels de l'image de fond doit être un multiple de 4.

L'icône Editer le lien permet de visualiser l'image sélectionnée.
Pour changer l'image associée à une activité, double-cliquez sur l'objet et cliquez sur l'onglet Avancé.
Cliquez sur l'icône Choisir le lien situé à droite du champ Image pour sélectionner l'image à utiliser.

L'icône Editer le lien permet de visualiser l'image sélectionnée.

Les images proposées sont celles qui sont enregistrées dans le noeud Administration > Paramétrage > Images de l'arborescence.
Les images doivent être au format PNG, 48x48 pixels, 16 millions de couleurs et avec un fond transparent.