Entrega delivery

Uma atividade do tipo Entrega permite criar uma ação de entrega. Ele pode ser construído usando elementos de entrada.

Para configurá-la, edite a atividade e insira as opções de entrega.

  1. Entrega

    É possível:

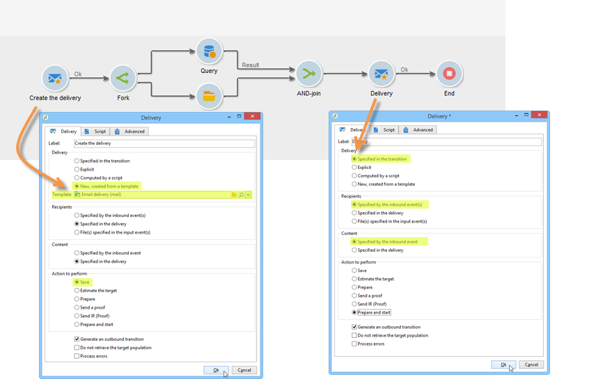
    • Atue na entrega especificada na transição de entrada. Para fazer isso, selecione a primeira opção de seção Delivery da janela.

      Essa opção pode ser usada quando uma atividade de workflow anterior já criou ou especificou a entrega. Isso pode ter sido feito, como no exemplo abaixo, por uma atividade do mesmo tipo que gerou uma transição de saída.

      No exemplo a seguir, a entrega é criada pela primeira vez. O público e o conteúdo são definidos mais tarde. Em seguida, as informações desses três elementos são inseridas novamente em uma nova atividade de entrega usando a transição de entrada para que isso possa ser enviado.

    • Selecione diretamente a entrega envolvida. Para fazer isso, selecione a opção Explicit e selecione o da lista suspensa no campo Delivery Entrega.

      A lista exibe entregas não concluídos contidos na pasta Entregas por padrão. Para acessar outras campanhas, clique no ícone Select link.

      Selecione a campanha da lista suspensa no campo Folder ou clique em Display sub-levels para exibir todas as entregas contidas em subpastas:

      Após selecionar a ação de entrega, é possível exibir o conteúdo clicando em Edit link.

    • Crie um script para calcular a entrega. Para fazer isto, clique na opção Computed by a script e depois insira o script. É possível abrir uma janela de entrada clicando na opção Edit…. O exemplo a seguir recupera o identificador da entrega:

    • Criação de nova entrega Para fazer isso, selecione a opção New, created from a template e selecione o template da entrega no qual a entrega será baseada.

      Clique em Select link para procurar as pastas e clique em Edit link se desejar visualizar o conteúdo do template selecionado.

  2. Recipients

    Os destinatários podem ser especificados pelos eventos de entrada, por exemplo, seguindo uma importação de arquivo ou especificado na ação de entrega. Eles também podem ser armazenados em um ou mais arquivos.

  3. Conteúdo

    O conteúdo da mensagem pode ser definido na entrega ou no evento de entrada.

  4. Ação a ser executada

    Você pode criar a entrega, prepará-la, iniciá-la, estimar o target ou enviar uma prova.

    Selecione o tipo de ação a ser executada:

    • Save: esta opção permite criar a entrega e salvá-la. Ele não irá analisar nem enviá-la.
    • Estimate the target: essa opção permite calcular o target da entrega para avaliar seu potencial (primeira fase de análise). Esta ação é equivalente a selecionar a opção Estimate the population to be targeted e clicar em Analyze ao enviar uma entrega para o target principal por meio de Entrega.
    • Prepare: esta opção permite executar o processo de análise completa (cálculo de target e preparação de conteúdo). A entrega não é enviada. Esta ação é equivalente a selecionar a opção Deliver as soon as possible e clicar em Analyze ao enviar uma entrega para o target principal com Entrega.
    • Send a proof: esta opção permite enviar uma prova da entrega. Esta ação é equivalente ao clicar em Send a proof na barra de ferramentas de uma entrega com Entrega
    • Prepare and start: esta opção inicia o processo de análise completa (cálculo de target e preparação de conteúdo) e envia a entrega. Esta ação é equivalente a clicar na opção Deliver as soon as possible, Analyze e Confirm delivery ao enviar uma entrega ao target principal com Entrega.

    A atividade Act on a delivery usada mais no workflow permite iniciar todas as etapas restantes necessárias para iniciar a entrega (cálculo de target, preparação de conteúdo, entrega). Para obter mais informações, consulte Controle de entrega.

    As seguintes opções também estão disponíveis:

    • Generate an outbound transition

      Cria uma transição de saída que será ativada no final da execução. Você pode escolher se quer recuperar ou não o target da entrega.

    • Do not recover target

      Não recupera o target da ação de entrega realizada.

    • Processing errors

      Consulte Controle de entrega.

    A guia Script permite modificar os parâmetros de entrega.

Exemplo: workflow de entrega example--delivery-workflow

Crie um novo workflow e adicione atividades conforme mostrado no gráfico abaixo:

Abra a atividade de Entrega e defina as propriedades da seguinte maneira:

  • Na seção Delivery, selecione New, created from a template e selecione um template de entrega.
  • Na seção Recipients, selecione Specified in the delivery.
  • Na seção Action to execute, mantenha a opção Prepare.

Clique em OK para fechar a janela das propriedades. Você acabou de configurar uma atividade que consiste na criação e preparação de uma nova entrega com base em um template de entrega cujo destino será especificado.

Abra a atividade de Aprovação e defina as propriedades da seguinte maneira:

  1. No campo Assignment type, selecione um grupo no qual você está registrado. Se estiver conectado com a conta de administrador, selecione o grupo Administração.

  2. Em seguida, insira um título e insira o seguinte texto no corpo da mensagem:

    code language-none
    Do you wish to approve delivery (<%= vars.recCount %> recipient(s))?
    

    Esta é uma mensagem que inclui uma expressão escrita em JavaScript: vars.recCount representa o número de destinatários direcionados pela entrega da tarefa anterior. Para obter mais informações sobre expressões JavaScript, consulte Scripts e modelos do JavaScript.

    A tarefa Approval é apresentada em Approval.

Parâmetros de entrada input-parameters

Identificador de entrega, se a opção Specified in the transition estiver selecionada na seção Delivery.

  • deliveryId
  • tableName
  • schema

Cada evento de entrada deve especificar um target definido por esses parâmetros.

NOTE
Esse parâmetro só aparecerá se a opção Specified by inbound event(s) estiver selecionada na seção Recipients.
  • filename

    Nome completo do arquivo gerado se a opção File(s) specified by inbound event(s) estiver selecionada na seção Recipients.

  • contentId

    Identificador de conteúdo se a opção Specified by inbound events estiver selecionada na seção Content.

Parâmetros de saída output-parameters

  • tableName
  • schema
  • recCount

Esse conjunto de três valores identifica o target resultante da entrega. tableName é o nome da tabela que memoriza os identificadores do target,schema é o schema do público (geralmente nms:recipient) e recCount é o número de elementos na tabela.

A transição associada ao complemento tem os mesmos parâmetros.

NOTE
Não há parâmetros de saída quando a opção Do not recover target estiver selecionada.
recommendation-more-help
601d79c3-e613-4db3-889a-ae959cd9e3e1