A 배달-type 활동을 통해 게재 작업을 만들 수 있습니다. 게재 유형 활동은 입력 요소를 사용하여 생성할 수 있습니다.
구성하려면 활동을 편집하고 배달 옵션을 입력합니다.

게재
다음을 수행할 수 있습니다.
인바운드 전환에서 지정된 게재에 대해 작업합니다. 이렇게 하려면 Delivery 섹션을 참조하십시오.
이 옵션은 이전 워크플로우 활동이 이미 게재를 만들거나 지정한 경우 사용할 수 있습니다. 이 작업은 아래 예와 같이 아웃바운드 전환을 생성한 동일한 유형의 활동으로 수행할 수 있습니다.
다음 예에서는 게재가 처음으로 만들어집니다. 모집단과 컨텐츠는 나중에 정의됩니다. 그런 다음 이 세 요소에 대한 정보를 인바운드 전환을 사용하여 새 게재 활동에 다시 입력하여 전송할 수 있습니다.

관련 게재를 직접 선택합니다. 이렇게 하려면 Explicit 옵션을 선택하고 의 드롭다운 목록에서 게재를 선택합니다 Delivery 필드.
목록에는 게재 기본적으로 폴더가 제공됩니다. 다른 캠페인에 액세스하려면 Select link 아이콘.

의 드롭다운 목록에서 캠페인을 선택합니다 Folder 필드 또는 Display sub-levels 하위 폴더에 포함된 모든 게재를 표시하려면 다음을 수행하십시오.

게재 작업을 선택한 후 Edit link 아이콘.
스크립트를 만들어 게재를 계산합니다. 이렇게 하려면 Computed by a script 옵션을 선택하고 스크립트를 입력합니다. 을 클릭하여 입력 창을 열 수 있습니다 Edit… 선택 사항입니다. 다음 예제에서는 게재 식별자를 복구합니다.

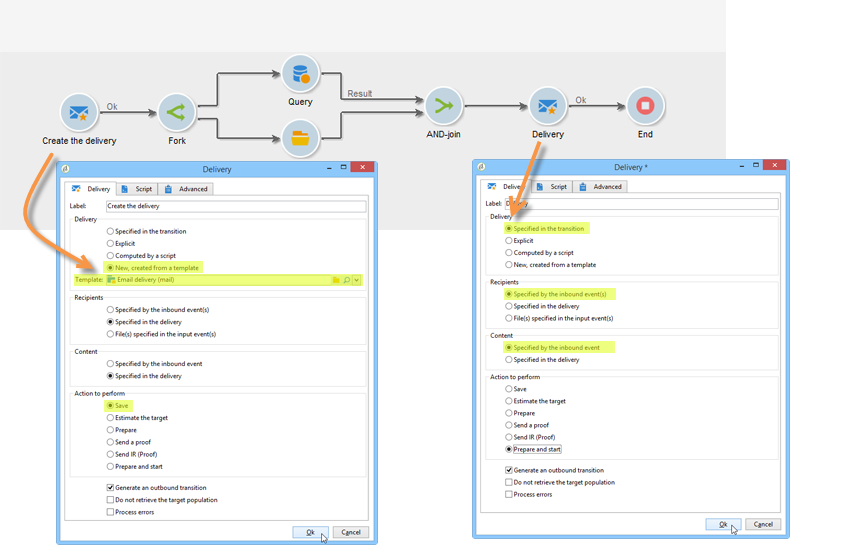
새 게재를 만듭니다. 이렇게 하려면 New, created from a template 옵션을 선택하고 게재의 기반이 되는 게재 템플릿을 선택합니다.

을(를) 클릭합니다. Select link 아이콘을 클릭하여 폴더를 찾은 다음 Edit link 아이콘 을 클릭하여 선택한 템플릿의 콘텐츠를 확인합니다.
수신자
수신자는 파일 가져오기 후 또는 게재 작업에서 지정되는 등의 인바운드 이벤트에 의해 지정할 수 있습니다. 하나 이상의 파일에 저장할 수도 있습니다.

콘텐츠
메시지의 콘텐츠는 게재 또는 인바운드 이벤트에서 정의할 수 있습니다.

실행할 작업
게재를 만들고, 준비하고, 시작하거나, 타겟을 예측하거나, 증명을 전송할 수 있습니다.

수행할 작업 유형을 선택합니다.
다음 Act on a delivery 워크플로우에서 추가로 사용되는 활동을 사용하면 게재를 시작하는 데 필요한 나머지 모든 단계(타겟 계산, 콘텐츠 준비, 게재)를 시작할 수 있습니다. 자세한 내용은 게재 제어.
다음 옵션도 사용할 수 있습니다.
Generate an outbound transition
실행 종료 시 활성화되는 아웃바운드 전환을 만듭니다. 아웃바운드 게재의 대상을 검색할지 여부를 선택할 수 있습니다.
Do not recover target
나가는 게재 작업의 대상을 복구하지 않습니다.
Processing errors
을(를) 참조하십시오. 게재 제어.
다음 스크립트 탭에서는 게재 매개 변수를 수정할 수 있습니다.

새 워크플로우를 만들고 아래 그래픽에 표시된 대로 활동을 추가합니다.

를 엽니다. 배달 활동을 수행하고 다음과 같이 속성을 정의합니다.

클릭 OK 를 클릭하여 속성 창을 닫습니다. 대상을 해당 내에서 지정할 게재 템플릿을 기반으로 새 게재를 만들고 준비하는 활동으로 구성된 활동을 방금 구성했습니다.
를 엽니다. 승인 활동을 수행하고 다음과 같이 속성을 정의합니다.
에서 Assignment type 필드에서 등록할 그룹을 선택합니다. '관리자' 계정을 사용하여 연결된 경우 관리 그룹을 선택합니다.
그런 다음 제목을 입력하고 메시지 본문에 다음 텍스트를 삽입합니다.
Do you wish to approve delivery (<%= vars.recCount %> recipient(s))?
JavaScript로 작성된 표현식을 포함하는 메시지입니다. vars.recCount 이전 작업 전달의 대상 받는 사람 수를 나타냅니다. JavaScript 표현식에 대한 자세한 내용은 JavaScript 스크립트 및 템플릿.

승인 작업은 승인.
게재 식별자(예: Specified in the transition 옵션이 Delivery 섹션을 참조하십시오.
각 인바운드 이벤트는 이러한 매개 변수로 정의된 대상을 지정해야 합니다.
이 매개 변수는 Specified by inbound event(s) 옵션이 Recipients 섹션을 참조하십시오.
파일
다음의 경우 생성된 파일의 전체 이름 File(s) specified by inbound event(s) 옵션이 Recipients 섹션을 참조하십시오.
contentId
다음의 경우 컨텐츠 식별자 Specified by inbound events 옵션이 Content 섹션을 참조하십시오.
이 세 값 집합은 게재의 결과 대상을 식별합니다. tableName 는 대상의 식별자를 기억하는 테이블의 이름입니다. schema 는 모집단의 스키마(일반적으로 nms:recipient)이며 recCount 는 테이블에 있는 요소의 수입니다.
보어와 연관된 전환에는 동일한 매개 변수가 있습니다.
를 실행할 때 출력 매개 변수가 없습니다. Do not recover target 옵션이 선택되어 있습니다.