Datenwörterbuch für Workfront Data Connect

Diese Seite enthält Informationen zur Struktur und zum Inhalt der Daten in Workfront Data Connect.

NOTE
Die Daten in Data Connect werden alle 4 Stunden aktualisiert, sodass die letzten Änderungen möglicherweise nicht sofort angezeigt werden.

Typen anzeigen

Es gibt eine Reihe von Ansichtstypen, die Sie in Data Connect verwenden können, um Ihre Workfront-Daten auf eine Weise anzuzeigen, die den meisten insight bietet.

  • Aktuelle Ansicht

    Die aktuelle Ansicht spiegelt Daten ähnlich wie in Workfront wider, jedes Objekt und seinen aktuellen Status. Sie kann jedoch mit einer viel geringeren Latenz als innerhalb von Workfront navigiert werden.

  • Ereignisansicht

    Die Ereignisansicht verfolgt jede Änderung in Workfront: d. h. jedes Mal, wenn ein Objekt den Status ändert, wird ein Datensatz erstellt, der anzeigt, wann die Änderung stattgefunden hat, wer die Änderung vorgenommen hat und was geändert wurde. Daher ist diese Ansicht für Point-in-Time-Vergleiche nützlich. Diese Ansicht enthält nur Datensätze aus den letzten drei Jahren.

  • Tägliche Verlaufsansicht

    Die tägliche Verlaufsansicht bietet eine gekürzte Version der Ereignisansicht, da sie den Status jedes Objekts auf täglicher Basis anzeigt und nicht den Zeitpunkt, zu dem jedes einzelne Ereignis aufgetreten ist. Daher ist diese Ansicht für die Trendanalyse nützlich.

Entitätsbeziehungsdiagramme

Objekte in Workfront (und daher im Data Connect-Data Lake) werden nicht nur durch ihre individuellen Werte definiert, sondern auch durch ihre Beziehungen zu anderen Objekten.

Die folgenden Entitätsbeziehungsdiagramme (Entity Relationship Diagrams, ERDs) bieten eine allgemeine Zuordnung von Objektbeziehungen in Data Connect für zentrale Workfront-Objekte.

IMPORTANT
Die Diagramme sind um einzelne Objekte zentriert und stellen kein vollständiges Entitätsbeziehungsdiagramm für die gesamte Workfront-Anwendung dar.

Diese Diagramme sollen Beispiele dafür liefern, wie die Beziehungen verwendet werden können, um Daten mit benachbarten Objekten zu verbinden.

Beispiel für Entitätsbeziehungsdiagramme

Erweitern Sie , um die Beispieldiagramme anzuzeigen
note tip
TIP
Um ein Diagramm detaillierter anzuzeigen, klicken Sie mit der rechten Maustaste auf das Bild und wählen Sie Bild in neuer Registerkarte öffnen.

Arbeitsaufträge

Zuweisungen - Entitätsbeziehungsdiagramm

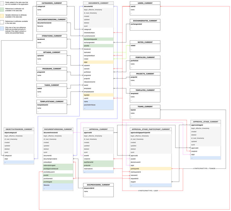
Dokumente und Dokumentengenehmigungen

Entitätsbeziehungsdiagramm für Dokumente und Dokumentgenehmigungen

Stunden und Arbeitszeittabellen

Entitätsbeziehungsdiagramm für Stunden und Arbeitszeittabellen

Probleme

Entitätsbeziehungsdiagramm für Probleme

Projekte

Entitätsbeziehungsdiagramm für Projekte

Aufgaben

Entitätsbeziehungsdiagramm für Aufgaben

Benutzende

Entitätsbeziehungsdiagramm für Benutzer

Datentypen

Es gibt eine Reihe von Datumsobjekten, die Informationen darüber liefern, wann bestimmte Ereignisse auftreten.

  • DL_LOAD_TIMESTAMP: Dieses Datum wird nach Abschluss einer erfolgreichen Datenaktualisierung aktualisiert und enthält den Zeitstempel, an dem der Aktualisierungsauftrag begann, der die neueste Version eines Datensatzes bereitgestellt hat.
  • CALENDAR_DATE: Dieses Datum ist nur in der Ansicht Täglicher Verlauf vorhanden. Die tägliche Verlaufsansicht bietet einen Datensatz dazu, wie die Daten um 11::59 UTC für jedes in CALENDAR_DATE angegebene Datum aussahen.
  • BEGIN_EFFECTIVE_TIMESTAMP: Dieses Datum ist sowohl in der Ereignis- als auch in der Tagesverlaufsansicht vorhanden und stellt den Zeitpunkt dar, zu dem ein Datensatz zum aktuellen Wert in der Anwendung wird.
  • END_EFFECTIVE_TIMESTAMP: Dieses Datum ist sowohl in der Ereignis- als auch in der Tagesverlaufsansicht vorhanden und zeichnet genau auf, wann ein Datensatz von den Wert in der aktuellen Zeile auf einen Wert in einer anderen Zeile geändert hat. Um zwischen Abfragen von BEGIN_EFFECTIVE_TIMESTAMP und END_EFFECTIVE_TIMESTAMP zu ermöglichen, ist dieser Wert nie null, auch wenn kein neuer Wert vorhanden ist. Wenn ein Datensatz noch gültig ist (d. h. wenn sich der Wert nicht geändert hat), haben END_EFFECTIVE_TIMESTAMP den Wert 2300-01-01.

Terminologietabelle

In der folgenden Tabelle werden die Objektnamen in Workfront (sowie deren Namen in der Benutzeroberfläche und API) mit den entsprechenden Namen in Data Connect korreliert. Außerdem enthält diese Tabelle Referenzfelder für jedes Objekt zu anderen Workfront-Objekten.

NOTE
Neue Felder können den Objektansichten ohne vorherige Ankündigung hinzugefügt werden, um die sich verändernden Datenanforderungen des Workfront-Programms zu unterstützen. Wir raten zur Verwendung von „SELECT“-Abfragen, bei denen der nachgelagerte Datenempfänger nicht darauf vorbereitet ist, zusätzliche Spalten zu verarbeiten, wenn sie hinzugefügt werden.

Wenn das Umbenennen oder Entfernen einer Spalte erforderlich ist, werden wir diese Änderungen im Voraus bekannt geben.

Zugriffsebene

Workfront-Entitätsname
Schnittstellenverweise
API-Referenz
API-Kennzeichnung
Data Lake-Ansichten
Zugriffsebene
Zugriffsebene
GENEHMIGEN
Zugriffsebene
ACCESSLEVELS_CURRENT
ACCESSLEVELS_DAILY_HISTORY
ACCESSLEVELS_EVENT
Primärer/Fremdschlüssel
Typ
Verwandte Tabelle
Verwandtes Feld
ACCESSLEVELID
PK
APPGLOBALID
Keine Beziehung; wird für interne Anwendungszwecke verwendet
LASTUPDATEDBYID
FK
USERS_CURRENT
BENUTZER-ID
LEGACYACCESSLEVELID
Keine Beziehung; wird für interne Anwendungszwecke verwendet
OBJID
FK
Variable, basierend auf OBJCODE
Der Primärschlüssel/die ID des im Feld OBJCODE identifizierten Objekts
SYSID
Keine Beziehung; wird für interne Anwendungszwecke verwendet

Zugriffsregel

Workfront-Entitätsname
Schnittstellenverweise
API-Referenz
API-Kennzeichnung
Data Lake-Ansichten
Zugriffsregel
Freigeben
VERSIERT
Freigeben
ACCESSRULES_CURRENT
ACCESSRULES_DAILY_HISTORY
ACCESSRULES_EVENT
Primärer/Fremdschlüssel
Typ
Verwandte Tabelle
Verwandtes Feld
ACCESSORID
FK
Variable, basierend auf ACCESSOROBJCODE
Der Primärschlüssel/die ID des Objekts, das im ACCESSOROBJCODE-Feld identifiziert wird
ACCESSRULEID
PK
URSPRÜNGLICH
PK
Variable, basierend auf ANCESTOROBJCODE
Der Primärschlüssel/die ID des im Feld ANCESTOROBJCODE identifizierten Objekts
LASTUPDATEDBYID
FK
USERS_CURRENT
BENUTZER-ID
SECURITYOBJID
FK
Variable, basierend auf SECURITYBOJCODE
Der Primärschlüssel/die ID des im Feld SECURITYOBJCODE identifizierten Objekts
SYSID
Keine Beziehung; wird für interne Anwendungszwecke verwendet

Genehmigungspfad

Workfront-Entitätsname
Schnittstellenverweise
API-Referenz
API-Kennzeichnung
Data Lake-Ansichten
Genehmigungspfad
Genehmigungspfad
ARVPTH
Genehmigung
APPROVALPATHS_CURRENT
APPROVALPATHS_DAILY_HISTORY
APPROVALPATHS_EVENT
Primärer/Fremdschlüssel
Typ
Verwandte Tabelle
Verwandtes Feld
APPROVALPATHID
PK
APPROVALPROCESSID
FK
APPROVALPROCESSES_CURRENT
APPROVALPROCESSID
ENTEREDBYID
FK
USERS_CURRENT
BENUTZER-ID
GLOBALPATHID
Keine Beziehung; wird für interne Anwendungszwecke verwendet
LASTUPDATEDBYID
FK
USERS_CURRENT
BENUTZER-ID
SYSID
Keine Beziehung; wird für interne Anwendungszwecke verwendet

Genehmigungsprozess

Workfront-Entitätsname
Schnittstellenverweise
API-Referenz
API-Kennzeichnung
Data Lake-Ansichten
Genehmigungsprozess
Genehmigungsprozess
ARVPRC
Genehmigungsprozess
APPROVALPROCESSES_CURRENT
APPROVALPROCESSES_DAILY_HISTORY_
_EVENT
Primärer/Fremdschlüssel
Typ
Verwandte Tabelle
Verwandtes Feld
APPROVALPROCESSID
PK
ENTEREDBYID
FK
USERS_CURRENT
BENUTZER-ID
LASTUPDATEDBYID
FK
USERS_CURRENT
BENUTZER-ID
SYSID
Keine Beziehung; wird für interne Anwendungszwecke verwendet

Genehmigungsschritt

Workfront-Entitätsname
Schnittstellenverweise
API-Referenz
API-Kennzeichnung
Data Lake-Ansichten
Genehmigungsschritt
Genehmigungsschritt
ARVSTP
Genehmigungsphase
APPROVALSTEPS_CURRENT
APPROVALSTEPS_DAILY_HISTORY
APPROVALSTEPS_EVENT
Primärer/Fremdschlüssel
Typ
Verwandte Tabelle
Verwandtes Feld
APPROVALPATHID
FK
APPROVALPATHS_CURRENT
APPROVALPATHID
APPROVALSTEPID
PK
SYSID
Keine Beziehung; wird für interne Anwendungszwecke verwendet

Status der genehmigenden Person

Workfront-Entitätsname
Schnittstellenverweise
API-Referenz
API-Kennzeichnung
Data Lake-Ansichten
Status der genehmigenden Person
Status der genehmigenden Person
ARVSTS
Status der genehmigenden Person
APPROVERSTATUSES_CURRENT
APPROVERSTATUSES_DAILY_HISTORY_
_EVENT
Primärer/Fremdschlüssel
Typ
Verwandte Tabelle
Verwandtes Feld
APPROVERSTATUSID
PK
APPROVABLEOBJID
FK
Variable, basierend auf APPROVABLEOBJCODE
Der Primärschlüssel/die ID des Objekts, das im Feld APPROVABLEOBJCODE identifiziert wird
APPROVALSTEPID
FK
APPROVALSTEPS_CURRENT
APPROVALSTEPID
APPROVEDBYID
FK
USERS_CURRENT
BENUTZER-ID
DELEGATEUSERID
FK
USERS_CURRENT
BENUTZER-ID
LASTUPDATEDBYID
FK
USERS_CURRENT
BENUTZER-ID
OPTASKID
FK
OPTASKS_CURRENT
OPTASKID
OVERRIDDENUSERID
FK
USERS_CURRENT
BENUTZER-ID
PROJEKT-ID
FK
PROJECTS_CURRENT
PROJEKT-ID
STEPAPPROVERID
FK
USERS_CURRENT
BENUTZER-ID
SYSYSYID
Keine Beziehung; wird für interne Anwendungszwecke verwendet
AUFGABEN-ID
FK
TASKS_CURRENT
AUFGABEN-ID
WILDCARDUSERID
FK
USERS_CURRENT
BENUTZER-ID

Zuweisung

Workfront-Entitätsname
Schnittstellenverweise
API-Referenz
API-Kennzeichnung
Data Lake-Ansichten
Zuweisung
Zuweisung
ZUWEISEN
Zuweisung
ASSIGNMENTS_CURRENT
ASSIGNMENTS_DAILY_HISTORY
ASSIGNMENTS_EVENT
Primärer/Fremdschlüssel
Typ
Verwandte Tabelle
Verwandtes Feld
ASSIGNEDBYID
FK
USERS_CURRENT
BENUTZER-ID
ASSIGNEDTOID
FK
USERS_CURRENT
BENUTZER-ID
ZUWEISUNGS-ID
PK
CATEGORYID
FK
CATEGORIES_CURRENT
CATEGORYID
CLASSIFIERID
FK
CLASSIFIER_CURRENT
CLASSIFIERID
LASTUPDATEDBYID
FK
USERS_CURRENT
BENUTZER-ID
OPTASKID
FK
OPTASKS_CURRENT
OPTASKID
PRIVATERATECARDID
FK
RATECARD_CURRENT
RATECARDID
PROJEKT-ID
FK
PROJECTS_CURRENT
PROJEKT-ID
ROLEID
FK
ROLES_CURRENT
ROLEID
AUFGABEN-ID
FK
TASKS_CURRENT
AUFGABEN-ID
TEAMFÄNGER
FK
TEAMS_CURRENT
TEAMFÄNGER

Warten auf Genehmigungen

Workfront-Entitätsname
Schnittstellenverweise
API-Referenz
API-Kennzeichnung
Data Lake-Ansichten
Warten auf Genehmigungen
Warten auf Genehmigungen
AWAPVL
Warten auf Genehmigungen
AWAITINGAPPROVALS_CURRENT
AWAITINGAPPROVALS_DAILY_HISTORY
AWAITINGAPPROVALS_EVENT
Primärer/Fremdschlüssel
Typ
Verwandte Tabelle
Verwandtes Feld
ACCESSREQUESTID
Tabelle für Zugriffsanfragen wird derzeit nicht unterstützt
APPROVABLEID
FK
Keine Beziehung; wird für interne Anwendungszwecke verwendet
GENEHMIGER-ID
FK
USERS_CURRENT
BENUTZER-ID
WARTEN AUF VALIDIERUNG
PK
DOCUMENTID
FK
DOCUMENTS_CURRENT
DOCUMENTID
DOCUMENTVERSIONID
FK
DOCUMENTVERSIONS_CURRENT
DOCUMENTVERSIONID
OPTASKID
FK
OPTASKS_CURRENT
OPTASKID
PROJEKT-ID
FK
PROJECTS_CURRENT
PROJEKT-ID
ROLEID
FK
ROLES_CURRENT
ROLEID
SUBMITTEDBYID
FK
USERS_CURRENT
BENUTZER-ID
SYSID
Keine Beziehung; wird für interne Anwendungszwecke verwendet
AUFGABEN-ID
FK
TASKS_CURRENT
AUFGABEN-ID
TEAMFÄNGER
FK
TEAMS_CURRENT
TEAMFÄNGER
ARBEITSZEITTABELLEN-ID
FK
TIMESHEETS_CURRENT
ARBEITSZEITTABELLEN-ID
BENUTZER-ID
FK
USERS_CURRENT
BENUTZER-ID

Ausgangsbasis

Workfront-Entitätsname
Schnittstellenverweise
API-Referenz
API-Kennzeichnung
Data Lake-Ansichten
Ausgangsbasis
Ausgangsbasis
BLIND
Ausgangsbasis
BASELINES_CURRENT_
_DAILY_HISTORY
BASELINES_EVENT
Primärer/Fremdschlüssel
Typ
Verwandte Tabelle
Verwandtes Feld
BASELINE-ID
PK
EXCHANGERATEID
FK
EXCHANGERATES_CURRENT
EXCHANGERATEID
PROJEKT-ID
FK
PROJECTS_CURRENT
PROJEKT-ID
SYSID
Keine Beziehung; wird für interne Anwendungszwecke verwendet

Baseline-Aufgabe

Workfront-Entitätsname
Schnittstellenverweise
API-Referenz
API-Kennzeichnung
Data Lake-Ansichten
Baseline-Aufgabe
Baseline-Aufgabe
BSTSK
Baseline-Aufgabe
BASELINETASKS_CURRENT
BASELINETASKS_DAILY_HISTORY
BASELINETASKS_EVENT
Primärer/Fremdschlüssel
Typ
Verwandte Tabelle
Verwandtes Feld
BASELINE-ID
FK
BASELINES_CURRENT
BASELINE-ID
BASELINETASKID
PK
EXCHANGERATEID
FK
EXCHANGERATES_CURRENT
EXCHANGERATEID
PROJEKT-ID
FK
PROJECTS_CURRENT
PROJEKT-ID
SYSID
Keine Beziehung; wird für interne Anwendungszwecke verwendet
AUFGABEN-ID
FK
TASKS_CURRENT
AUFGABEN-ID

Abrechnungssatz

Workfront-Entitätsname
Schnittstellenverweise
API-Referenz
API-Kennzeichnung
Data Lake-Ansichten
Abrechnungssatz
Abrechnungssatz
RATE
Abrechnungssatz
RATES_CURRENT
RATES_DAILY_HISTORY
RATES_EVENT
Primärer/Fremdschlüssel
Typ
Verwandte Tabelle
Verwandtes Feld
ZUWEISUNGS-ID
FK
ASSIGNMENTS_CURRENT
ZUWEISUNGS-ID
CLASSIFIERID
FK
CLASSIFIER_CURRENT
CLASSIFIERID
EXCHANGERATEID
FK
EXCHANGERATES_CURRENT
EXCHANGERATEID
NLBRCATEGORYID
FK
NLBRCATEGORIES_CURRENT
NLBRCATEGORYID
NONLABORRESOURCEID
FK
NONLABORRESOURCES_CURRENT
NONLABORRESOURCEID
OBJID
FK
Variable, basierend auf OBJCODE
Der Primärschlüssel/die ID des im Feld OBJCODE identifizierten Objekts
PROJEKT-ID
FK
PROJECTS_CURRENT
PROJEKT-ID
RATECARDID
FK
RATECARD_CURRENT
RATECARDID
RATEID
PK
ROLEID
FK
ROLES_CURRENT
ROLEID
SOURCERATECARDID
FK
RATECARD_CURRENT
RATECARDID
SYSID
Keine Beziehung; wird für interne Anwendungszwecke verwendet
TEMPLATEID
FK
TEMPLATES_CURRENT
TEMPLATEID
BENUTZER-ID
FK
USERS_CURRENT
BENUTZER-ID

Abrechnungseintrag

Workfront-Entitätsname
Schnittstellenverweise
API-Referenz
API-Kennzeichnung
Data Lake-Ansichten
Abrechnungseintrag
Abrechnungseintrag
RECHNUNG
Abrechnungseintrag
BILLINGRECORDS_CURRENT
BILLINGRECORDS_DAILY_HISTORY
BILLINGRECORDS_EVENT
Primärer/Fremdschlüssel
Typ
Verwandte Tabelle
Verwandtes Feld
BILLINGRECORDID
PK
CATEGORYID
FK
CATEGORIES_CURRENT
CATEGORYID
EXCHANGERATEID
FK
EXCHANGERATES_CURRENT
EXCHANGERATEID
RECHNUNGS-ID
Rechnungstabelle wird derzeit nicht unterstützt
LASTUPDATEDBYID
FK
USERS_CURRENT
BENUTZER-ID
PROJEKT-ID
FK
PROJECTS_CURRENT
PROJEKT-ID
SYSID
Keine Beziehung; wird für interne Anwendungszwecke verwendet

Buchung

Workfront-Entitätsname
Schnittstellenverweise
API-Referenz
API-Kennzeichnung
Data Lake-Ansichten
Buchung
Buchung
BUCHUNG
Buchung
BOOKINGS_CURRENT_
_DAILY_HISTORY
BOOKINGS_EVENT
Primärer/Fremdschlüssel
Typ
Verwandte Tabelle
Verwandtes Feld
BOOKINGID
PK
ENTEREDBYID
FK
USERS_CURRENT
BENUTZER-ID
LASTUPDATEDBYID
FK
USERS_CURRENT
BENUTZER-ID
NLBRCATEGORYID
FK
NLBRCATEGORIES_CURRENT
NLBRCATEGORYID
NONLABORRESOURCEID
FK
NONLABORRESOURCES_CURRENT
NONLABORRESOURCEID
OBJID
FK
Variable, basierend auf OBJCODE
Der Primärschlüssel/die ID des im Feld OBJCODE identifizierten Objekts
PROJEKT-ID
FK
PROJECTS_CURRENT
PROJEKT-ID
SYSID
Keine Beziehung; wird für interne Anwendungszwecke verwendet
AUFGABEN-ID
FK
TASKS_CURRENT
AUFGABEN-ID
TEMPLATEID
FK
TEMPLATES_CURRENT
TEMPLATEID
TEMPLATETASKID
FK
TEMPLATETASKS_CURRENT
TEMPLATETASKID
TOPOBJID
FK
Variable, basierend auf TOPOBJCODE
Der Primärschlüssel/die ID des im Feld TOPOBJCODE identifizierten Objekts

Unternehmensprofil

Workfront-Entitätsname
Schnittstellenverweise
API-Referenz
API-Kennzeichnung
Data Lake-Ansichten
Unternehmensprofil
Unternehmensprofil
BSNPRF
Geschäftsprofil
BUSINESSPROFILE_CURRENT
BUSINESSPROFILE_DAILY_HISTORY
BUSINESSPROFILE_EVENT
Primärer/Fremdschlüssel
Typ
Verwandte Tabelle
Verwandtes Feld
ACCESSLEVELID
FK
ACCESSLEVELS_CURRENT
ACCESSLEVELID
BUSINESSPROFILEID
PK
ENTEREDBYID
FK
USERS_CURRENT
BENUTZER-ID
GROUPID
FK
GROUPS_CURRENT
GROUPID
LASTUPDATEDBYID
FK
USERS_CURRENT
BENUTZER-ID
SYSID
Keine Beziehung; wird für interne Anwendungszwecke verwendet

Geschäftsregel

Workfront-Entitätsname
Schnittstellenverweise
API-Referenz
API-Kennzeichnung
Data Lake-Ansichten
Geschäftsregel
Geschäftsregel
SCHLECHT
Geschäftsregel
BUSINESSRULE_CURRENT
BUSINESSRULE_DAILY_HISTORY
BUSINESSRULE_EVENT
Primärer/Fremdschlüssel
Typ
Verwandte Tabelle
Verwandtes Feld
BUSINESSRULEID
PK
ENTEREDBYID
FK
USERS_CURRENT
BENUTZER-ID
LASTUPDATEDBYID
FK
USERS_CURRENT
BENUTZER-ID
SYSID
Keine Beziehung; wird für interne Anwendungszwecke verwendet

Kategorie

Workfront-Entitätsname
Schnittstellenverweise
API-Referenz
API-Kennzeichnung
Data Lake-Ansichten
Kategorie
Benutzerdefiniertes Formular
CTGY
Kategorie
CATEGORIES_CURRENT
CATEGORIES_DAILY_HISTORY
CATEGORIES_EVENT
Primärer/Fremdschlüssel
Typ
Verwandte Tabelle
Verwandtes Feld
CATEGORYID
PK
ENTEREDBYID
FK
USERS_CURRENT
BENUTZER-ID
GROUPID
FK
GROUPS_CURRENT
GROUPID
LASTUPDATEDBYID
FK
USERS_CURRENT
BENUTZER-ID
SYSID
Keine Beziehung; wird für interne Anwendungszwecke verwendet

Kategorieparameter

Workfront-Entitätsname
Schnittstellenverweise
API-Referenz
API-Kennzeichnung
Data Lake-Ansichten
Kategorieparameter
Benutzerdefinierte Formularfelder
CTGYPA
Kategorieparameter
CATEGORIESPARAMETERS_CURRENT
CATEGORIESPARAMETERS_DAILY_HISTORY
CATEGORIESPARAMETERS_EVENT
Primärer/Fremdschlüssel
Typ
Verwandte Tabelle
Verwandtes Feld
CATEGORIESPARAMETERID
PK
CATEGORYID
FK
CATEGORIES_CURRENT
CATEGORYID
PARAMETERGROUPID
FK
PARAMETERGROUPS_CURRENT
PARAMETERGROUPID
PARAMETERID
FK
PARAMETERS_CURRENT
PARAMETERID
SYSID
Keine Beziehung; wird für interne Anwendungszwecke verwendet

Klassifikator

Workfront-Entitätsname
Schnittstellenverweise
API-Referenz
API-Kennzeichnung
Data Lake-Ansichten
Klassifikator
Standort
CLSF
Standort
CLASSIFIER_CURRENT
CLASSIFIER_DAILY_HISTORY
CLASSIFIER_EVENT
Primärer/Fremdschlüssel
Typ
Verwandte Tabelle
Verwandtes Feld
CLASSIFIERID
PK
ENTEREDBYID
FK
USERS_CURRENT
BENUTZER-ID
LASTUPDATEDBYID
FK
USERS_CURRENT
BENUTZER-ID
PARENTID
FK
CLASSIFIER_CURRENT
CLASSIFIERID
SYSID
Keine Beziehung; wird für interne Anwendungszwecke verwendet

Firma

Workfront-Entitätsname
Schnittstellenverweise
API-Referenz
API-Kennzeichnung
Data Lake-Ansichten
Firma
Firma
COMPY
Firma
COMPANIES_CURRENT
COMPANIES_DAILY_HISTORY
COMPANIES_EVENT
Primärer/Fremdschlüssel
Typ
Verwandte Tabelle
Verwandtes Feld
CATEGORYID
FK
CATEGORIES_CURRENT
CATEGORYID
COMPANYID
PK
ENTEREDBYID
FK
USERS_CURRENT
BENUTZER-ID
GROUPID
FK
GROUPS_CURRENT
GROUPID
LASTUPDATEDBYID
FK
USERS_CURRENT
BENUTZER-ID
PRIVATERATECARDID
FK
RATECARD_CURRENT
RATECARDID
SYSID
Keine Beziehung; wird für interne Anwendungszwecke verwendet

Benutzerdefiniertes Quartal

Workfront-Entitätsname
Schnittstellenverweise
API-Referenz
API-Kennzeichnung
Data Lake-Ansichten
Benutzerdefiniertes Quartal
Benutzerdefiniertes Quartal
CSTART
Benutzerdefiniertes Quartal
CUSTOMQUARTERS_CURRENT
CUSTOMQUARTERS_DAILY_HISTORY
CUSTOMQUARTERS_EVENT
Primärer/Fremdschlüssel
Typ
Verwandte Tabelle
Verwandtes Feld
CUSTOMQUARTERID
PK
SYSID
Keine Beziehung; wird für interne Anwendungszwecke verwendet

Benutzerdefinierte Aufzählung

Workfront-Entitätsname
Schnittstellenverweise
API-Referenz
API-Kennzeichnung
Data Lake-Ansichten
Benutzerdefinierte Enumeration
Bedingung, Priorität, Schweregrad, Status
SYSTEM
Benutzerdefinierte Aufzählung
CUSTOMENUMS_CURRENT
CUSTOMENUMS_DAILY_HISTORY_
_EVENT
Primärer/Fremdschlüssel
Typ
Verwandte Tabelle
Verwandtes Feld
CUSTOMENUMID
PK
ENTEREDBYID
FK
USERS_CURRENT
BENUTZER-ID
GROUPID
FK
GROUPS_CURRENT
GROUPID
LASTUPDATEDBYID
FK
USERS_CURRENT
BENUTZER-ID
SYSID
Keine Beziehung; wird für interne Anwendungszwecke verwendet
NOTE
Der Typ des Datensatzes wird durch die enumClass-Eigenschaft identifiziert. Es werden folgende Typen erwartet:
  • CONDITION_OPTASK
  • > CONDITION_PROJ
  • > CONDITION_TASK
  • > PRIORITY_OPTASK
  • > PRIORITY_PROJ
  • > PRIORITY_TASK
  • > SEVERITY_OPTASK
  • > STATUS_OPTASK
  • > STATUS_PROJ
  • > STATUS_TASK

Dokument

Workfront-Entitätsname
Schnittstellenverweise
API-Referenz
API-Kennzeichnung
Data Lake-Ansichten
Dokument
Dokument
DOKU
Dokument
DOCUMENTS_CURRENT
DOCUMENTS_DAILY_HISTORY
DOCUMENTS_EVENT
Primärer/Fremdschlüssel
Typ
Verwandte Tabelle
Verwandtes Feld
CATEGORYID
FK
CATEGORIES_CURRENT
CATEGORYID
CHECKEDOUTBYID
FK
USERS_CURRENT
BENUTZER-ID
DOCUMENTID
PK
DOCUMENTREQUESTID
Dokumentanforderungstabelle wird derzeit nicht unterstützt
EXCHANGERATEID
FK
EXCHANGERATES_CURRENT
EXCHANGERATEID
ITERATIONID
FK
ITERATIONS_CURRENT
ITERATIONID
LASTNOTEID
FK
NOTES_CURRENT
NOTEID
LASTUPDATEDBYID
FK
USERS_CURRENT
BENUTZER-ID
NOTEID
FK
NOTES_CURRENT
NOTEID
OBJID
FK
Variable, basierend auf OBJCODE
Der Primärschlüssel/die ID des im Feld OBJCODE identifizierten Objekts
OPTASKID
FK
OPTASKS_CURRENT
OPTASKID
EIGENTÜMER-ID
FK
USERS_CURRENT
BENUTZER-ID
PORTFOLIOID
FK
PORTFOLIOS_CURRENT
PORTFOLIOID
PROGRAMM-ID
FK
PROGRAMS_CURRENT
PROGRAMM-ID
PROJEKT-ID
FK
PROJECTS_CURRENT
PROJEKT-ID
RELEASEVERSIONID
Versionstabelle wird derzeit nicht unterstützt
SYSID
Keine Beziehung; wird für interne Anwendungszwecke verwendet
AUFGABEN-ID
FK
TASKS_CURRENT
AUFGABEN-ID
TEMPLATEID
FK
TEMPLATES_CURRENT
TEMPLATEID
TEMPLATETASKID
FK
TEMPLATETASKS_CURRENT
TEMPLATETASKID
TOPOBJID
FK
Variable, basierend auf TOPOBJCODE
Der Primärschlüssel/die ID des im Feld TOPOBJCODE identifizierten Objekts
BENUTZER-ID
FK
USERS_CURRENT
BENUTZER-ID

Dokumentengenehmigung

Workfront-Entitätsname
Schnittstellenverweise
API-Referenz
API-Kennzeichnung
Data Lake-Ansichten
Dokumentengenehmigung
Dokumentengenehmigung
DOCAPL
Dokumentengenehmigung
DOCAPPROVALS_CURRENT
DOCAPPROVALS_DAILY_HISTORY
DOCAPPROVALS_EVENT
Primärer/Fremdschlüssel
Typ
Verwandte Tabelle
Verwandtes Feld
GENEHMIGER-ID
FK
USERS_CURRENT
BENUTZER-ID
DOCAPPROVALID
PK
DOCUMENTID
FK
DOCUMENTS_CURRENT
DOCUMENTID
NOTEID
FK
NOTES_CURRENT
NOTEID
REQUESTORID
FK
USERS_CURRENT
BENUTZER-ID
SYSID
Keine Beziehung; wird für interne Anwendungszwecke verwendet

Dokumentengenehmigung (NEU)

Eingeschränkte Kundenverfügbarkeit

Workfront-Entitätsname
Schnittstellenverweise
API-Referenz
API-Kennzeichnung
Data Lake-Ansichten
Dokumentengenehmigung
Genehmigung
K. A.
K. A.
APPROVAL_CURRENT
APPROVAL_DAILY_HISTORY
APPROVAL_EVENT
Primärer/Fremdschlüssel
Typ
Verwandte Tabelle
Verwandtes Feld
VALIDIEREN
PK
HINWEIS: Dies ist auch die ID des DOCUMENTVERSION-Objekts, mit dem die Genehmigung verknüpft ist.
ASSET-ID
FK
Variable, basierend auf ASSETTYPE
Der Primärschlüssel/die ID des im Feld ASSETTYPE identifizierten Objekts
CREATORID
FK
USERS_CURRENT
BENUTZER-ID
EAUTHTENANTID
Keine Beziehung; wird für interne Anwendungszwecke verwendet
PRODUCTID
Keine Beziehung; wird für interne Anwendungszwecke verwendet
REALCREATORID
FK
USERS_CURRENT
BENUTZER-ID

Dokumentengenehmigungsphase (NEU)

Eingeschränkte Kundenverfügbarkeit

Workfront-Entitätsname
Schnittstellenverweise
API-Referenz
API-Kennzeichnung
Data Lake-Ansichten
Dokumentengenehmigungsphase
Genehmigungsphase
K. A.
K. A.
APPROVAL_STAGE_CURRENT
APPROVAL_STAGE_DAILY_HISTORY
APPROVAL_STAGE_EVENT
Primärer/Fremdschlüssel
Typ
Verwandte Tabelle
Verwandtes Feld
VALIDIEREN
FK
APPROVAL_CURRENT
VALIDIEREN
APPROVALSTAGEID
PK
CREATORID
FK
USERS_CURRENT
BENUTZER-ID
OBJID
FK
Variable, basierend auf OBJCODE
Der Primärschlüssel/die ID des im Feld OBJCODE identifizierten Objekts

Teilnehmer an der Dokumentengenehmigungsphase (NEU)

Eingeschränkte Kundenverfügbarkeit

Workfront-Entitätsname
Schnittstellenverweise
API-Referenz
API-Kennzeichnung
Data Lake-Ansichten
Teilnehmerin oder Teilnehmer der Dokumentengenehmigungsphase
Genehmigungsentscheidungen
K. A.
K. A.
APPROVAL_STAGE_PARTICIPANT_CURRENT
APPROVAL_STAGE_PARTICIPANT_DAILY_HISTORY
APPROVAL_STAGE_PARTICIPANT_EVENT
Primärer/Fremdschlüssel
Typ
Verwandte Tabelle
Verwandtes Feld
VALIDIEREN
FK
APPROVAL_CURRENT
VALIDIEREN
APPROVALSTAGEPARTICIPANTID/td>
PK
ASSET-ID
FK
Variable, basierend auf ASSETTYPE
Der Primärschlüssel/die ID des im Feld ASSETTYPE identifizierten Objekts
DECISIONUSERID
FK
USERS_CURRENT
BENUTZER-ID
OBJID
FK
Variable, basierend auf OBJCODE
Der Primärschlüssel/die ID des im Feld OBJCODE identifizierten Objekts
PARTICIPANTID
FK
Variable, basierend auf PARTICIPANTTYPE
Der Primärschlüssel/die ID des im Feld PARTICIPANTTYPE identifizierten Objekts
REALREQUESTORID
FK
USERS_CURRENT
BENUTZER-ID
REALUSERID
FK
USERS_CURRENT
BENUTZER-ID
REQUESTORID
FK
USERS_CURRENT
BENUTZER-ID
STAGEID
FK
APPROVAL_STAGE_CURRENT
STAGEID

Dokumentenordner

Workfront-Entitätsname
Schnittstellenverweise
API-Referenz
API-Kennzeichnung
Data Lake-Ansichten
Dokumentenordner
Dokumentenordner
DOCFLD
DocsFolders
DOCFOLDERS_CURRENT
DOCFOLDERS_DAILY_HISTORY
DOCFOLDERS_EVENT
Primärer/Fremdschlüssel
Typ
Verwandte Tabelle
Verwandtes Feld
DOCFOLDERID
PK
ENTEREDBYID
FK
USERS_CURRENT
BENUTZER-ID
PROBLEM-ID
FK
OPTASKS_CURRENT
OPTASKID
ITERATIONID
FK
ITERATIONS_CURRENT
ITERATIONID
LINKEDFOLDERID
FK
LINKEDFOLDERS_CURRENT
LINKEDFOLDERID
PARENTID
FK
DOCFOLDERS_CURRENT
DOCFOLDERID
PORTFOLIOID
FK
PORTFOLIOS_CURRENT
PORTFOLIOID
PROGRAMM-ID
FK
PROGRAMS_CURRENT
PROGRAMM-ID
PROJEKT-ID
FK
PROJECTS_CURRENT
PROJEKT-ID
SYSID
Keine Beziehung; wird für interne Anwendungszwecke verwendet
AUFGABEN-ID
FK
TASKS_CURRENT
AUFGABEN-ID
TEMPLATEID
FK
TEMPLATES_CURRENT
TEMPLATEID
TEMPLATETASKID
FK
TEMPLATETASKS_CURRENT
TEMPLATETASKID
BENUTZER-ID
FK
USERS_CURRENT
BENUTZER-ID

Metadaten des Dokumentanbieters

Workfront-Entitätsname
Schnittstellenverweise
API-Referenz
API-Kennzeichnung
Data Lake-Ansichten
Metadaten des Dokumentanbieters
Metadaten des Dokumentanbieters
DOKUMENT
DocumentProviderMetadata
DOCPROVIDERMETA_CURRENT
DOCPROVIDERMETA_DAILY_HISTORY
DOCPROVIDERMETA_EVENT
Primärer/Fremdschlüssel
Typ
Verwandte Tabelle
Verwandtes Feld
DOCPROVIDERMETAID
PK
SYSID
Keine Beziehung; wird für interne Anwendungszwecke verwendet

Dokumentanbieter

Workfront-Entitätsname
Schnittstellenverweise
API-Referenz
API-Kennzeichnung
Data Lake-Ansichten
Dokumentanbieter
Dokumentanbieter
DOCPRO
Dokumentanbieter
DOCPROVIDERS_CURRENT
DOCPROVIDERS_DAILY_HISTORY
DOCPROVIDERS_EVENT
Primärer/Fremdschlüssel
Typ
Verwandte Tabelle
Verwandtes Feld
DOCPROVIDERCONFIGID
FK
DOCPROVIDERCONFIG_CURRENT
DOCPROVIDERCONFIGID
DOCPROVIDERID
PK
EIGENTÜMER-ID
FK
USERS_CURRENT
BENUTZER-ID
SYSID
Keine Beziehung; wird für interne Anwendungszwecke verwendet

Konfiguration des Dokumentanbieters

Workfront-Entitätsname
Schnittstellenverweise
API-Referenz
API-Kennzeichnung
Data Lake-Ansichten
Konfiguration des Dokumentanbieters
Konfiguration des Dokumentanbieters
DOCCFG
DocumentProviderConfig
DOCPROVIDERCONFIG_CURRENT
DOCPROVIDERCONFIG_DAILY_HISTORY
DOCPROVIDERCONFIG_EVENT
Primärer/Fremdschlüssel
Typ
Verwandte Tabelle
Verwandtes Feld
DOCPROVIDERCONFIGID
PK
SYSID
Keine Beziehung; wird für interne Anwendungszwecke verwendet

Dokumentversion

Workfront-Entitätsname
Schnittstellenverweise
API-Referenz
API-Kennzeichnung
Data Lake-Ansichten
Dokumentversion
Dokumentversion
DOCV
Dokumentversion
DOCUMENTVERSIONS_CURRENT
DOCUMENTVERSIONS_DAILY_HISTORY
DOCUMENTVERSIONS_EVENT
Primärer/Fremdschlüssel
Typ
Verwandte Tabelle
Verwandtes Feld
DOCUMENTID
FK
DOCUMENTS_CURRENT
DOCUMENTID
DOCUMENTPROVIDERID
FK
DOCPROVIDERS_CURRENT
DOCUMENTPROVIDERID
DOCUMENTVERSIONID
PK
ENTEREDBYID
FK
USERS_CURRENT
BENUTZER-ID
EXTERNALSTORAGEID
Die externe ID im externen Speichersystem
PROOFAPPROVALSTATUSID
Tabelle des Korrekturabzugs-Genehmigungsstatus wird derzeit nicht unterstützt
PROOFEDBYUSERID
FK
USERS_CURRENT
BENUTZER-ID
PROFID
Korrekturabzugstabelle wird derzeit nicht unterstützt
PROOFOWNERID
FK
USERS_CURRENT
BENUTZER-ID
PROOFSTAGEID
FK
Die Tabelle Korrekturabzugsschritt wird derzeit nicht unterstützt
SYSID
Keine Beziehung; wird für interne Anwendungszwecke verwendet

Wechselkurs

Workfront-Entitätsname
Schnittstellenverweise
API-Referenz
API-Kennzeichnung
Data Lake-Ansichten
Wechselkurs
Wechselkurs
EXTRAHIEREN
Wechselkurs
EXCHANGERATES_CURRENT
EXCHANGERATES_DAILY_HISTORY
EXCHANGERATES_EVENT
Primärer/Fremdschlüssel
Typ
Verwandte Tabelle
Verwandtes Feld
EXCHANGERATEID
PK
PROJEKT-ID
FK
PROJECTS_CURRENT
PROJEKT-ID
SYSID
Keine Beziehung; wird für interne Anwendungszwecke verwendet
TEMPLATEID
FK
TEMPLATES_CURRENT
TEMPLATEID

Ausgabe

Workfront-Entitätsname
Schnittstellenverweise
API-Referenz
API-Kennzeichnung
Data Lake-Ansichten
Ausgabe
Ausgabe
AUSGABEN
Ausgabe
EXPENSES_CURRENT
EXPENSES_DAILY_HISTORY
EXPENSES_EVENT
Primärer/Fremdschlüssel
Typ
Verwandte Tabelle
Verwandtes Feld
BILLINGRECORDID
FK
BILLINGRECORDS_CURRENT
BILLINGRECORDID
CATEGORYID
FK
CATEGORIES_CURRENT
CATEGORYID
ENTEREDBYID
FK
USERS_CURRENT
BENUTZER-ID
EXCHANGERATEID
FK
EXCHANGERATES_CURRENT
EXCHANGERATEID
AUSGABEN-ID
PK
EXPENSETYPEID
FK
EXPENSETYPES_CURRENT
EXPENSETYPEID
LASTUPDATEDBYID
FK
USERS_CURRENT
BENUTZER-ID
OBJID
FK
Variable, basierend auf OBJCODE
Der Primärschlüssel/die ID des im Feld OBJCODE identifizierten Objekts
PROJEKT-ID
FK
PROJECTS_CURRENT
PROJEKT-ID
SYSID
Keine Beziehung; wird für interne Anwendungszwecke verwendet
AUFGABEN-ID
FK
TASKS_CURRENT
AUFGABEN-ID
TEMPLATEID
FK
TEMPLATES_CURRENT
TEMPLATEID
TEMPLATETASKID
FK
TEMPLATETASKS_CURRENT
TEMPLATETASKID
TOPOBJID
FK
Variable, basierend auf TOPBJCODE
Der Primärschlüssel/die ID des im Feld TOPBJCODE identifizierten Objekts

Ausgabentyp

Workfront-Entitätsname
Schnittstellenverweise
API-Referenz
API-Kennzeichnung
Data Lake-Ansichten
Ausgabentyp
Ausgabentyp
EXPTYP
Ausgabentyp
EXPENSETYPES_CURRENT
EXPENSETYPES_DAILY_HISTORY
EXPENSETYPES_EVENT
Primärer/Fremdschlüssel
Typ
Verwandte Tabelle
Verwandtes Feld
APPGLOBALID
Keine Beziehung; wird für interne Anwendungszwecke verwendet
EXPENSETYPEID
PK
OBJID
FK
Variable, basierend auf OBJCODE
Der Primärschlüssel/die ID des im Feld OBJCODE identifizierten Objekts
SYSID
Keine Beziehung; wird für interne Anwendungszwecke verwendet

Gruppe

Workfront-Entitätsname
Schnittstellenverweise
API-Referenz
API-Kennzeichnung
Data Lake-Ansichten
Gruppe
Gruppe
GRUPPE
Gruppe
GROUPS_CURRENT
GROUPS_DAILY_HISTORY
GROUPS_EVENT
Primärer/Fremdschlüssel
Typ
Verwandte Tabelle
Verwandtes Feld
BUSINESSLEADERID
FK
USERS_CURRENT
BENUTZER-ID
CATEGORYID
FK
CATEGORIES_CURRENT
CATEGORYID
ENTEREDBYID
FK
USERS_CURRENT
BENUTZER-ID
GROUPID
PK
LAYOUTTEMPLATEID
Keine Beziehung; wird für interne Anwendungszwecke verwendet
PARENTID
FK
GROUPS_CURRENT
GROUPID
ROOTID
FK
GROUPS_CURRENT
GROUPID
SYSID
Keine Beziehung; wird für interne Anwendungszwecke verwendet
UITEMPLATEID
FK
UITEMPLATES_CURRENT
UITEMPLATEID

Stunde

Workfront-Entitätsname
Schnittstellenverweise
API-Referenz
API-Kennzeichnung
Data Lake-Ansichten
Stunde
Stunde
HOUR
Stunde
HOURS_CURRENT
HOURS_DAILY_HISTORY
HOURS_EVENT
Primärer/Fremdschlüssel
Typ
Verwandte Tabelle
Verwandtes Feld
APPROVEDBYID
FK
USERS_CURRENT
BENUTZER-ID
BILLINGRECORDID
FK
BILLINGRECORDS_CURRENT
BILLINGRECORDID
CATEGORYID
FK
CATEGORIES_CURRENT
CATEGORYID
CLASSIFIERID
FK
CLASSIFIER_CURRENT
CLASSIFIERID
BLÖD
Keine Beziehung; wird für interne Anwendungszwecke verwendet
EXCHANGERATEID
FK
EXCHANGERATES_CURRENT
EXCHANGERATEID
EXTERNALTIMESHEETID
Keine Workfront-Beziehung; wird für die Integration in externe Systeme verwendet Selbst
STUNDE
PK
HOURTYPEID
FK
HOURTYPES_CURRENT
HOURTYPEID
LASTUPDATEDBYID
FK
USERS_CURRENT
BENUTZER-ID
OPTASKID
FK
OPTASKS_CURRENT
OPTASKID
EIGENTÜMER-ID
FK
USERS_CURRENT
BENUTZER-ID
PROJEKT-ID
FK
PROJECTS_CURRENT
PROJEKT-ID
PROJEKTOVERHEADID
Keine Beziehung; wird für interne Anwendungszwecke verwendet
ROLEID
FK
ROLES_CURRENT
ROLEID
SYSID
Keine Beziehung; wird für interne Anwendungszwecke verwendet
AUFGABEN-ID
FK
TASKS_CURRENT
AUFGABEN-ID
ARBEITSZEITTABELLEN-ID
FK
TIMESHEETS_CURRENT
ARBEITSZEITTABELLEN-ID

Stundentyp

Workfront-Entitätsname
Schnittstellenverweise
API-Referenz
API-Kennzeichnung
Data Lake-Ansichten
Stundentyp
Stundentyp
STUNDE
Stundentyp
HOURTYPES_CURRENT
HOURTYPES_DAILY_HISTORY
HOURTYPES_EVENT
Primärer/Fremdschlüssel
Typ
Verwandte Tabelle
Verwandtes Feld
APPGLOBALID
Keine Beziehung; wird für interne Anwendungszwecke verwendet
HOURTYPEID
PK
OBJID
FK
Variable, basierend auf OBJCODE
Der Primärschlüssel/die ID des im Feld OBJCODE identifizierten Objekts
SYSID
Keine Beziehung; wird für interne Anwendungszwecke verwendet

Wiederholung

Workfront-Entitätsname
Schnittstellenverweise
API-Referenz
API-Kennzeichnung
Data Lake-Ansichten
Wiederholung
Wiederholung
ZURÜCK
Wiederholung
ITERATIONS_CURRENT
ITERATIONS_DAILY_HISTORY
ITERATIONS_EVENT
Primärer/Fremdschlüssel
Typ
Verwandte Tabelle
Verwandtes Feld
CATEGORYID
FK
CATEGORIES_CURRENT
CATEGORYID
ENTEREDBYID
FK
USERS_CURRENT
BENUTZER-ID
ITERATIONID
PK
LASTUPDATEDBYID
FK
USERS_CURRENT
BENUTZER-ID
EIGENTÜMER-ID
FK
USERS_CURRENT
BENUTZER-ID
SYSID
Keine Beziehung; wird für interne Anwendungszwecke verwendet
TEAMFÄNGER
FK
TEAMS_CURRENT
TEAMFÄNGER

Journaleintrag

Workfront-Entitätsname
Schnittstellenverweise
API-Referenz
API-Kennzeichnung
Data Lake-Ansichten
Journaleintrag
Journaleintrag
KNURREN
Journaleintrag
JOURNALENTRIES_CURRENT
JOURNALENTRIES_DAILY_HISTORY
JOURNALENTRIES_EVENT
Primärer/Fremdschlüssel
Typ
Verwandte Tabelle
Verwandtes Feld
APPROVERSTATUSID
FK
APPROVERSTATUSES_CURRENT
APPROVERSTATUSID
ZUWEISUNGS-ID
FK
ASSIGNMENTS_CURRENT
ZUWEISUNGS-ID
AUDITRECORDID
Auditdatensatztabelle wird derzeit nicht unterstützt
BASELINE-ID
FK
BASELINES_CURRENT
BASELINE-ID
BILLINGRECORDID
FK
BILLINGRECORDS_CURRENT
BILLINGRECORDID
COMPANYID
FK
COMPANIES_CURRENT
COMPANYID
DOCUMENTID
FK
DOCUMENTS_CURRENT
DOCUMENTID
DOCUMENTSHAREID
Tabelle zur Dokumentfreigabe wird derzeit nicht unterstützt
EDITEDBYID
FK
USERS_CURRENT
BENUTZER-ID
AUSGABEN-ID
FK
EXPENSES_CURRENT
AUSGABEN-ID
STUNDE
FK
HOURS_CURRENT
STUNDE
INITIATIVEID
Initiativen-Tabelle wird derzeit nicht unterstützt
JOURNALENTRIESID
PK
OBJID
FK
Variable, basierend auf OBJCODE
Der Primärschlüssel/die ID des im Feld OBJCODE identifizierten Objekts
OPTASKID
FK
OPTASKS_CURRENT
OPTASKID
PORTFOLIOID
FK
PORTFOLIOS_CURRENT
PORTFOLIOID
PROGRAMM-ID
FK
PROGRAMS_CURRENT
PROGRAMM-ID
PROJEKT-ID
FK
PROJECTS_CURRENT
PROJEKT-ID
SUBOBJID
FK
Variable, basierend auf SUBOBJCODE
Der Primärschlüssel/die ID des im Feld SUBOBJCODE identifizierten Objekts
SUBSCRIBEID
Keine Beziehung; wird für interne Anwendungszwecke verwendet
SYSID
Keine Beziehung; wird für interne Anwendungszwecke verwendet
AUFGABEN-ID
FK
TASKS_CURRENT
AUFGABEN-ID
TEMPLATEID
FK
TEMPLATES_CURRENT
TEMPLATEID
ARBEITSZEITTABELLEN-ID
FK
TIMESHEETS_CURRENT
ARBEITSZEITTABELLEN-ID
TOPOBJID
FK
Variable, basierend auf TOPOBJCODE
Der Primärschlüssel/die ID des im Feld TOPOBJCODE identifizierten Objekts
BENUTZER-ID
FK
USERS_CURRENT
BENUTZER-ID

Verknüpfter Ordner

Workfront-Entitätsname
Schnittstellenverweise
API-Referenz
API-Kennzeichnung
Data Lake-Ansichten
Verknüpfter Ordner
Verknüpfter Ordner
LINKFDR
LinkedFolder
LINKEDFOLDERS_CURRENT
LINKEDFOLDERS_DAILY_HISTORY_
_EVENT
Primärer/Fremdschlüssel
Typ
Verwandte Tabelle
Verwandtes Feld
DOCUMENTPROVIDERID
FK
DOCPROVIDERS_CURRENT
DOCUMENTPROVIDERID
EXTERNALSTORAGEID
Die externe ID im externen Speichersystem
ORDNER-ID
FK
DOCFOLDERS_CURRENT
ORDNER-ID
LINKEDBYID
FK
USERS_CURRENT
BENUTZER-ID
LINKEDFOLDERID
PK
SYSID
Keine Beziehung; wird für interne Anwendungszwecke verwendet

Meilenstein

Workfront-Entitätsname
Schnittstellenverweise
API-Referenz
API-Kennzeichnung
Data Lake-Ansichten
Meilenstein
Meilenstein
MEILE
Meilenstein
MILESTONES_CURRENT
MILESTONES_DAILY_HISTORY_
_EVENT
Primärer/Fremdschlüssel
Typ
Verwandte Tabelle
Verwandtes Feld
LASTUPDATEDBYID
FK
USERS_CURRENT
BENUTZER-ID
MEILENSTEIN-ID
PK
MEILENSTEINPFAD
FK
MILESTONEPATHS_CURRENT
MEILENSTEINPFAD
SYSID
Keine Beziehung; wird für interne Anwendungszwecke verwendet

Meilensteinpfad

Workfront-Entitätsname
Schnittstellenverweise
API-Referenz
API-Kennzeichnung
Data Lake-Ansichten
Meilensteinpfad
Meilensteinpfad
MPATH
Meilensteinpfad
MILESTONEPATHS_CURRENT
MILESTONEPATHS_DAILY_HISTORY
MILESTONEPATHS_EVENT
Primärer/Fremdschlüssel
Typ
Verwandte Tabelle
Verwandtes Feld
ENTEREDBYID
FK
USERS_CURRENT
BENUTZER-ID
LASTUPDATEDBYID
FK
USERS_CURRENT
BENUTZER-ID
MEILENSTEINPFAD
PK
SYSID
Keine Beziehung; wird für interne Anwendungszwecke verwendet

Sonstige Ressource

Workfront-Entitätsname
Schnittstellenverweise
API-Referenz
API-Kennzeichnung
Data Lake-Ansichten
Sonstige Ressource
Sonstige Ressource
NLBR
Sonstige Ressource
NONLABORRESOURCES_CURRENT
NONLABORRESOURCES_DAILY_HISTORY
NONLABORRESOURCES_EVENT
Primärer/Fremdschlüssel
Typ
Verwandte Tabelle
Verwandtes Feld
CATEGORYID
FK
CATEGORIES_CURRENT
CATEGORYID
NONLABORRESOURCEID
PK
ENTEREDBYID
FK
USERS_CURRENT
BENUTZER-ID
HOMEGROUPID
FK
GROUPS_CURRENT
GROUPID
LASTUPDATEDBYID
FK
USERS_CURRENT
BENUTZER-ID
NONLABORRESOURCECATEGORYID
FK
NLBRCATEGORIES_CURRENT
NLBRCATEGORYID
SYSID
Keine Beziehung; wird für interne Anwendungszwecke verwendet

Kategorie „Sonstige Ressource“

Workfront-Entitätsname
Schnittstellenverweise
API-Referenz
API-Kennzeichnung
Data Lake-Ansichten
Kategorie „Sonstige Ressource“
Kategorie „Sonstige Ressource“
NORMALERWEISE
Kategorie „Sonstige Ressource“
NLBRCATEGORIES_CURRENT
NLBRCATEGORIES_DAILY_HISTORY
NLBRCATEGORIES_EVENT
Primärer/Fremdschlüssel
Typ
Verwandte Tabelle
Verwandtes Feld
CATEGORYID
FK
CATEGORIES_CURRENT
CATEGORYID
ENTEREDBYID
FK
USERS_CURRENT
BENUTZER-ID
LASTUPDATEDBYID
FK
USERS_CURRENT
BENUTZER-ID
NLBRCATEGORYID
PK
PRIVATERATECARDID
FK
RATECARD_CURRENT
RATECARDID
SCHEDULEID
FK
SCHEDULES_CURRENT
SCHEDULEID
SYSID
Keine Beziehung; wird für interne Anwendungszwecke verwendet

arbeitsfreier Tag

Workfront-Entitätsname
Schnittstellenverweise
API-Referenz
API-Kennzeichnung
Data Lake-Ansichten
arbeitsfreier Tag
Zeitplanausnahme
NONWKD
Arbeitsfreier Tag
NONWORKDAYS_CURRENT
NONWORKDAYS_DAILY_HISTORY
NONWORKDAYS_EVENT
Primärer/Fremdschlüssel
Typ
Verwandte Tabelle
Verwandtes Feld
NONWORKDAYID
PK
OBJID
FK
Variable, basierend auf OBJCODE
Der Primärschlüssel/die ID des im Feld OBJCODE identifizierten Objekts
SCHEDULEID
FK
SCHEDULES_CURRENT
SCHEDULEID
SYSID
Keine Beziehung; wird für interne Anwendungszwecke verwendet
BENUTZER-ID
FK
USERS_CURRENT
BENUTZER-ID

Notiz

Workfront-Entitätsname
Schnittstellenverweise
API-Referenz
API-Kennzeichnung
Data Lake-Ansichten
Notiz
Notiz
NOTIZ
Notiz
NOTES_CURRENT
NOTES_DAILY_HISTORY
NOTES_EVENT
Primärer/Fremdschlüssel
Typ
Verwandte Tabelle
Verwandtes Feld
ATTACHDOCUMENTID
FK
DOCUMENTS_CURRENT
DOCUMENTID
ATTACHOBJID
FK
Variable, basierend auf ATTACHOBJCODE
Der Primärschlüssel/die ID des im OBJCODE ATTACHOBJCODE identifizierten Objekts
ATTACHOPTASKID
FK
OPTASKS_CURRENT
OPTASKID
ATTACHWORKID
FK
WORKITEMS_CURRENT
WORKITEMID
ATTACHWORKUSERID
FK
USERS_CURRENT
BENUTZER-ID
AUDITRECORDID
Auditdatensatztabelle wird derzeit nicht unterstützt
COMPANYID
FK
COMPANIES_CURRENT
COMPANYID
DOCUMENTID
FK
DOCUMENTS_CURRENT
DOCUMENTID
EXTERNALSERVICEID
Keine Workfront-Beziehung; wird für die Integration in externe Systeme verwendet
ITERATIONID
FK
ITERATIONS_CURRENT
ITERATIONID
NOTEID
PK
OBJID
FK
Variable, basierend auf NOTEOBJCODE
Der Primärschlüssel/die ID des im NOTEOBJCODE-Feld identifizierten Objekts
OPTASKID
FK
OPTASKS_CURRENT
OPTASKID
EIGENTÜMER-ID
FK
USERS_CURRENT
BENUTZER-ID
PARENTENDORSEMENTID
Empfehlungstabelle wird derzeit nicht unterstützt
PARENTJOURNALENTRYID
FK
JOURNALENTRIES_CURRENT
JOURNALENTRYID
PARENTNOTEID
FK
NOTES_CURRENT
NOTEID
PORTFOLIOID
FK
PORTFOLIOS_CURRENT
PORTFOLIOID
PROGRAMM-ID
FK
PROGRAMS_CURRENT
PROGRAMM-ID
PROJEKT-ID
FK
PROJECTS_CURRENT
PROJEKT-ID
PROOFACTIONID
Tabelle der Korrekturabzugsaktionen wird derzeit nicht unterstützt
PROFID
Korrekturabzugstabelle wird derzeit nicht unterstützt
RICHTEXTNOTEID
FK
RESERVEDTEXTNOTES_CURRENT
RICHTEXTNOTEID
SYSID
Keine Beziehung; wird für interne Anwendungszwecke verwendet
AUFGABEN-ID
FK
TASKS_CURRENT
AUFGABEN-ID
TEMPLATEID
FK
TEMPLATES_CURRENT
TEMPLATEID
TEMPLATETASKID
FK
TEMPLATETASKS_CURRENT
TEMPLATETASKID
THREADID
FK
NOTES_CURRENT
NOTEID
ARBEITSZEITTABELLEN-ID
FK
TIMESHEETS_CURRENT
ARBEITSZEITTABELLEN-ID
TOPOBJID
FK
Variable, basierend auf TOPOBJCODE
Der Primärschlüssel/die ID des im Feld TOPOBJCODE identifizierten Objekts
BENUTZER-ID
FK
USERS_CURRENT
BENUTZER-ID

Objektintegration

Workfront-Entitätsname
Schnittstellenverweise
API-Referenz
API-Kennzeichnung
Data Lake-Ansichten
Objektintegration
Objektintegration
EINWENDEN
ObjectIntegration
OBJECTINTEGRATION_CURRENT
OBJECTINTEGRATION_DAILY_HISTORY
OBJECTINTEGRATION_EVENT
Primärer/Fremdschlüssel
Typ
Verwandte Tabelle
Verwandtes Feld
LINKEDOBJECTID
FK
Variable, basierend auf LINKEDOBJECTCODE
Der Primärschlüssel/die ID des im Feld LINKEDOBJECTCODE identifizierten Objekts
OBJECTINTEGRATIONID
PK
OBJID
FK
Variable, basierend auf OBJCODE
Der Primärschlüssel/die ID des im Feld OBJCODE identifizierten Objekts
SYSID
Keine Beziehung; wird für interne Anwendungszwecke verwendet

Objektkategorie

Workfront-Entitätsname
Schnittstellenverweise
API-Referenz
API-Kennzeichnung
Data Lake-Ansichten
Objektkategorie
Objektkategorien
OBJEKT
Objektkategorie
OBJECTSCATEGORIES_CURRENT
OBJECTSCATEGORIES_DAILY_HISTORY
OBJECTSCATEGORIES_EVENT
Primärer/Fremdschlüssel
Typ
Verwandte Tabelle
Verwandtes Feld
CATEGORYID
FK
CATEGORIES_CURRENT
CATEGORYID
OBJECTSCATEGORYID
PK
OBJID
FK
Variable, basierend auf OBJCODE
Der Primärschlüssel/die ID des im Feld OBJCODE identifizierten Objekts
SYSID
Keine Beziehung; wird für interne Anwendungszwecke verwendet

Opportunity/Problem

Workfront-Entitätsname
Schnittstellenverweise
API-Referenz
API-Kennzeichnung
Data Lake-Ansichten
OpTask
Problem, Anfrage
OPTASK
Problem
OPTASKS_CURRENT
OPTASKS_DAILY_HISTORY
OPTASKS_EVENT
Primärer/Fremdschlüssel
Typ
Verwandte Tabelle
Verwandtes Feld
APPROVALPROCESSID
FK
APPROVALPROCESSES_CURRENT
APPROVALPROCESSID
ASSIGNEDTOID
FK
USERS_CURRENT
BENUTZER-ID
CATEGORYID
FK
CATEGORIES_CURRENT
CATEGORYID
CURRENTAPPROVALSTEPID
FK
APPROVALSTEPS_CURRENT
APPROVALSTEPID
ENTEREDBYID
FK
USERS_CURRENT
BENUTZER-ID
EXCHANGERATEID
FK
EXCHANGERATES_CURRENT
EXCHANGERATEID
ITERATIONID
FK
ITERATIONS_CURRENT
ITERATIONID
KANBANBOARDID
Kanban-Board-Tabelle wird derzeit nicht unterstützt
LASTCONDITIONNOTEID
FK
NOTES_CURRENT
NOTEID
LASTNOTEID
FK
NOTES_CURRENT
NOTEID
LASTUPDATEDBYID
FK
USERS_CURRENT
BENUTZER-ID
OPTASKID
PK
EIGENTÜMER-ID
FK
USERS_CURRENT
BENUTZER-ID
PROJEKT-ID
FK
PROJECTS_CURRENT
PROJEKT-ID
QUEUEDEFID
Warteschlangendefinitionstabelle wird derzeit nicht unterstützt
QUEUETOPICID
Warteschlangenthema-Tabelle wird derzeit nicht unterstützt
RESOLVEOPTASKID
FK
OPTASKS_CURRENT
OPTASKID
RESOLVEPROJECTID
FK
PROJECTS_CURRENT
PROJEKT-ID
RESOLVETASKID
FK
TASKS_CURRENT
AUFGABEN-ID
RESOLVINGOBJID
FK
Variable, basierend auf RESOLVINGOBJCODE
Der Primärschlüssel/die ID des Objekts, das im Feld „RESOLVINGOBJCODE“ identifiziert wird
ROLEID
FK
ROLES_CURRENT
ROLEID
SOURCEOBJID
FK
Variable, basierend auf SOURCEOBJCODE
Der Primärschlüssel/die ID des im Feld SOURCEOBJCODE identifizierten Objekts
SOURCETASKID
FK
TASKS_CURRENT
AUFGABEN-ID
SUBMITTEDBYID
FK
USERS_CURRENT
BENUTZER-ID
SYSID
Keine Beziehung; wird für interne Anwendungszwecke verwendet
TEAMFÄNGER
FK
TEAMS_CURRENT
TEAMFÄNGER

Parameter

Workfront-Entitätsname
Schnittstellenverweise
API-Referenz
API-Kennzeichnung
Data Lake-Ansichten
Parameter
Benutzerdefiniertes Feld
PARAMETER
Parameter
PARAMETERS_CURRENT
PARAMETERS_DAILY_HISTORY_
_EVENT
Primärer/Fremdschlüssel
Typ
Verwandte Tabelle
Verwandtes Feld
LASTUPDATEDBYID
FK
USERS_CURRENT
BENUTZER-ID
PARAMETERFILTERID
Parameterfiltertabelle wird derzeit nicht unterstützt
PARAMETERID
PK
SYSID
Keine Beziehung; wird für interne Anwendungszwecke verwendet

Parametergruppe

Workfront-Entitätsname
Schnittstellenverweise
API-Referenz
API-Kennzeichnung
Data Lake-Ansichten
Parametergruppe
Formularabschnitt
PARAMETER
Parametergruppe
PARAMETERGROUPS_CURRENT
PARAMETERGROUPS_DAILY_HISTORY_
_EVENT
Primärer/Fremdschlüssel
Typ
Verwandte Tabelle
Verwandtes Feld
LASTUPDATEDBYID
FK
USERS_CURRENT
BENUTZER-ID
PARAMETERGROUPID
PK
SYSID
Keine Beziehung; wird für interne Anwendungszwecke verwendet

Parameteroption

Workfront-Entitätsname
Schnittstellenverweise
API-Referenz
API-Kennzeichnung
Data Lake-Ansichten
Parameteroption
Parameteroption
POPT
Parameteroption
PARAMETEROPTIONS_CURRENT
PARAMETEROPTIONS_DAILY_HISTORY
PARAMETEROPTIONS_EVENT
Primärer/Fremdschlüssel
Typ
Verwandte Tabelle
Verwandtes Feld
PARAMETERID
FK
PARAMETERS_CURRENT
PARAMETERID
PARAMETEROPTIONID
PK
SYSID
Keine Beziehung; wird für interne Anwendungszwecke verwendet

Portalabschnitt/-bericht

Workfront-Entitätsname
Schnittstellenverweise
API-Referenz
API-Kennzeichnung
Data Lake-Ansichten
Portalabschnitt
Bericht
PTLSEC
Bericht
PORTALSECTIONS_CURRENT
PORTALSECTIONS_DAILY_HISTORY
PORTALSECTIONS_EVENT
Primärer/Fremdschlüssel
Typ
Verwandte Tabelle
Verwandtes Feld
APPGLOBALID
Keine Beziehung; wird für interne Anwendungszwecke verwendet
ENTEREDBYID
FK
USERS_CURRENT
BENUTZER-ID
FILTERID
FK
UIFILTERS_CURRENT
FILTERID
GROUPBYID
FK
UIGROUPBYS_CURRENT
GROUPBYID
LASTUPDATEDBYID
FK
USERS_CURRENT
BENUTZER-ID
LASTVIEWEDBYID
FK
USERS_CURRENT
BENUTZER-ID
OBJID
FK
Variable, basierend auf OBJCODE
Der Primärschlüssel/die ID des im Feld OBJCODE identifizierten Objekts
PORTALSECTIONID
PK
PREFERENCEID
FK
PREFERENCES_CURRENT
PREFERENCEID
PUBLICRUNASUSERID
FK
USERS_CURRENT
BENUTZER-ID
REPORTFOLDERID
FK
REPORTFOLDERS_CURRENT
REPORTFOLDERID
RUNASUSERID
FK
USERS_CURRENT
BENUTZER-ID
SCHEDULEDREPORTID
Tabelle für geplante Berichte wird derzeit nicht unterstützt
SYSID
Keine Beziehung; wird für interne Anwendungszwecke verwendet
VIEWID
FK
UIVIEWS_CURRENT
VIEWID

Registerkarte „Portal“/„Dashboard“

Workfront-Entitätsname
Schnittstellenverweise
API-Referenz
API-Kennzeichnung
Data Lake-Ansichten
Registerkarte „Portal“
Dashboard
PTLTAB
Dashboard
PORTALTABS_CURRENT
PORTALTABS_DAILY_HISTORY
PORTALTABS_EVENT
Primärer/Fremdschlüssel
Typ
Verwandte Tabelle
Verwandtes Feld
DOCID
Keine Beziehung; wird für interne Anwendungszwecke verwendet
LASTUPDATEDBYID
FK
USERS_CURRENT
BENUTZER-ID
PORTALPROFILEID
Keine Beziehung; wird für interne Anwendungszwecke verwendet
PORTALTABID
PK
SYSID
Keine Beziehung; wird für interne Anwendungszwecke verwendet
BENUTZER-ID
FK
USERS_CURRENT
BENUTZER-ID

Portal-Registerkarten-Abschnitt

Workfront-Entitätsname
Schnittstellenverweise
API-Referenz
API-Kennzeichnung
Data Lake-Ansichten
Portal-Registerkarten-Abschnitt
Dashboard-Abschnitt
PRTBSC
Portal-Registerkarten-Abschnitt
PORTALTABSPORTALSECTIONS_CURRENT
PORTALTABSPORTALSECTIONS_DAILY_HISTORY
PORTALTABSPORTALSECTIONS_EVENT
Primärer/Fremdschlüssel
Typ
Verwandte Tabelle
Verwandtes Feld
CALENDARPORTALSECTIONID
Kalenderportal-Abschnitt wird derzeit nicht unterstützt
EXTERNALSECTIONID
Tabelle mit externen Abschnitten wird derzeit nicht unterstützt
INTERNALSECTIONID
FK
PORTALSECTIONS_CURRENT
PORTALSECTIONID
PORTALSECTIONOBJID
FK
Variable, basierend auf PORTALSECTIONOBJCODE
Der Primärschlüssel/die ID des im PORTALSECTIONOBJCODE-Feld identifizierten Objekts
PORTALTABID
FK
PORTALTABS_CURRENT
PORTALTABID
PORTALTABSECTIONID
PK
SYSID
Keine Beziehung; wird für interne Anwendungszwecke verwendet

Letzter Betrachter des Portalabschnitts

Workfront-Entitätsname
Schnittstellenverweise
API-Referenz
API-Kennzeichnung
Data Lake-Ansichten
PortalSectionLastViewer
Letzte Betrachter des Berichts
PLSV
PortalSectionLastViewer
REPORTLASTVIEWERS_CURRENT
REPORTLASTVIEWERS_DAILY_HISTORY
REPORTLASTVIEWERS_EVENT
Primärer/Fremdschlüssel
Typ
Verwandte Tabelle
Verwandtes Feld
REPORTID
FK
PORTALSECTIONS_CURRENT
REPORTID
REPORTLASTVIEWERID
PK
SYSID
Keine Beziehung; wird für interne Anwendungszwecke verwendet
VIEWERID
FK
USERS_CURRENT
BENUTZER-ID

Portfolio

Workfront-Entitätsname
Schnittstellenverweise
API-Referenz
API-Kennzeichnung
Data Lake-Ansichten
Portfolio
Portfolio
PORT
Portfolio
PORTFOLIOS_CURRENT
PORTFOLIOS_DAILY_HISTORY
PORTFOLIOS_EVENT
Primärer/Fremdschlüssel
Typ
Verwandte Tabelle
Verwandtes Feld
ALIGNMENTSCORECARD
Scorecard-Tabelle wird derzeit nicht unterstützt
CATEGORYID
FK
CATEGORIES_CURRENT
CATEGORYID
ENTEREDBYID
FK
USERS_CURRENT
BENUTZER-ID
GROUPID
FK
GROUPS_CURRENT
GROUPID
LASTUPDATEDBYID
FK
USERS_CURRENT
BENUTZER-ID
EIGENTÜMER-ID
FK
USERS_CURRENT
BENUTZER-ID
PORTFOLIOID
PK
SYSID
Keine Beziehung; wird für interne Anwendungszwecke verwendet

Voreinstellung

Workfront-Entitätsname
Schnittstellenverweise
API-Referenz
API-Kennzeichnung
Data Lake-Ansichten
Voreinstellung
Anzeigen, Filtern, Gruppieren, Berichtsdefinition
PROSET
Voreinstellung
PREFERENCES_CURRENT
PREFERENCES_DAILY_HISTORY
PREFERENCES_EVENT
Primärer/Fremdschlüssel
Typ
Verwandte Tabelle
Verwandtes Feld
APPGLOBALID
Keine Beziehung; wird für interne Anwendungszwecke verwendet
PREFERENCEID
PK
SYSID
Keine Beziehung; wird für interne Anwendungszwecke verwendet

Programm

Workfront-Entitätsname
Schnittstellenverweise
API-Referenz
API-Kennzeichnung
Data Lake-Ansichten
Programm
Programm
PRGM
Programm
PROGRAMS_CURRENT
PROGRAMS_DAILY_HISTORY
PROGRAMS_EVENT
Primärer/Fremdschlüssel
Typ
Verwandte Tabelle
Verwandtes Feld
CATEGORYID
FK
CATEGORIES_CURRENT
CATEGORYID
ENTEREDBYID
FK
USERS_CURRENT
BENUTZER-ID
GROUPID
FK
GROUPS_CURRENT
GROUPID
LASTUPDATEDBYID
FK
USERS_CURRENT
BENUTZER-ID
EIGENTÜMER-ID
FK
USERS_CURRENT
BENUTZER-ID
PORTFOLIOID
FK
PORTFOLIOS_CURRENT
PORTFOLIOID
PROGRAMM-ID
PK
SYSID
Keine Beziehung; wird für interne Anwendungszwecke verwendet

Projekt

Workfront-Entitätsname
Schnittstellenverweise
API-Referenz
API-Kennzeichnung
Data Lake-Ansichten
Projekt
Projekt
PROJ
Projekt
PROJECTS_CURRENT
PROJECTS_DAILY_HISTORY
PROJECTS_EVENT
Primärer/Fremdschlüssel
Typ
Verwandte Tabelle
Verwandtes Feld
ALEMANTIVEFOLDERTREESREFID
Keine Beziehung; wird für interne Anwendungszwecke verwendet
ALIGNMENTSCORECARD
Scorecard-Tabelle wird derzeit nicht unterstützt
APPROVALPROCESSID
FK
APPROVALPROCESSES_CURRENT
APPROVALPROCESSID
ATTACHEDRATECARDID
FK
RATECARD_CURRENT
RATECARDID
CATEGORYID
FK
CATEGORIES_CURRENT
CATEGORYID
COMPANYID
FK
COMPANIES_CURRENT
COMPANYID
CONVERTEDOPTASKID
FK
OPTASKS_CURRENT
OPTASKID
CONVERTEDOPTASKORIGINATORID
FK
USERS_CURRENT
BENUTZER-ID
CURRENTAPPROVALSTEPID
FK
APPROVALSTEPS_CURRENT
APPROVALSTEPID
DELIVERABLESCORECARD
Scorecard-Tabelle wird derzeit nicht unterstützt
ENTEREDBYID
FK
USERS_CURRENT
BENUTZER-ID
GROUPID
FK
GROUPS_CURRENT
GROUPID
LASTCONDITIONNOTEID
FK
NOTES_CURRENT
NOTEID
LASTNOTEID
FK
NOTES_CURRENT
NOTEID
LASTUPDATEDBYID
FK
USERS_CURRENT
BENUTZER-ID
MEILENSTEINPFAD
FK
MILESTONEPATHS_CURRENT
MEILENSTEINPFAD
EIGENTÜMER-ID
FK
USERS_CURRENT
BENUTZER-ID
POPACCOUNTID
POP-Kontotabelle wird derzeit nicht unterstützt
PORTFOLIOID
FK
PORTFOLIOS_CURRENT
PORTFOLIOID
PRIVATERATECARDID
FK
RATECARD_CURRENT
RATECARDID
PROGRAMM-ID
FK
PROGRAMS_CURRENT
PROGRAMM-ID
PROJEKT-ID
PK
QUEUEDEFID
Warteschlangendefinitionstabelle wird derzeit nicht unterstützt
REJECTIONISSUEID
FK
OPTASKS_CURRENT
OPTASKID
RESOURCEPOOLID
FK
RESOURCEPOOLS_CURRENT
RESOURCEPOOLID
SCHEDULEID
FK
SCHEDULES_CURRENT
SCHEDULEID
SPONSORID
FK
USERS_CURRENT
BENUTZER-ID
SUBMITTEDBYID
FK
USERS_CURRENT
BENUTZER-ID
SYSID
Keine Beziehung; wird für interne Anwendungszwecke verwendet
TEAMFÄNGER
FK
TEAMS_CURRENT
TEAMFÄNGER
TEMPLATEID
FK
TEMPLATES_CURRENT
TEMPLATEID

Projektteambenutzer

Workfront-Entitätsname
Schnittstellenverweise
API-Referenz
API-Kennzeichnung
Data Lake-Ansichten
Projektteambenutzer
Projektteambenutzer
PRTU
Projektbenutzerin bzw. -benutzer
PROJECTSUSERS_CURRENT
PROJECTSUSERS_DAILY_HISTORY
PROJECTSUSERS_EVENT
Primärer/Fremdschlüssel
Typ
Verwandte Tabelle
Verwandtes Feld
PROJEKT-ID
FK
PROJECTS_CURRENT
PROJEKT-ID
PROJEKTBENUTZER-ID
PK
SYSID
Keine Beziehung; wird für interne Anwendungszwecke verwendet
TMPUSERID
Keine Beziehung; wird für interne Anwendungszwecke verwendet
BENUTZER-ID
FK
USERS_CURRENT
BENUTZER-ID

Projektteam-Benutzerrolle

Workfront-Entitätsname
Schnittstellenverweise
API-Referenz
API-Kennzeichnung
Data Lake-Ansichten
Projektteam-Benutzerrolle
Projektteam-Benutzerrolle
TEAM
ProjectUserRole
PROJECTSUSERSROLES_CURRENT
PROJECTSUSERSROLES_DAILY_HISTORY
PROJECTSUSERSROLES_EVENT
Primärer/Fremdschlüssel
Typ
Verwandte Tabelle
Verwandtes Feld
PROJEKT-ID
FK
PROJECTS_CURRENT
PROJEKT-ID
PROJEKTBENUTZERROLLE-ID
PK
ROLEID
FK
ROLES_CURRENT
ROLEID
SYSID
Keine Beziehung; wird für interne Anwendungszwecke verwendet
BENUTZER-ID
FK
USERS_CURRENT
BENUTZER-ID

Tarifkarte

Workfront-Entitätsname
Schnittstellenverweise
API-Referenz
API-Kennzeichnung
Data Lake-Ansichten
Tarifkarte
Tarifkarte
RTCRD
Tarifkarte
RATECARD_CURRENT
RATECARD_DAILY_HISTORY_
_EVENT
Primärer/Fremdschlüssel
Typ
Verwandte Tabelle
Verwandtes Feld
CATEGORYID
FK
CATEGORIES_CURRENT
CATEGORYID
ENTEREDBYID
FK
USERS_CURRENT
BENUTZER-ID
LASTUPDATEDBYID
FK
USERS_CURRENT
BENUTZER-ID
RATECARDID
PK
SECURITYROOTID
FK
Variable, basierend auf SECURITYBOJCODE
Der Primärschlüssel/die ID des im Feld SECURITYOBJCODE identifizierten Objekts
SOURCEID
FK
Variable, basierend auf SOURCEOBJCODE
Der Primärschlüssel/die ID des im Feld SOURCEOBJCODE identifizierten Objekts
SYSID
Keine Beziehung; wird für interne Anwendungszwecke verwendet

Berichtordner

Workfront-Entitätsname
Schnittstellenverweise
API-Referenz
API-Kennzeichnung
Data Lake-Ansichten
Berichtordner
Berichtordner
RPTFDR
Berichtordner
REPORTFOLDERS_CURRENT
REPORTFOLDERS_DAILY_HISTORY_
_EVENT
Primärer/Fremdschlüssel
Typ
Verwandte Tabelle
Verwandtes Feld
REPORTFOLDERID
PK
SYSID
Keine Beziehung; wird für interne Anwendungszwecke verwendet

Statistische Anzahl der Berichtsansichten

Workfront-Entitätsname
Schnittstellenverweise
API-Referenz
API-Kennzeichnung
Data Lake-Ansichten
Statistische Anzahl der Berichtsansichten
Statistische Anzahl der Berichtsansichten
PLSVST
PortalSectionStatisticInfo
REPORTVIEWSTATISTICCOUNTS_CURRENT
REPORTVIEWSTATISTICCOUNTS_DAILY_HISTORY
REPORTVIEWSTATISTICCOUNTS_EVENT
Primärer/Fremdschlüssel
Typ
Verwandte Tabelle
Verwandtes Feld
REPORTID
FK
PORTALSECTIONS_CURRENT
PORTALSECTIONID
REPORTVIEWSTATISTICCOUNTID
PK
SYSID
Keine Beziehung; wird für interne Anwendungszwecke verwendet

Berichterstellbare budgetierte Stunden

Workfront-Entitätsname
Schnittstellenverweise
API-Referenz
API-Kennzeichnung
Data Lake-Ansichten
Berichterstellbare budgetierte Stunden
Berichterstellbare budgetierte Stunden
RPBGHR
Budgetierte Stunde
REPORTABLEBUDGETEDHOURS_CURRENT
REPORTABLEBUDGETEDHOURS_DAILY_HISTORY
REPORTABLEBUDGETEDHOURS_EVENT
Primärer/Fremdschlüssel
Typ
Verwandte Tabelle
Verwandtes Feld
PROJEKT-ID
FK
PROJECTS_CURRENT
PROJEKT-ID
REPORTABLEBUDGETEDHOURID
PK
ROLEID
FK
ROLES_CURRENT
ROLEID
SYSID
Keine Beziehung; wird für interne Anwendungszwecke verwendet
BENUTZER-ID
FK
USERS_CURRENT
BENUTZER-ID

Reservierte Zeit/PTO

Workfront-Entitätsname
Schnittstellenverweise
API-Referenz
API-Kennzeichnung
Data Lake-Ansichten
Reservierte Zeit
(Privat) Ausfallzeit
RESVT
Freizeit
RESERVEDTIMES_CURRENT
RESERVEDTIMES_DAILY_HISTORY
RESERVEDTIMES_EVENT
Primärer/Fremdschlüssel
Typ
Verwandte Tabelle
Verwandtes Feld
RESERVEDTIMEID
PK
SYSID
Keine Beziehung; wird für interne Anwendungszwecke verwendet
AUFGABEN-ID
FK
TASKS_CURRENT
AUFGABEN-ID
BENUTZER-ID
FK
USERS_CURRENT
BENUTZER-ID

Ressourcenmanager

Workfront-Entitätsname
Schnittstellenverweise
API-Referenz
API-Kennzeichnung
Data Lake-Ansichten
Ressourcenmanager
Ressourcenmanager
RESMGR
Ressourcenmanager
RESOURCEMANAGERS_CURRENT
RESOURCEMANAGERS_DAILY_HISTORY
RESOURCEMANAGERS_EVENT
Primärer/Fremdschlüssel
Typ
Verwandte Tabelle
Verwandtes Feld
ID
PK
PROJEKT-ID
FK
PROJECTS_CURRENT
PROJEKT-ID
RESOURCEMANAGERID
FK
USERS_CURRENT
BENUTZER-ID
SYSID
Keine Beziehung; wird für interne Anwendungszwecke verwendet
TEMPLATEID
FK
TEMPLATES_CURRENT
TEMPLATEID

Ressourcen-Pool

Workfront-Entitätsname
Schnittstellenverweise
API-Referenz
API-Kennzeichnung
Data Lake-Ansichten
Ressourcen-Pool
Ressourcen-Pool
RSPL
Ressourcen-Pool
RSRCPOOLS_CURRENT
RSRCPOOLS_DAILY_HISTORY
RSRCPOOLS_EVENT
Primärer/Fremdschlüssel
Typ
Verwandte Tabelle
Verwandtes Feld
ENTEREDBYID
FK
USERS_CURRENT
BENUTZER-ID
LASTUPDATEDBYID
FK
USERS_CURRENT
BENUTZER-ID
RESOURCEPOOLID
PK
SYSID
Keine Beziehung; wird für interne Anwendungszwecke verwendet

Rich-Text-Notiz

Workfront-Entitätsname
Schnittstellenverweise
API-Referenz
API-Kennzeichnung
Data Lake-Ansichten
Rich-Text-Notiz
Rich-Text-Notiz
RHNOTE
Rich-Text-Notiz
RESERVEDTEXTNOTES_CURRENT
RESERVEDTEXTNOTES_DAILY_HISTORY
RESERVEDTEXTNOTES_EVENT
Primärer/Fremdschlüssel
Typ
Verwandte Tabelle
Verwandtes Feld
RICHTEXTNOTEID
PK
SYSID
Keine Beziehung; wird für interne Anwendungszwecke verwendet

Rich-Text-Parameterwert

Workfront-Entitätsname
Schnittstellenverweise
API-Referenz
API-Kennzeichnung
Data Lake-Ansichten
Rich-Text-Parameterwert
Rich-Text-Parameterwert
ARCHVAL
RichTextParameterValue
RICHTEXTPARAMETERVALUES_CURRENT
RICHTEXTPARAMETERVALUES_DAILY_HISTORY
RICHTEXTPARAMETERVALUES_EVENT
Primärer/Fremdschlüssel
Typ
Verwandte Tabelle
Verwandtes Feld
PARAMETERVALUEID
Parameterwerttabelle wird derzeit nicht unterstützt
RICHTEXTPARAMETERVALUEID
PK
SYSID
Keine Beziehung; wird für interne Anwendungszwecke verwendet

Risiko

Workfront-Entitätsname
Schnittstellenverweise
API-Referenz
API-Kennzeichnung
Data Lake-Ansichten
Risiko
Risiko
RISIKO
Risiko
RISKS_CURRENT
RISKS_DAILY_HISTORY
RISKS_EVENT
Primärer/Fremdschlüssel
Typ
Verwandte Tabelle
Verwandtes Feld
ENTEREDBYID
FK
USERS_CURRENT
BENUTZER-ID
EXCHANGERATEID
FK
EXCHANGERATES_CURRENT
EXCHANGERATEID
LASTUPDATEDBYID
FK
USERS_CURRENT
BENUTZER-ID
PROJEKT-ID
FK
PROJECTS_CURRENT
PROJEKT-ID
RISKANT
PK
RISKTYPEID
FK
RISKTYPES_CURRENT
RISKTYPEID
SYSID
Keine Beziehung; wird für interne Anwendungszwecke verwendet
TEMPLATEID
FK
TEMPLATES_CURRENT
TEMPLATEID

Risikotyp

Workfront-Entitätsname
Schnittstellenverweise
API-Referenz
API-Kennzeichnung
Data Lake-Ansichten
Risikotyp
Risikotyp
RSKTYP
Risikotyp
RISKTYPES_CURRENT
RISKTYPES_DAILY_HISTORY
RISKTYPES_EVENT
Primärer/Fremdschlüssel
Typ
Verwandte Tabelle
Verwandtes Feld
RISKTYPEID
PK
SYSID
Keine Beziehung; wird für interne Anwendungszwecke verwendet

Rolle

Workfront-Entitätsname
Schnittstellenverweise
API-Referenz
API-Kennzeichnung
Data Lake-Ansichten
Rolle
Aufgabengebiet
ROLLE
Aufgabengebiet
ROLES_CURRENT
ROLES_DAILY_HISTORY
ROLES_EVENT
Primärer/Fremdschlüssel
Typ
Verwandte Tabelle
Verwandtes Feld
ENTEREDBYID
FK
USERS_CURRENT
BENUTZER-ID
LAYOUTTEMPLATEID
Layoutvorlagentabelle wird nicht unterstützt
PRIVATERATECARDID
FK
RATECARD_CURRENT
RATECARDID
ROLEID
PK
SYSID
Keine Beziehung; wird für interne Anwendungszwecke verwendet
UITEMPLATEID
FK
UITEMPLATES_CURRENT
UITEMPLATEID

Zeitplan

Workfront-Entitätsname
Schnittstellenverweise
API-Referenz
API-Kennzeichnung
Data Lake-Ansichten
Zeitplan
Zeitplan
SCHEDEN
Zeitplan
SCHEDULES_CURRENT
SCHEDULES_DAILY_HISTORY
SCHEDULES_EVENT
Primärer/Fremdschlüssel
Typ
Verwandte Tabelle
Verwandtes Feld
ENTEREDBYID
FK
USERS_CURRENT
BENUTZER-ID
GROUPID
FK
GROUPS_CURRENT
GROUPID
HOMEGROUPID
FK
GROUPS_CURRENT
GROUPID
SCHEDULEID
PK
SYSID
Keine Beziehung; wird für interne Anwendungszwecke verwendet

Personalplan

Eingeschränkte Kundenverfügbarkeit

Workfront-Entitätsname
Schnittstellenverweise
API-Referenz
API-Kennzeichnung
Data Lake-Ansichten
Personalplan
Personalplan
PERSONAL
Personalplan
STAFFING_PLAN_CURRENT
STAFFING_PLAN_DAILY_HISTORY
STAFFING_PLAN_EVENT
Primärer/Fremdschlüssel
Typ
Verwandte Tabelle
Verwandtes Feld
ATTACHEDRATECARDID
FK
RATECARD_CURRENT
RATECARDID
CATEGORYID
FK
CATEGORIES_CURRENT
CATEGORYID
COMPANYID
FK
COMPANIES_CURRENT
COMPANYID
GROUPID
FK
GROUPS_CURRENT
GROUPID
LASTUPDATEDBYID
FK
USERS_CURRENT
BENUTZER-ID
EIGENTÜMER-ID
FK
USERS_CURRENT
BENUTZER-ID
PRIVATERATECARDID
FK
RATECARD_CURRENT
RATECARDID
SCHEDULEID
FK
SCHEDULES_CURRENT
SCHEDULEID
PERSONALPLANUNG
PK

Personalplanressource

Eingeschränkte Kundenverfügbarkeit

Workfront-Entitätsname
Schnittstellenverweise
API-Referenz
API-Kennzeichnung
Data Lake-Ansichten
Personalplanressource
Personalplanressource
PERSONAL
Personalplanressource
STAFFING_PLAN_RESOURCE_CURRENT
STAFFING_PLAN_RESOURCE_DAILY_HISTORY
STAFFING_PLAN_RESOURCE_EVENT
Primärer/Fremdschlüssel
Typ
Verwandte Tabelle
Verwandtes Feld
ASSIGNEDBYID
FK
USERS_CURRENT
BENUTZER-ID
ASSIGNEDTOID
FK
USERS_CURRENT
BENUTZER-ID
CATEGORYID
FK
CATEGORIES_CURRENT
CATEGORYID
LASTUPDATEDBYID
FK
USERS_CURRENT
BENUTZER-ID
ROLEID
FK
ROLES_CURRENT
ROLEID
PERSONALPLANUNG
FK
PERSONAL_PLAN_CURRENT
PERSONALPLANUNG
PERSONALPLANRESOURCEID
PK

Genehmigende Person für Schritt

Workfront-Entitätsname
Schnittstellenverweise
API-Referenz
API-Kennzeichnung
Data Lake-Ansichten
Genehmigende Person für Schritt
Genehmigende Person für Schritt
SPAPER
Genehmigende Person für Phase
STEPAPPROVERS_CURRENT
STEPAPPROVERS_DAILY_HISTORY
STEPAPPROVERS_EVENT
Primärer/Fremdschlüssel
Typ
Verwandte Tabelle
Verwandtes Feld
APPROVALSTEPID
FK
APPROVALSTEPS_CURRENT
APPROVALSTEPID
ROLEID
FK
ROLES_CURRENT
ROLEID
STEPAPPROVERID
PK
SYSID
Keine Beziehung; wird für interne Anwendungszwecke verwendet
TEAMFÄNGER
FK
TEAMS_CURRENT
TEAMFÄNGER
BENUTZER-ID
FK
USERS_CURRENT
BENUTZER-ID

Aufgabe

Workfront-Entitätsname
Schnittstellenverweise
API-Referenz
API-Kennzeichnung
Data Lake-Ansichten
Aufgabe
Aufgabe
AUFGABE
Aufgabe
TASKS_CURRENT
TASKS_DAILY_HISTORY
TASKS_EVENT
Primärer/Fremdschlüssel
Typ
Verwandte Tabelle
Verwandtes Feld
APPROVALPROCESSID
FK
APPROVALPROCESSES_CURRENT
APPROVALPROCESSID
ASSIGNEDTOID
FK
USERS_CURRENT
BENUTZER-ID
BILLINGRECORDID
FK
BILLINGRECORDS_CURRENT
BILLINGRECORDID
CATEGORYID
FK
CATEGORIES_CURRENT
CATEGORYID
CONVERTEDOPTASKID
FK
OPTASKS_CURRENT
OPTASKID
CONVERTEDOPTASKORIGINATORID
FK
USERS_CURRENT
BENUTZER-ID
CURRENTAPPROVALSTEPID
FK
APPROVALSTEPS_CURRENT
APPROVALSTEPID
ENTEREDBYID
FK
USERS_CURRENT
BENUTZER-ID
EXCHANGERATEID
FK
EXCHANGERATES_CURRENT
EXCHANGERATEID
GROUPID
FK
GROUPS_CURRENT
GROUPID
ITERATIONID
FK
ITERATIONS_CURRENT
ITERATIONID
KANBANBOARDID
Kanban-Board-Tabelle wird derzeit nicht unterstützt
LASTCONDITIONNOTEID
FK
NOTES_CURRENT
NOTEID
LASTNOTEID
FK
NOTES_CURRENT
NOTEID
LASTUPDATEDBYID
FK
USERS_CURRENT
BENUTZER-ID
MEILENSTEIN-ID
FK
MILESTONES_CURRENT
MEILENSTEIN-ID
PARENTID
FK
TASKS_CURRENT
AUFGABEN-ID
PROJEKT-ID
FK
PROJECTS_CURRENT
PROJEKT-ID
RECURRENCERULEID
Tabelle der Wiederholungsregeln wird derzeit nicht unterstützt
REJECTIONISSUEID
FK
OPTASKS_CURRENT
OPTASKID
RESERVEDTIMEID
FK
RESERVEDTIMES_CURRENT
RESERVEDTIMEID
ROLEID
FK
ROLES_CURRENT
ROLEID
SUBMITTEDBYID
FK
USERS_CURRENT
SUBMITTEDBYID
SYSID
Keine Beziehung; wird für interne Anwendungszwecke verwendet
AUFGABEN-ID
PK
TEAMFÄNGER
FK
TEAMS_CURRENT
TEAMFÄNGER
TEMPLATETASKID
FK
TEMPLATETASKS_CURRENT
TEMPLATETASKID

Vorgänger der Aufgabe

Workfront-Entitätsname
Schnittstellenverweise
API-Referenz
API-Kennzeichnung
Data Lake-Ansichten
Vorgänger der Aufgabe
Vorgänger
PRED
Vorgänger
PREDECESSORS_CURRENT
PREDECESSORS_DAILY_HISTORY
PREDECESSORS_EVENT
Primärer/Fremdschlüssel
Typ
Verwandte Tabelle
Verwandtes Feld
ID
PK
PREDECESSORID
FK
TASKS_CURRENT
AUFGABEN-ID
SUCCESSORID
FK
TASKS_CURRENT
AUFGABEN-ID
SYSID
Keine Beziehung; wird für interne Anwendungszwecke verwendet

Team

Workfront-Entitätsname
Schnittstellenverweise
API-Referenz
API-Kennzeichnung
Data Lake-Ansichten
Team
Team
MANNSCHAFT
Team
TEAMS_CURRENT
TEAMS_DAILY_HISTORY
TEAMS_EVENT
Primärer/Fremdschlüssel
Typ
Verwandte Tabelle
Verwandtes Feld
ENTEREDBYID
FK
USERS_CURRENT
BENUTZER-ID
GROUPID
FK
GROUPS_CURRENT
GROUPID
LAYOUTTEMPLATEID
Layoutvorlagentabelle wird nicht unterstützt
MYWORKVIEWID
FK
UIVIEWS_CURRENT
UIVIEWID
EIGENTÜMER-ID
FK
USERS_CURRENT
BENUTZER-ID
REQUESTSVIEWID
FK
UIVIEWS_CURRENT
UIVIEWID
SCHEDULEID
FK
SCHEDULES_CURRENT
SCHEDULEID
TEAMFÄNGER
PK
SYSID
Keine Beziehung; wird für interne Anwendungszwecke verwendet
UITEMPLATEID
FK
UITEMPLATES_CURRENT
UITEMPLATEID
NOTE
Es gibt 3 Team-Typen, die in den Team-Objekttabellen gespeichert sind: PROJEKT, VORLAGE und ADHOC.

Jeder dieser Team-Typen wird zusammen in den Data Connect Data Lake-Ansichten dargestellt. Um den spezifischen Team-Typ zu isolieren, den Sie zurückgeben möchten, müssen Sie nach der Spalte teamtype filtern. Wenn Sie beispielsweise nur die herkömmlichen Teams wünschen, die Teil Ihrer Organisationsstrukturen sind, die im Bereich Teams der Anwendung konfiguriert sind, können Sie eine Abfrage haben, die in etwa wie folgt aussieht: select * from teams_current where teamtype = 'ADHOC';

Teammitglied

Workfront-Entitätsname
Schnittstellenverweise
API-Referenz
API-Kennzeichnung
Data Lake-Ansichten
Teammitglied
Andere Teams, Teammitglied
TEAM
Teammitglied
TEAMMEMBERS_CURRENT
TEAMMEMBERS_DAILY_HISTORY
TEAMMEMBERS_EVENT
Primärer/Fremdschlüssel
Typ
Verwandte Tabelle
Verwandtes Feld
SYSID
Keine Beziehung; wird für interne Anwendungszwecke verwendet
TEAMFÄNGER
FK
TEAMS_CURRENT
TEAMFÄNGER
TEAMMITGLIED-ID
PK
BENUTZER-ID
FK
USERS_CURRENT
BENUTZER-ID

Teammitglied-Funktion

Workfront-Entitätsname
Schnittstellenverweise
API-Referenz
API-Kennzeichnung
Data Lake-Ansichten
Teammitglied-Funktion
Teammitglied-Funktion
TEAM
Teammitglied-Funktion
TEAMMEMBERROLES_CURRENT
TEAMMEMBERROLES_DAILY_HISTORY
TEAMMEMBERROLES_EVENT
Primärer/Fremdschlüssel
Typ
Verwandte Tabelle
Verwandtes Feld
ROLEID
FK
ROLES_CURRENT
ROLEID
SYSID
Keine Beziehung; wird für interne Anwendungszwecke verwendet
TEAMFÄNGER
FK
TEAMS_CURRENT
TEAMFÄNGER
TEAMMITGLIED-ROLEID
PK
BENUTZER-ID
FK
USERS_CURRENT
BENUTZER-ID

Vorlage

Workfront-Entitätsname
Schnittstellenverweise
API-Referenz
API-Kennzeichnung
Data Lake-Ansichten
Vorlage
Vorlage, Projektvorlage
TMPL
Vorlage
TEMPLATES_CURRENT
TEMPLATES_DAILY_HISTORY
TEMPLATES_EVENT
Primärer/Fremdschlüssel
Typ
Verwandte Tabelle
Verwandtes Feld
APPROVALPROCESSID
FK
APPROVALPROCESSES_CURRENT
APPROVALPROCESSID
CATEGORYID
FK
CATEGORIES_CURRENT
CATEGORYID
COMPANYID
FK
COMPANIES_CURRENT
COMPANYID
DELIVERABLESCORECARD
Leistung: Scorecard-Tabelle wird derzeit nicht unterstützt
ENTEREDBYID
FK
USERS_CURRENT
BENUTZER-ID
GROUPID
FK
GROUPS_CURRENT
GROUPID
LASTNOTEID
FK
NOTES_CURRENT
NOTEID
LASTUPDATEDBYID
FK
USERS_CURRENT
BENUTZER-ID
MEILENSTEINPFAD
FK
MILESTONEPATHS_CURRENT
MEILENSTEINPFAD
EIGENTÜMER-ID
FK
USERS_CURRENT
BENUTZER-ID
PRIVATERATECARDID
FK
RATECARD_CURRENT
RATECARDID
PROGRAMM-ID
FK
PROGRAMS_CURRENT
PROGRAMM-ID
QUEUEDEFID
Warteschlangendefinitionstabelle wird derzeit nicht unterstützt
SCHEDULEID
FK
SCHEDULES_CURRENT
SCHEDULEID
SYSID
Keine Beziehung; wird für interne Anwendungszwecke verwendet
TEAMFÄNGER
FK
TEAMS_CURRENT
TEAMFÄNGER
TEMPLATEID
PK

Zuweisung von Vorlagenaufgaben

Workfront-Entitätsname
Schnittstellenverweise
API-Referenz
API-Kennzeichnung
Data Lake-Ansichten
Zuweisung von Vorlagenaufgaben
Vorlagenzuweisung
TAG-TAG
Vorlagenzuweisung
TEMPLATEASSIGNMENTS_CURRENT
TEMPLATEASSIGNMENTS_DAILY_HISTORY
TEMPLATEASSIGNMENTS_EVENT
Primärer/Fremdschlüssel
Typ
Verwandte Tabelle
Verwandtes Feld
ASSIGNEDTOID
FK
USERS_CURRENT
BENUTZER-ID
CATEGORYID
FK
CATEGORIES_CURRENT
CATEGORYID
LASTUPDATEDBYID
FK
USERS_CURRENT
BENUTZER-ID
OBJID
FK
Variable, basierend auf OBJCODE
Der Primärschlüssel/die ID des im Feld OBJCODE identifizierten Objekts
ROLEID
FK
ROLES_CURRENT
ROLEID
SYSID
Keine Beziehung; wird für interne Anwendungszwecke verwendet
TEAMFÄNGER
FK
TEAMS_CURRENT
TEAMFÄNGER
TEAMTIMELINEABLEID
Tabelle für Teamzeitpläne wird derzeit nicht unterstützt
TEMPLATEASSIGNMENTID
PK
TEMPLATETASKID
FK
TEMPLATETASKS_CURRENT
TEMPLATETASKID

Vorlagenaufgabe

Workfront-Entitätsname
Schnittstellenverweise
API-Referenz
API-Kennzeichnung
Data Lake-Ansichten
Vorlagenaufgabe
Vorlagenaufgabe
TTSK
Vorlagenaufgabe
TEMPLATETASKS_CURRENT
TEMPLATETASKS_DAILY_HISTORY
TEMPLATETASKS_EVENT
Primärer/Fremdschlüssel
Typ
Verwandte Tabelle
Verwandtes Feld
APPROVALPROCESSID
FK
APPROVALPROCESSES_CURRENT
APPROVALPROCESSID
ASSIGNEDTOID
FK
USERS_CURRENT
BENUTZER-ID
CATEGORYID
FK
CATEGORIES_CURRENT
CATEGORYID
ENTEREDBYID
FK
USERS_CURRENT
BENUTZER-ID
EXCHANGERATEID
FK
EXCHANGERATES_CURRENT
EXCHANGERATEID
LASTNOTEID
FK
NOTES_CURRENT
NOTEID
LASTUPDATEDBYID
FK
USERS_CURRENT
BENUTZER-ID
MEILENSTEIN-ID
FK
MILESTONES_CURRENT
MEILENSTEIN-ID
PARENTID
FK
TEMPLATETASKS_CURRENT
TEMPLATETASKID
RECURRENCERULEID
Tabelle der Wiederholungsregeln wird derzeit nicht unterstützt
ROLEID
FK
ROLES_CURRENT
ROLEID
SYSID
Keine Beziehung; wird für interne Anwendungszwecke verwendet
TEAMFÄNGER
FK
TEAMS_CURRENT
TEAMFÄNGER
TEAMTIMELINEABLEID
Tabelle für Teamzeitpläne wird derzeit nicht unterstützt
TEMPLATEID
FK
TEMPLATES_CURRENT
TEMPLATEID
TEMPLATETASKID
PK

Vorlagenaufgabe - Vorgänger

Workfront-Entitätsname
Schnittstellenverweise
API-Referenz
API-Kennzeichnung
Data Lake-Ansichten
Vorlagenaufgabe - Vorgänger
Vorgängervorlage
TPRED
Vorgänger
TEMPLATEPREDECESSORS_CURRENT
TEMPLATEPREDECESSORS_DAILY_HISTORY
TEMPLATEPREDECESSORS_EVENT
Primärer/Fremdschlüssel
Typ
Verwandte Tabelle
Verwandtes Feld
PREDECESSORID
FK
TEMPLATETASKS_CURRENT
TEMPLATETASKID
SUCCESSORID
FK
TEMPLATETASKS_CURRENT
TEMPLATETASKID
TEMPLATEPREDECESSORID
PK
SYSID
Keine Beziehung; wird für interne Anwendungszwecke verwendet

Zeitphasen-KPI kombiniert

Eingeschränkte Kundenverfügbarkeit

Workfront-Entitätsname
Schnittstellenverweise
API-Referenz
API-Kennzeichnung
Data Lake-Ansichten
Zeitphasen-KPI kombiniert
Zeitphasen-KPI
TMPH
TimePhasedKPI
TIMEPHASED_COMBINED_CURRENT
TIMEPHASED_COMBINED_DAILY_HISTORY
TIMEPHASED_COMBINED_EVENT
Primärer/Fremdschlüssel
Typ
Verwandte Tabelle
Verwandtes Feld
ZUWEISUNGS-ID
FK
ASSIGNMENTS_CURRENT
ZUWEISUNGS-ID
EVENT_ID
PK
Dies ist ein natürlicher Schlüssel für den Zeitphasen-KPI-Eintrag
GROUPID
FK
GROUPS_CURRENT
GROUPID
LOCATIONID
FK
CLASSIFIER_CURRENT
CLASSIFIERID
METADATAID
FK
Die METADATA-Tabelle wird nicht bereitgestellt
OPTASKID
FK
OPTASKS_CURRENT
OPTASKID
PORTFOLIOID
FK
PORTFOLIOS_CURRENT
PORTFOLIOID
PROGRAMM-ID
FK
PROGRAMS_CURRENT
PROGRAMM-ID
PROJEKT-ID
FK
PROJECTS_CURRENT
PROJEKT-ID
REFERENCEID
FK
Variable, basierend auf OBJCODE
Der Primärschlüssel/die ID des im Feld OBJCODE identifizierten Objekts
ROLEID
FK
ROLES_CURRENT
ROLEID
SCHEMAID
FK
Die SCHEMA-Tabelle wird nicht bereitgestellt. Der Wert aus dieser Tabelle wird in der Spalte SCHEMANAME bereitgestellt. SCHEMANAME identifiziert den KPI (z. B. scheduledHours, estimatedHours und actualHours), mit dem der Datensatz verbunden ist.
SOURCETASKID
FK
TASKS_CURRENT
AUFGABEN-ID
PERSONALPLANUNG
FK
PERSONAL_PLAN_CURRENT
PERSONALPLANUNG
PERSONALPLANRESOURCEID
FK
PERSONAL_PLAN_RESOURCE_CURRENT
PERSONALPLANRESOURCEID
AUFGABEN-ID
FK
TASKS_CURRENT
AUFGABEN-ID
BENUTZER-ID
FK
USERS_CURRENT
BENUTZER-ID

Währung des zeitgesteuerten KPIs

Eingeschränkte Kundenverfügbarkeit

Workfront-Entitätsname
Schnittstellenverweise
API-Referenz
API-Kennzeichnung
Data Lake-Ansichten
Währung des zeitgesteuerten KPIs
Zeitphasen-KPI
TMPH
TimePhasedKPI
TIMEPHASED_CURRENCY_CURRENT
TIMEPHASED_CURRENCY_DAILY_HISTORY
TIMEPHASED_CURRENCY_EVENT
Primärer/Fremdschlüssel
Typ
Verwandte Tabelle
Verwandtes Feld
ZUWEISUNGS-ID
FK
ASSIGNMENTS_CURRENT
ZUWEISUNGS-ID
GROUPID
FK
GROUPS_CURRENT
GROUPID
LOCATIONID
FK
CLASSIFIER_CURRENT
CLASSIFIERID
METADATAID
FK
Die METADATA-Tabelle wird nicht bereitgestellt
OPTASKID
FK
OPTASKS_CURRENT
OPTASKID
PORTFOLIOID
FK
PORTFOLIOS_CURRENT
PORTFOLIOID
PROGRAMM-ID
FK
PROGRAMS_CURRENT
PROGRAMM-ID
PROJEKT-ID
FK
PROJECTS_CURRENT
PROJEKT-ID
REFERENCEID
FK
Variable, basierend auf OBJCODE
Der Primärschlüssel/die ID des im Feld OBJCODE identifizierten Objekts
ROLEID
FK
ROLES_CURRENT
ROLEID
SCHEMAID
FK
Die SCHEMA-Tabelle wird nicht bereitgestellt. Der Wert aus dieser Tabelle wird in der Spalte SCHEMANAME bereitgestellt. SCHEMANAME identifiziert den KPI (z. B. scheduledRevenueRate, scheduledCostRate, actualRevenue usw.), mit dem der Datensatz verbunden ist.
SCHEMAID
SOURCETASKID
FK
TASKS_CURRENT
AUFGABEN-ID
PERSONALPLANUNG
FK
PERSONAL_PLAN_CURRENT
PERSONALPLANUNG
PERSONALPLANRESOURCEID
FK
PERSONAL_PLAN_RESOURCE_CURRENT
PERSONALPLANRESOURCEID
SYSID
Keine Beziehung; wird für interne Anwendungszwecke verwendet
AUFGABEN-ID
FK
TASKS_CURRENT
AUFGABEN-ID
TIMEPHASEDCURRENCYID
PK
BENUTZER-ID
FK
USERS_CURRENT
BENUTZER-ID

Dauer des Zeitphasen-KPI

Eingeschränkte Kundenverfügbarkeit

Workfront-Entitätsname
Schnittstellenverweise
API-Referenz
API-Kennzeichnung
Data Lake-Ansichten
Dauer des Zeitphasen-KPI
Zeitphasen-KPI
TMPH
TimePhasedKPI
TIMEPHASED_DURATION_CURRENT
TIMEPHASED_DURATION_DAILY_HISTORY
TIMEPHASED_DURATION_EVENT
Primärer/Fremdschlüssel
Typ
Verwandte Tabelle
Verwandtes Feld
ZUWEISUNGS-ID
FK
ASSIGNMENTS_CURRENT
ZUWEISUNGS-ID
GROUPID
FK
GROUPS_CURRENT
GROUPID
LOCATIONID
FK
CLASSIFIER_CURRENT
CLASSIFIERID
METADATAID
FK
Die METADATA-Tabelle wird nicht bereitgestellt
OPTASKID
FK
OPTASKS_CURRENT
OPTASKID
PORTFOLIOID
FK
PORTFOLIOS_CURRENT
PORTFOLIOID
PROGRAMM-ID
FK
PROGRAMS_CURRENT
PROGRAMM-ID
PROJEKT-ID
FK
PROJECTS_CURRENT
PROJEKT-ID
REFERENCEID
FK
Variable, basierend auf OBJCODE
Der Primärschlüssel/die ID des im Feld OBJCODE identifizierten Objekts
ROLEID
FK
ROLES_CURRENT
ROLEID
SCHEMAID
FK
Die SCHEMA-Tabelle wird nicht bereitgestellt. Der Wert aus dieser Tabelle wird in der Spalte SCHEMANAME bereitgestellt. SCHEMANAME identifiziert den KPI (z. B. scheduledHours, estimatedHours und actualHours), mit dem der Datensatz verbunden ist.
SCHEMAID
SOURCETASKID
FK
TASKS_CURRENT
AUFGABEN-ID
PERSONALPLANUNG
FK
PERSONAL_PLAN_CURRENT
PERSONALPLANUNG
PERSONALPLANRESOURCEID
FK
PERSONAL_PLAN_RESOURCE_CURRENT
PERSONALPLANRESOURCEID
SYSID
Keine Beziehung; wird für interne Anwendungszwecke verwendet
AUFGABEN-ID
FK
TASKS_CURRENT
AUFGABEN-ID
TIMEPHASEDDURATIONID
PK
BENUTZER-ID
FK
USERS_CURRENT
BENUTZER-ID

Zeitphasen-KPI-Zahlen

Eingeschränkte Kundenverfügbarkeit

Workfront-Entitätsname
Schnittstellenverweise
API-Referenz
API-Kennzeichnung
Data Lake-Ansichten
Zeitphasen-KPI-Zahlen
Zeitphasen-KPI
TMPH
TimePhasedKPI
TIMEPHASED_NUMBERS_CURRENT
TIMEPHASED_NUMBERS_DAILY_HISTORY_
_NUMBERS_EVENT
Primärer/Fremdschlüssel
Typ
Verwandte Tabelle
Verwandtes Feld
ZUWEISUNGS-ID
FK
ASSIGNMENTS_CURRENT
ZUWEISUNGS-ID
EVENT_ID
PK
Dies ist ein natürlicher Schlüssel für den Zeitphasen-KPI-Eintrag
GROUPID
FK
GROUPS_CURRENT
GROUPID
LOCATIONID
FK
CLASSIFIER_CURRENT
CLASSIFIERID
METADATAID
FK
Die METADATA-Tabelle wird nicht bereitgestellt
OPTASKID
FK
OPTASKS_CURRENT
OPTASKID
PORTFOLIOID
FK
PORTFOLIOS_CURRENT
PORTFOLIOID
PROGRAMM-ID
FK
PROGRAMS_CURRENT
PROGRAMM-ID
PROJEKT-ID
FK
PROJECTS_CURRENT
PROJEKT-ID
REFERENCEID
FK
Variable, basierend auf OBJCODE
Der Primärschlüssel/die ID des im Feld OBJCODE identifizierten Objekts
ROLEID
FK
ROLES_CURRENT
ROLEID
SCHEMAID
FK
Die SCHEMA-Tabelle wird nicht bereitgestellt. Der Wert aus dieser Tabelle wird in der Spalte SCHEMANAME bereitgestellt. SCHEMANAME identifiziert den KPI (z. B. scheduledHours, estimatedHours und actualHours), mit dem der Datensatz verbunden ist.
SOURCETASKID
FK
TASKS_CURRENT
AUFGABEN-ID
PERSONALPLANUNG
FK
PERSONAL_PLAN_CURRENT
PERSONALPLANUNG
PERSONALPLANRESOURCEID
FK
PERSONAL_PLAN_RESOURCE_CURRENT
PERSONALPLANRESOURCEID
AUFGABEN-ID
FK
TASKS_CURRENT
AUFGABEN-ID
TIMEPHASEDNUMBERSID
PK
BENUTZER-ID
FK
USERS_CURRENT
BENUTZER-ID

Arbeitszeittabelle

Workfront-Entitätsname
Schnittstellenverweise
API-Referenz
API-Kennzeichnung
Data Lake-Ansichten
Arbeitszeittabelle
Arbeitszeittabelle
TSHET
Arbeitszeittabelle
TIMESHEETS_CURRENT
TIMESHEETS_DAILY_HISTORY
TIMESHEETS_EVENT
Primärer/Fremdschlüssel
Typ
Verwandte Tabelle
Verwandtes Feld
GENEHMIGER-ID
FK
USERS_CURRENT
BENUTZER-ID
LASTNOTEID
FK
NOTES_CURRENT
NOTEID
LASTUPDATEDBYID
FK
USERS_CURRENT
BENUTZER-ID
SYSID
Keine Beziehung; wird für interne Anwendungszwecke verwendet
ARBEITSZEITTABELLEN-ID
PK
ARBEITSZEITTABELLEN-PROFILEID
FK
TIMESHEETPROFILES_CURRENT
ARBEITSZEITTABELLEN-PROFILEID
BENUTZER-ID
FK
USERS_CURRENT
BENUTZER-ID

Arbeitszeittabellenprofil

Workfront-Entitätsname
Schnittstellenverweise
API-Referenz
API-Kennzeichnung
Data Lake-Ansichten
Arbeitszeittabellenprofil
Arbeitszeittabellenprofil
TSPRO
Arbeitszeittabellenprofil
TIMESHEETPROFILES_CURRENT
TIMESHEETPROFILES_DAILY_HISTORY
TIMESHEETPROFILES_EVENT
Primärer/Fremdschlüssel
Typ
Verwandte Tabelle
Verwandtes Feld
GENEHMIGER-ID
FK
USERS_CURRENT
BENUTZER-ID
ENTEREDBYID
FK
USERS_CURRENT
BENUTZER-ID
GROUPID
FK
GROUPS_CURRENT
GROUPID
SYSID
Keine Beziehung; wird für interne Anwendungszwecke verwendet
ARBEITSZEITTABELLEN-PROFILEID
PK

UI-Filter

Workfront-Entitätsname
Schnittstellenverweise
API-Referenz
API-Kennzeichnung
Data Lake-Ansichten
UI-Filter
Filter
VERSCHIEBEN
Filter
UIFILTERS_CURRENT
UIFILTERS_DAILY_HISTORY_
_EVENT
Primärer/Fremdschlüssel
Typ
Verwandte Tabelle
Verwandtes Feld
APPGLOBALID
Keine Beziehung; wird für interne Anwendungszwecke verwendet
ENTEREDBYID
FK
USERS_CURRENT
BENUTZER-ID
LASTUPDATEDBYID
FK
USERS_CURRENT
BENUTZER-ID
OBJID
FK
Variable, basierend auf OBJCODE
Der Primärschlüssel/die ID des im Feld OBJCODE identifizierten Objekts
PREFERENCEID
FK
PREFERENCES_CURRENT
PREFERENCEID
SYSID
Keine Beziehung; wird für interne Anwendungszwecke verwendet
UIFILTERID
PK

Benutzeroberfläche gruppieren nach

Workfront-Entitätsname
Schnittstellenverweise
API-Referenz
API-Kennzeichnung
Data Lake-Ansichten
Benutzeroberfläche gruppieren nach
Gruppierung
UIGB
Gruppierung
UIGROUPBYS_CURRENT
UIGROUPBYS_DAILY_HISTORY
UIGROUPBYS_EVENT
Primärer/Fremdschlüssel
Typ
Verwandte Tabelle
Verwandtes Feld
APPGLOBALID
Keine Beziehung; wird für interne Anwendungszwecke verwendet
ENTEREDBYID
FK
USERS_CURRENT
BENUTZER-ID
LASTUPDATEDBYID
FK
USERS_CURRENT
BENUTZER-ID
OBJID
FK
Variable, basierend auf OBJCODE
Der Primärschlüssel/die ID des im Feld OBJCODE identifizierten Objekts
PREFERENCEID
FK
PREFERENCES_CURRENT
PREFERENCEID
SYSID
Keine Beziehung; wird für interne Anwendungszwecke verwendet
UIGROUPBYID
PK

UI-Vorlage

Workfront-Entitätsname
Schnittstellenverweise
API-Referenz
API-Kennzeichnung
Data Lake-Ansichten
UI-Vorlage
Layoutvorlage
UTIMPL
Layoutvorlage
UITEMPLATES_CURRENT
UITEMPLATES_DAILY_HISTORY
UITEMPLATES_EVENT
Primärer/Fremdschlüssel
Typ
Verwandte Tabelle
Verwandtes Feld
ENTEREDBYID
FK
USERS_CURRENT
BENUTZER-ID
GROUPID
FK
GROUPS_CURRENT
GROUPID
LASTUPDATEDBYID
FK
USERS_CURRENT
BENUTZER-ID
SYSID
Keine Beziehung; wird für interne Anwendungszwecke verwendet
UITEMPLATEID
PK

UI-Ansicht

Workfront-Entitätsname
Schnittstellenverweise
API-Referenz
API-Kennzeichnung
Data Lake-Ansichten
UI-Ansicht
Ansicht
UIVIEW
Ansicht
UIVIEWS_CURRENT
UIVIEWS_DAILY_HISTORY
UIVIEWS_EVENT
Primärer/Fremdschlüssel
Typ
Verwandte Tabelle
Verwandtes Feld
APPGLOBALID
Keine Beziehung; wird für interne Anwendungszwecke verwendet
ENTEREDBYID
FK
USERS_CURRENT
BENUTZER-ID
LASTUPDATEDBYID
FK
USERS_CURRENT
BENUTZER-ID
OBJID
FK
Variable, basierend auf OBJCODE
Der Primärschlüssel/die ID des im Feld OBJCODE identifizierten Objekts
PREFERENCEID
FK
PREFERENCES_CURRENT
PREFERENCEID
SYSID
Keine Beziehung; wird für interne Anwendungszwecke verwendet
UIVIEWID
PK

Benutzerin oder Benutzer

Workfront-Entitätsname
Schnittstellenverweise
API-Referenz
API-Kennzeichnung
Data Lake-Ansichten
Benutzerin oder Benutzer
Benutzerin oder Benutzer
BENUTZER
Benutzerin oder Benutzer
USERS_CURRENT
USERS_DAILY_HISTORY
USERS_EVENT
Primärer/Fremdschlüssel
Typ
Verwandte Tabelle
Verwandtes Feld
ACCESSLEVELID
FK
ACCESSLEVELS_CURRENT
ACCESSLEVELID
CATEGORYID
FK
CATEGORIES_CURRENT
CATEGORYID
COMPANYID
FK
COMPANIES_CURRENT
COMPANYID
DEFAULTHOURTYPEID
FK
HOURTYPES_CURRENT
HOURTYPEID
DELEGATIONTOID
FK
USERS_CURRENT
BENUTZER-ID
EAUTHUSERID
Keine Beziehung; wird für interne Anwendungszwecke verwendet
ENTEREDBYID
FK
USERS_CURRENT
BENUTZER-ID
HOMEGROUPID
FK
GROUPS_CURRENT
GROUPID
HEIMKIND
FK
TEAMS_CURRENT
TEAMFÄNGER
LASTENTEREDNOTEID
FK
NOTES_CURRENT
NOTEID
LASTUPDATEDBYID
FK
USERS_CURRENT
BENUTZER-ID
LATESTUPDATENOTEID
FK
NOTES_CURRENT
NOTEID
LAYOUTTEMPLATEID
Layoutvorlagentabelle wird nicht unterstützt
MANAGERID
FK
USERS_CURRENT
BENUTZER-ID
PORTALPROFILEID
Portalprofiltabelle wird nicht unterstützt
VORFLÜSSIG
Keine Beziehung; wird für interne Anwendungszwecke verwendet
PRIVATERATECARDID
FK
RATECARD_CURRENT
RATECARDID
RESOURCEPOOLID
FK
RESOURCEPOOLS_CURRENT
RESOURCEPOOLID
ROLEID
FK
ROLES_CURRENT
ROLEID
SCHEDULEID
FK
SCHEDULES_CURRENT
SCHEDULEID
SYSID
Keine Beziehung; wird für interne Anwendungszwecke verwendet
ARBEITSZEITTABELLEN-PROFILEID
FK
TIMESHEETPROFILES_CURRENT
ARBEITSZEITTABELLEN-PROFILEID
UITEMPLATEID
FK
UITEMPLATES_CURRENT
UITEMPLATEID
BENUTZER-ID
PK
UUMUSERID
Keine Beziehung; wird für interne Anwendungszwecke verwendet

Benutzerdelegierung

Workfront-Entitätsname
Schnittstellenverweise
API-Referenz
API-Kennzeichnung
Data Lake-Ansichten
Benutzerdelegierung
Benutzerdelegierung
USRDEL
Benutzerdelegierung
USERDELEGATIONS_CURRENT
USERDELEGATIONS_DAILY_HISTORY
USERDELEGATIONS_EVENT
Primärer/Fremdschlüssel
Typ
Verwandte Tabelle
Verwandtes Feld
VON BENUTZER-ID
FK
USERS_CURRENT
BENUTZER-ID
SYSID
Keine Beziehung; wird für interne Anwendungszwecke verwendet
TOUSERID
FK
USERS_CURRENT
BENUTZER-ID
USERDELEGATIONID
PK

Benutzergruppe

Workfront-Entitätsname
Schnittstellenverweise
API-Referenz
API-Kennzeichnung
Data Lake-Ansichten
Benutzergruppe
Andere Gruppen
USRGPS
Benutzergruppe
USERSGROUPS_CURRENT
USERSGROUPS_DAILY_HISTORY
USERSGROUPS_EVENT
Primärer/Fremdschlüssel
Typ
Verwandte Tabelle
Verwandtes Feld
GROUPID
FK
GROUPS_CURRENT
GROUPID
SYSID
Keine Beziehung; wird für interne Anwendungszwecke verwendet
BENUTZER-ID
FK
USERS_CURRENT
BENUTZER-ID
USERSGROUPID
PK

Benutzerstandort

Workfront-Entitätsname
Schnittstellenverweise
API-Referenz
API-Kennzeichnung
Data Lake-Ansichten
Benutzerstandort
Benutzerstandort
USRLOC
Benutzerstandort
USERLOCATIONS_CURRENT
USERLOCATIONS_DAILY_HISTORY
USERLOCATIONS_EVENT
Primärer/Fremdschlüssel
Typ
Verwandte Tabelle
Verwandtes Feld
CLASSIFIERID
FK
CLASSIFIER_CURRENT
CLASSIFIERID
SYSID
Keine Beziehung; wird für interne Anwendungszwecke verwendet
BENUTZER-ID
FK
USERS_CURRENT
BENUTZER-ID
USERLOCATIONID
PK

Benutzerrolle

Workfront-Entitätsname
Schnittstellenverweise
API-Referenz
API-Kennzeichnung
Data Lake-Ansichten
Benutzerrolle
Weitere Funktionen
USRROL
Benutzerrolle
USERSROLES_CURRENT
USERSROLES_DAILY_HISTORY
USERSROLES_EVENT
Primärer/Fremdschlüssel
Typ
Verwandte Tabelle
Verwandtes Feld
ROLEID
FK
ROLES_CURRENT
ROLEID
SYSID
Keine Beziehung; wird für interne Anwendungszwecke verwendet
BENUTZER-ID
FK
USERS_CURRENT
BENUTZER-ID
USERROLESETID
FK
USERROLESET_CURRENT
USERROLESETID
USERLOCATIONID
PK

Wert der Benutzerpräferenz

Workfront-Entitätsname
Schnittstellenverweise
API-Referenz
API-Kennzeichnung
Data Lake-Ansichten
Wert der Benutzereinstellung
Benutzervoreinstellung
USERPF
Benutzervoreinstellung
USERPREFVALUES_CURRENT
USERPREFVALUES_DAILY_HISTORY_
_EVENT
Primärer/Fremdschlüssel
Typ
Verwandte Tabelle
Verwandtes Feld
SYSID
Keine Beziehung; wird für interne Anwendungszwecke verwendet
BENUTZER-ID
FK
USERS_CURRENT
BENUTZER-ID
USERPREFVALUEID
PK

Benutzerrollensatz

Workfront-Entitätsname
Schnittstellenverweise
API-Referenz
API-Kennzeichnung
Data Lake-Ansichten
UserRoleSet
Benutzerrollensatz
MISSBRAUCH
UserRoleSet
USERROLESET_CURRENT
USERROLESET_DAILY_HISTORY
USERROLESET_EVENT
Primärer/Fremdschlüssel
Typ
Verwandte Tabelle
Verwandtes Feld
PRIMARYROLEID
FK
ROLES_CURRENT
ROLEID
SYSID
Keine Beziehung; wird für interne Anwendungszwecke verwendet
BENUTZER-ID
FK
USERS_CURRENT
BENUTZER-ID
USERROLESETID
PK

Benutzerentscheidungen

Workfront-Entitätsname
Schnittstellenverweise
API-Referenz
API-Kennzeichnung
Data Lake-Ansichten
Benutzerentscheidungen
Benutzerentscheidungen
USRDEC
Benutzerentscheidungen
USERSDECISIONS_CURRENT
USERSDECISIONS_DAILY_HISTORY
USERSDECISIONS_EVENT
Primärer/Fremdschlüssel
Typ
Verwandte Tabelle
Verwandtes Feld
USERDECISIONID
PK
SYSID
Keine Beziehung; wird für interne Anwendungszwecke verwendet
BENUTZER-ID
FK
USERS_CURRENT
BENUTZER-ID

Arbeitselement

Workfront-Entitätsname
Schnittstellenverweise
API-Referenz
API-Kennzeichnung
Data Lake-Ansichten
Arbeitselement
Arbeitselement
WORKITM
Arbeitselement
WORKITEMS_CURRENT_
_DAILY_HISTORY
WORKITEMS_EVENT
Primärer/Fremdschlüssel
Typ
Verwandte Tabelle
Verwandtes Feld
ZUWEISUNGS-ID
FK
ASSIGNMENTS_CURRENT
ZUWEISUNGS-ID
OBJID
FK
Variable, basierend auf OBJCODE
Der Primärschlüssel/die ID des im Feld OBJCODE identifizierten Objekts
OPTASKID
FK
OPTASKS_CURRENT
OPTASKID
PROJEKT-ID
FK
PROJECTS_CURRENT
PROJEKT-ID
SYSID
Keine Beziehung; wird für interne Anwendungszwecke verwendet
AUFGABEN-ID
FK
TASKS_CURRENT
AUFGABEN-ID
BENUTZER-ID
FK
USERS_CURRENT
BENUTZER-ID
WORKITEMID
PK
recommendation-more-help
5f00cc6b-2202-40d6-bcd0-3ee0c2316b43