Target benachrichtigen
- Themen:
- APIs/SDKs
Erstellt für:
- Experte
- Entwickler
Durch Abschluss dieses Schritts wird sichergestellt, dass alle Ereignisse, die an Adobe Target gesendet werden müssen, mit der trackEvent
-Methode gesendet werden.
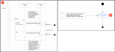
Jedes Ereignis, das in verfolgt werden muss, Target ein primäres Konversionsereignis oder eine Erfolgsmetrik sein.
Benachrichtigen Target Diagramms
Die Schrittnummer in der folgenden Abbildung entspricht dem folgenden Abschnitt.
4.1: Fire Adobe Target Track-API
Mit diesem Schritt können Sie sicherstellen, dass alle Ereignisse, die an Target gesendet werden müssen, mit der trackEvent
-Methode gesendet werden.
Siehe Details
Sie senden die Attribute für die Auftragskonvertierung wie im Abschnitt Voraussetzungen unten beschrieben. Der Name der Mbox spielt keine Rolle, die Konvertierung besteht jedoch in der Verwendung von orderConfirmPage
.
Sie müssen die Attribute für die Bestellkonvertierung nicht in diesen Aufruf einbeziehen. Diese Aufrufe zeichnen idealerweise Erfolgsmetriken auf, die vor den Hauptkonversionsereignissen als Mini-Konversionsereignisse betrachtet werden können. CardIds
müssen in auf dem Warenkorb basierende Empfehlungen auf der Grundlage des Add to Cart
-Ereignisses enthalten sein.
Voraussetzungen
-
Treffen Sie sich mit Ihrem Business-Team, um alle Ereignisse zu identifizieren, die als Konversions- oder Erfolgsmetriken betrachtet werden können. Sie müssen auch das Konversionsereignis identifizieren, das Umsatz generiert, damit diese Details zusammen mit den Ereignisdaten an Target gesendet werden können.
-
Stellen Sie sicher, dass die folgenden Attribute in der Datenschicht verfügbar sind, damit Sie sie mit dem Konversionsereignis senden können. Das Konversionsereignis generiert Umsatz, z. B. ein Produktkauf- oder Warenkorbereignis.
productPurchaseId
: Produkt-IDs, die im Rahmen der Bestellung gekauft wurden. Trennen Sie mehrere Produkte durch Kommas.orderTotal
: Bestellsumme für den Kauf.orderId
: Auftrags-ID des Kaufs.
Die folgende Abbildung zeigt eine Regel für tags in Experience Platform, die nur auf der Confirmation-Seite ausgelöst werden sollte.
-
Wenn Sie ein Ereignis für das Hinzufügen zum Warenkorb verfolgen, senden Sie
cartIds
als Parameter. Eine kommagetrennte Liste von Produkt-IDs kann fürcardIds
übergeben werden.
Messwerte
Aktionen
- Verwenden Sie
adobe.target-trackEvent()
-Methode, um alle Daten zu senden, die an Target gesendet werden müssen.
Target
- Adobe Target-Entwicklerhandbuch
- Erste Schritte
- Vor der Implementierung
- Datenschutz und Sicherheit
- Datenschutz – Überblick
- Vorschriften zur Privatsphäre und zum Datenschutz
- Cookies in Target
- Löschen des Target-Cookies
- Auswirkungen der Einstellung von Drittanbieter-Cookies auf Target (at.js)
- SameSite-Cookie-Richtlinien von Google Chrome
- Apple Intelligent Tracking Prevention (ITP) 2.x
- Richtlinien zur Content Security Policy (CSP)
- Zulassungsliste für Target-Edge-Knoten
- Verfahren für die Datenübernahme in Target
- Target-Sicherheitsübersicht
- Unterstützte Browser
- Änderungen der TLS-Verschlüsselung (Transport Layer Security)
- CNAME und Adobe Target
- Client-seitige Implementierung
- Übersicht: Target für Client-seitiges Web implementieren
- Adobe Experience Platform Web SDK-Implementierung
- at.js-Implementierung
- Funktionsweise von „at.js“
- Bereitstellen von „at.js“
- Geräteinterne Entscheidungsfindung
- „at.js“-Funktionen
- „at.js“-Funktionen – Überblick
- adobe.target.getOffer()
- adobe.target.getOffers() - at.js 2.x
- adobe.target.applyOffer()
- adobe.target.applyOffers() - at.js 2.x
- adobe.target.triggerView() - at.js 2.x
- adobe.target.trackEvent()
- mboxCreate() - at.js 1.x
- targetGlobalSettings()
- mboxDefine() und mboxUpdate() - at.js 1.x
- targetPageParams()
- targetPageParamsAll()
- registerExtension() - at.js 1.x
- sendNotifications() - at.js 2.1
- Benutzerdefinierte at.js-Ereignisse
- „at.js“-Debugging mit dem Adobe Experience Cloud-Debugger
- Verwenden Cloud-basierter Instanzen mit Target
- Häufig gestellte Fragen zu „at.js“
- „at.js“-Versionsdetails
- Aktualisieren von at.js 1.x auf at.js 2.x
- „at.js“-Cookies
- User-agent und Client Hints
- Erläuterung der globalen Mbox
- Server-seitige Implementierung
- Serverseitig: Target-Implementierung – Überblick
- Erste Schritte mit Target-SDKs
- Beispiel-Apps
- Übergang von Target-Legacy-APIs zu Adobe I/O
- Grundprinzipien
- Integration
- Geräteinterne Entscheidungsfindung
- Übersicht über On-device Decisioning
- Regelartefakt
- Ausführen von A/B-Tests mit Feature Flags
- Ausführen von Funktionstests mit Attributen
- Verwalten von Rollouts für Funktionstests
- Personalisierung bereitstellen
- Übersicht über die unterstützten Funktionen
- Fehlerbehebung bei der geräteinternen Entscheidungsfindung
- Best Practices
- Node.js-SDK-Referenz
- Java SDK-Referenz
- Übersicht über Java SDK
- Installieren der Java-SDK
- Initialisieren der Java-SDK
- Angebote abrufen (Java)
- Abrufen von Attributen (Java)
- Benachrichtigungen senden (Java)
- SDK-Ereignisse (Java)
- Logger (Java)
- Asynchrone Anforderungen (Java)
- Proxy-Konfiguration (Java)
- Benutzerdefinierte HTTP-Client-Konfiguration (Java)
- Dienstprogrammmethoden (Java)
- .NET SDK-Referenz
- Python SDK-Referenz
- Hybridimplementierung
- Analytics for Target (A4T) mit Experience Platform SDK
- Implementierung von Recommendations
- Mobile-App-Implementierung
- E-Mail-Implementierung
- API-Handbücher
- Target-API - Übersicht
- Konfigurieren der Authentifizierung für Target-APIs
- Handbuch zur Bereitstellungs-API
- Übersicht über die Bereitstellungs-API
- SDKs für die Interaktion mit der Bereitstellungs-API
- Erste Schritte
- Benutzerberechtigungen (Premium)
- Identifizieren von Besuchern
- Einzel- oder Batch-Versand
- Vorabruf
- Benachrichtigungen
- Integration mit Experience Cloud
- Überlegungen und bekannte Einschränkungen
- Client-Hinweise
- Bereitstellungs-API
- Admin-API
- Profil-API
- Berichterstellungs-API
- Recommendations-API
- Models-API
- Adobe Admin Console-APIs
- Adobe Experience Platform Edge Network-Server-API
- Implementierungsmuster