Entscheidungspunkt der Richtlinie policy-desc-pt

Domain-Modell domain-model

Diese Seite soll als Referenz für verschiedene Anwendungsfälle und Implementierungen von Richtlinien dienen. Wir empfehlen Ihnen, auch den Glossar Teil der Dokumentation zu den Begriffsdefinitionen zu konsultieren.

Ein Mandant besitzt Programme für die er (Richtlinien durchsetzen. Client-Anwendungen müssen mit der Anwendungs-ID) bereitgestellt von Adobe) konfiguriert werden.

Der Mandant verknüpft dann jede Anwendung mit einer oder mehreren Richtlinien, die entweder von ihm erstellt oder von anderen erstellt und freigegeben wurden. Richtlinien können mit mehreren Mandanten verknüpft werden.

Die Betreffaktivität besteht aus allen Streams (unabhängig von der Anwendung), die für ein bestimmtes Betreff an das Parallelitätsmonitoring gemeldet werden.

Wenn ein Stream für ein bestimmtes Subjekt autorisiert werden soll, prüft das System zunächst alle Richtlinien, die für die Anwendung definiert wurden, die den Stream erstellt hat.

Für jede der anwendbaren Richtlinien müssen wir dann alle relevanten Aktivitäten erfassen, die an die Regel übergeben werden. Die relevante Aktivität für eine Richtlinie P umfasst nur dann einen Stream S, wenn er die folgende Bedingung erfüllt:

Stream „S“ wird von einer Anwendung gestartet, die Richtlinie „P“ zu ihren Richtlinien zählt.

Stream „S“ wird von einer Anwendung gestartet, die Richtlinie „P“ zu ihren Richtlinien zählt.

Dry Run-Anwendungsfälle dry-run-use-cases

In der folgenden exemplarischen Vorgehensweise wird das Modell für einige Anwendungsfälle validiert. Wir machen das schrittweise, indem wir mit einer grundlegenden Einrichtung beginnen und Komplexität auf verschiedene Arten hinzufügen.

​1. Einen Mandanten. Eine Anwendung. Eine Richtlinie. Ein Stream onetenant-oneapp-onepolicy-onestream

Wir beginnen mit einem einzelnen Mandanten, wobei ein einzelnes Programm und eine einzige Richtlinie verknüpft sind. Nehmen wir an, die Richtlinie besagt, dass es für jeden Benutzer maximal einen aktiven Stream geben kann (der neueste Stream darf wiedergegeben werden).

Sobald ein Stream gestartet wurde, besteht die Aktivität nur aus diesem Stream und sie kann wiedergegeben werden.

Ein Mandant. Eine Anwendung. Eine Richtlinie. Ein Stream

​2. Einen Mandanten. Eine Anwendung. Eine Richtlinie. Zwei Streams. onetenant-oneapp-onepolicy-twostreams

Sobald ein zweiter Stream gestartet wurde (vom selben Subjekt mit derselben Anwendung), besteht die für die Validierung verwendete Aktivität aus s1 und s2.

Das Limit wird überschritten, da die Richtlinie angibt, dass nur ein Stream wiedergegeben werden darf, sodass nur der neueste Stream (s2) wiedergegeben wird.

Ein Mandant. Eine Anwendung. Eine Richtlinie. Zwei Streams.

NOTE
Die Diagramme stellen die Systemansicht der Benutzeraktivität dar. Bei Stream-Initialisierungsversuchen wird die Zugriffsentscheidung in die Antwort aufgenommen. Bei aktiven Streams wird die Entscheidung bei der Heartbeat-Antwort zurückgegeben.

​3. Zwei Mieter. Zwei Anwendungen. Eine Richtlinie. Zwei Streams. twotenant-twoapp-onepolicy-twostreams

Nehmen wir nun an, dass ein neuer Mandant dieselbe Richtlinie in seinen Anwendungen durchsetzen möchte:

Zwei Mandanten. Zwei Anwendungen. Eine Richtlinie. Zwei Streams.

Da die beiden Mandanten durch dieselbe Richtlinie verknüpft sind, gilt die in Anwendungsfall 2 beschriebene Situation hier, und s3 darf wiedergegeben werden, da es sich um den neuesten Stream handelt.

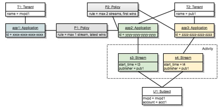
​4. Zwei Mieter. Drei Anwendungen. Zwei Richtlinien. Zwei Streams. twotenants-threeapps-twopolicies-twostreams

Nehmen wir nun an, dass der zweite Mandant ein neues Programm bereitstellt und eine neue Richtlinie definieren möchte, die von app2 und app3 gemeinsam verwendet wird.

Zwei Mandanten. Drei Anwendungen. Zwei Richtlinien. Zwei Streams.

In diesem Moment sind die aktiven Streams s3 und s4 beide zulässig. Bei s3 zählt das System bei der Auswertung der P1 nur s3 als relevante Aktivität (s4 steht in keiner Weise mit der P1 in Zusammenhang), sodass keine Verletzung vorliegt.

Die Richtlinie P2 wird auf beide Streams angewendet und umfasst sowohl s3 als auch s4 als relevante Aktivität. Da sich diese Aktivität innerhalb der Grenzen von zwei Streams befindet, sind beide Streams zulässig.

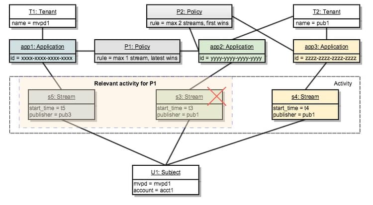
​5. Zwei Mieter. Drei Anwendungen. Zwei Richtlinien. Drei Streams. twotenants-threeapps-twopolicies-threestreams

Nehmen wir nun an, dass ein neuer Stream-Initialisierungsversuch mit {app2 durchgeführt:

Zwei Mandanten. Drei Anwendungen. Zwei Richtlinien. Drei Streams.

s5 darf mit P1 beginnen (wodurch die Übernahme neuerer Streams möglich ist), wird aber von P2 verweigert und startet daher nicht.

Dasselbe geschieht, wenn versucht wird, einen Stream mit App3 zu initialisieren: Dieselbe Richtlinie P2 verweigert den Zugriff dafür.

Sehen wir uns nun an, was passieren würde, wenn Benutzende versuchen, einen neuen Stream mit app1 zu erstellen:

Die Anwendung App1 ist in keiner Weise mit der Richtlinie P2 verbunden, daher wird nur die Richtlinie P1 angewendet, die den Start des neuen Streams ermöglicht und den älteren verweigert (in diesem Fall s3).

recommendation-more-help
42139a1e-84f9-43e7-9581-d6e1d65973da