Profildimension erstellen creating-a-custom-profile-dimension

Berichte können auch basierend auf Profildaten, die während der Erweiterung des Empfängerschemas erstellt wurden, erstellt und verwaltet werden.

Schritt 1: Empfängerschema erweitern extend-schema

Um ein neues Profilfeld hinzuzufügen, müssen Sie Ihr Schema erweitern, gehen Sie wie folgt vor:

  1. Navigieren Sie im zum Ordner Administration > Konfiguration > Datenschemata .

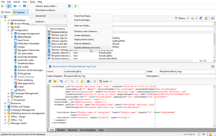
  2. Identifizieren Sie das benutzerdefinierte Empfängerschema und wählen Sie es aus. Wenn Sie das integrierte Schema nms:recipient noch nicht erweitert haben, lesen Sie dieses Verfahren.

  3. Fügen Sie das benutzerdefinierte Feld zum Schema-Editor hinzu.

    So fügen Sie beispielsweise ein benutzerdefiniertes Feld Treue in Ihrem Empfängerschema hinzu:

    code language-none
    <attribute label="Loyalty" name="loyalty" type="string"/>
    

  4. Klicken Sie auf Speichern.

  5. Identifizieren Sie dann Ihr benutzerdefiniertes broadLogRcp-Schema und wählen Sie es aus. Wenn Sie das integrierte Versandlog-Schema noch nicht erweitert haben, lesen Sie dieses Verfahren.

  6. Fügen Sie dem Schema-Editor dasselbe benutzerdefinierte Feld wie Ihr Empfängerschema hinzu.

  7. Klicken Sie auf Speichern.

  8. Um die an den Schemata vorgenommenen Änderungen anzuwenden, starten Sie den Datenbankaktualisierungs-Assistenten über Tools > Erweitert > Datenbankstruktur aktualisieren und führen Sie das Update der Datenbankstruktur aus. Weitere Informationen

Ihr neues Profilfeld kann jetzt verwendet und von Empfängern ausgewählt werden.

NOTE
Sie können nur bis zu 20 benutzerdefinierte Felder zu dynamischen Berichten hinzufügen.

Nachdem Ihr Profilfeld erstellt wurde, müssen wir es mit der entsprechenden Dimension für dynamische Berichte verknüpfen.

Bevor Sie das Protokoll mit unserem Profilfeld erweitern, stellen Sie sicher, dass das PII-Fenster akzeptiert wurde, um PII-Daten an einen dynamischen Bericht senden zu können. Weiterführende Informationen hierzu finden Sie auf dieser Seite.

  1. Navigieren Sie im Explorer zum Ordner Administration > Konfiguration > Datenschemata > Zusätzliches).

  2. Klicken Sie Neu, um die entsprechende Dimension für dynamische Berichte zu erstellen.

  3. Wählen Sie Ausdruck bearbeiten aus und durchsuchen Sie das Empfängerschema, um Ihr zuvor erstelltes Profilfeld zu finden.

  4. Klicken Sie auf Fertigstellen.

  5. Geben Sie Ihre Dimension () ein die in dynamischen Berichten sichtbar ist, und klicken Sie auf Speichern.

Ihr Profilfeld ist jetzt als Profildimension in Ihren Berichten verfügbar. Um Ihre Profildimension zu löschen, können Sie sie auswählen und auf das Symbol Löschen klicken.

Nachdem das Empfängerschema nun um dieses Profilfeld erweitert und Ihre benutzerdefinierte Dimension erstellt wurde, können Sie in Sendungen beginnen, Empfänger anzusprechen.

Schritt 3: Dynamischen Bericht erstellen, um Empfänger mit der Profildimension zu filtern create-report

Nach dem Versand können Sie Berichte mithilfe Ihrer Profildimension aufschlüsseln.

  1. Wählen Sie im Tab Berichte einen vordefinierten Bericht oder die Schaltfläche Erstellen, um einen neuen Bericht zu erstellen.

  2. Klicken Sie in der ​Dimensionen auf Profil und ziehen Sie Ihre Profildimension per Drag-and-Drop in Ihre Freiformtabelle.

  3. Ziehen Sie beliebige Metriken per Drag-and-Drop, um Ihre Daten zu filtern.

  4. Ziehen Sie bei Bedarf ein Visualisierungselement in den Arbeitsbereich.

recommendation-more-help
7167b251-0f24-48cd-a4e0-234fe2acbdea