Umleitung zur benutzerdefinierten Anmeldeseite im Falle eines AEM-OAuth-Flussfehlers

Erfahren Sie, wie Sie im Falle eines AEM-OAuth-Flussfehlers zur benutzerdefinierten Anmeldeseite umleiten können, indem Sie die Benutzenden zur benutzerdefinierten Anmeldeseite umleiten.

Beschreibung description

Umgebung

Experience Manager

Problem/Symptome

Wie erfolgt eine Umleitung zur benutzerdefinierten Anmeldeseite in einer Adobe Experience Manager (AEM)-Veröffentlichungsumgebung, wenn der AEM Open Authorization (OAuth)-Fluss fehlschlägt?

Auflösung resolution

Wenn im SAML-/OAuth-Fluss (Security Assertion Markup Language) ein Fehler im AEM-Authentifizierungsfluss auftritt, leitet das System zur standardmäßigen vorkonfigurierten AEM-Anmeldeseite um.

Daher müssen die Benutzer zur benutzerdefinierten SAML/OAuth IDP-Anmeldeseite umgeleitet werden. Gehen Sie wie folgt vor:

  1. Kopieren Sie diesen Knotenpfad /libs/granite/core/content/login nach /apps/granite/core/content/login1 wie unten beschrieben.
  2. Ändern Sie den Ressourcentyp von /apps/granite/core/content/login1 in testservice, wie unten gezeigt:
  3. Erstellen Sie einen rep:policy Knoten unter login1 mit untergeordnetes Element zulassen wie unten gezeigt:
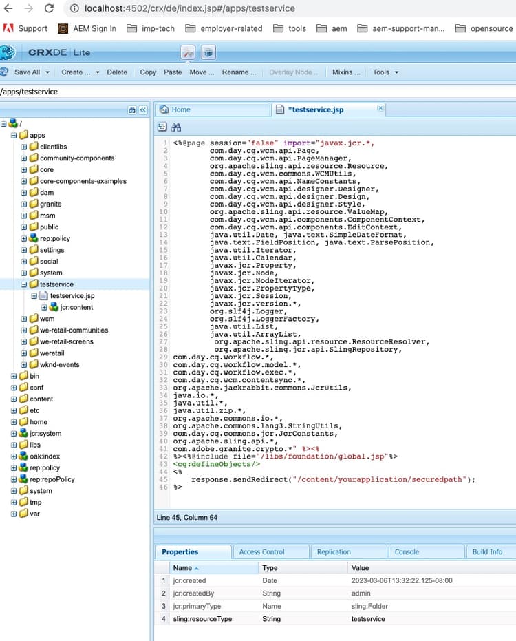
  4. Erstellen Sie einen Ordner testservice unter /apps und fügen Sie sling:resourceType mit testservice hinzu und erstellen Sie eine JSP-Datei mit dem Namen testservice.jsp, wie unten gezeigt: (Hinweis: Im Falle eines OAuth-Flusses stellen Sie sicher, /j_security_check?config=< jeweiligen oauth-config> an den gesicherten Weiterleitungspfad im folgenden JSP anzuhängen)
  5. Öffnen Sie die OSGi-Konfiguration Adobe Granite Login Selector Authentication Handler und ändern Sie die Standardanmeldeseite in /apps/granite/core/content/login1 und passen Sie die auth.loginselector.mappings Eigenschaft so an, dass sie auf meine überlagerte Anmeldeseite für Ihren gesicherten Pfad verweist. Siehe unten:
  6. Öffnen Sie die OSGi-Konfiguration Apache Sling-Authentifizierungsdienst und fügen Sie -/apps/granite/core/content/login1 und -/apps/testservice zur sling.auth.requirements hinzu. Siehe unten:
recommendation-more-help
3d58f420-19b5-47a0-a122-5c9dab55ec7f