Beschreibung des SMPP-Connectors smpp-connector-desc

AVAILABILITY
Diese Funktion steht allen Campaign FDA-Umgebungen zur Verfügung. Sie nicht für Campaign FFDA-Bereitstellungen verfügbar. Diese Dokumentation gilt für Adobe Campaign Version 8.7.2 und höher. Informationen zum Wechsel vom alten zum neuen SMS-Connector finden Sie in dieser Technote
Für ältere Versionen lesen Sie die Dokumentation zu Campaign Classic v7.

Datenfluss des SMS-Connectors sms-data-flow

In diesem Abschnitt wird beschrieben, wie der SMS-Prozess Daten handhabt.

Im Folgenden finden Sie ein allgemeines Blockdiagramm, in dem zusammengefasst wird, wie der SMS-Prozess mit seiner Umgebung interagiert.

{modal="regular"}

Der SMS-Prozess umfasst zwei wichtige Komponenten: den SMPP-Connector selbst, der die Kommunikation mit dem SMPP-Provider verarbeitet, und eine Hintergrundaufgabe für die SR-Abstimmung.

Datenfluss für SMPP-Konten sms-data-flow-smpp-accounts

Der SMS-Prozess fragt nms:extAccount ab und erzeugt neue Verbindungen in seinem SMPP-Connector, wobei die Einstellungen der einzelnen Konten übergeben werden. Die Abrufhäufigkeit kann in serverConf in der Einstellung configRefreshMillis angepasst werden.

Der SMPP-Connector versucht für jedes aktive SMPP-Konto, Verbindungen immer aktiv zu halten. Wenn die Verbindung verloren geht, stellt er die Verbindung wieder her.

Datenfluss beim Senden der Nachrichten sms-data-flow-sending-msg

  • Der SMS-Prozess wählt aktive Sendungen durch Scannen von nms:delivery aus. Ein Versand ist in folgenden Fällen aktiv:

    • Sein Status besagt, dass Nachrichten gesendet werden können.
    • Der Gültigkeitszeitraum ist nicht abgelaufen.
    • Es handelt sich um einen tatsächlichen Versand (es handelt sich beispielsweise nicht um eine Vorlage, er wurde nicht gelöscht)
    • Der SMPP-Connector konnte mindestens eine Verbindung für das externe Konto öffnen, das mit dem Versand verknüpft ist.
  • Der SMS-Prozess lädt für jeden Versand Versandteile. Wenn der Versandteil teilweise gesendet wurde, prüft der SMS-Prozess, welche Nachrichten bereits gesendet wurden, indem er das Broadlog überprüft.

  • Der SMS-Prozess erweitert die Vorlage mit Personalisierungsdaten aus dem Versandteil.

  • Der SMPP-Connector generiert ein MT (SUBMIT_SM-PDU), der dem Inhalt und anderen Einstellungen entspricht.

  • Der SMPP-Connector sendet den MT über eine Transmitter- (oder Transceiver-)Verbindung.

  • Der Provider gibt eine ID für diesen MT zurück. Er wird in nms:providerMsgId eingefügt.

  • Der SMS-Prozess aktualisiert das Broadlog auf den Versandstatus.

  • Im Falle eines endgültigen Fehlers aktualisiert der SMS-Prozess das Broadlog entsprechend und kann eine neue Art von Fehler in nms:broadLogMsg erzeugen.

Datenfluss beim Empfangen von SR sms-data-flow-sr

  • Der SMPP-Connector empfängt und decodiert den SR (DELIVER_SM-PDU). Er verwendet im externen Konto definierte Regexes, um die Nachrichten-ID und den Status zu erhalten.
  • Nachrichten-ID und Status werden in nms eingefügt:providerMsgStatus
  • Nach dem Einfügen antwortet der SMPP-Connector mit einer DELIVER_SM_RESP-PDU.
  • Wenn während des Prozesses etwas schiefgelaufen ist, sendet der SMPP-Connector eine negative DELIVER_SM_RESP-PDU und protokolliert eine Nachricht.

Datenfluss beim Empfangen eines MO sms-data-flow-mo

  • Der SMPP-Connector empfängt und decodiert den MO (DELIVER_SM-PDU).
  • Das Schlüsselwort wird aus der Nachricht extrahiert. Wenn es mit einem deklarierten Schlüsselwort übereinstimmt, werden die entsprechenden Aktionen ausgeführt. Er kann in nms:address schreiben, um die Quarantäne zu aktualisieren.
  • Wenn benutzerdefinierte TLV deklariert werden, werden sie entsprechend ihren jeweiligen Einstellungen decodiert.
  • Der vollständig decodierte und verarbeitete MO wird in die nms:inSms-Tabelle eingefügt.
  • Der SMPP-Connector antwortet mit einer DELIVER_SM_RESP-PDU. Wenn ein Fehler erkannt wurde, wird ein Fehler-Code an den Provider zurückgegeben.

Datenfluss beim Abstimmen von MT und SR sms-reconciling-mt-sr

  • Die SR-Abstimmkomponente liest regelmäßig nms:providerMsgId und nms:providerMsgStatus. Daten aus beiden Tabellen werden zusammengeführt.
  • Für alle Nachrichten, die einen Eintrag in beiden Tabellen haben, wird der entsprechende nms:broadLog-Eintrag aktualisiert.
  • Die nms:broadLogMsg-Tabelle kann während des Prozesses aktualisiert werden, wenn ein neuer Fehlertyp erkannt wird, oder um die Zähler für Fehler zu aktualisieren, die nicht manuell qualifiziert wurden.

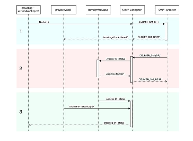
Abgleichen von MT-, SR- und Broadlog-Einträgen sms-matching-entries

Im Folgenden finden Sie ein Diagramm, das den gesamten Prozess beschreibt:

{modal="regular"}

Phase 1

  • Die Nachricht wird gescannt, formatiert und dann an den SMPP-Connector übertragen.
  • Der SMPP-Connector formatiert sie als SUBMIT_SM MT PDU.
  • Der MT wird an den SMPP-Provider gesendet.
  • Der Provider antwortet mit SUBMIT_SM_RESP. SUBMIT_SM und SUBMIT_SM_RESP werden durch ihre sequence_number abgeglichen.
  • SUBMIT_SM_RESP stellt eine ID bereit, die vom Provider stammt. Diese ID wird zusammen mit der Broadlog-ID in die nms:providerMsgId-Tabelle eingefügt.

Phase 2

  • Der Provider sendet eine DELIVER_SM SR PDU.
  • Der SR wird analysiert, um Provider-ID, Status und Fehler-Code zu extrahieren. In diesem Schritt werden Extraktions-Regexes verwendet.
  • Die Provider-ID und der entsprechende Status werden in nms:providerMsgStatus eingefügt.
  • Wenn alle Daten sicher in die Datenbank eingefügt werden, antwortet der SMPP-Connector mit DELIVER_SM_RESP. DELIVER_SM und DELIVER_SM_RESP werden durch ihre sequence_number abgeglichen.

Phase 3

  • Die SR-Abstimmkomponente des SMS-Prozesses scannt sowohl nms:providerMsgId als auch nms:providerMsgStatus-Tabellen regelmäßig.
  • Wenn eine Zeile in beiden Tabellen übereinstimmende Anbieter-IDs enthält, werden die beiden Einträge zusammengeführt. Dadurch kann die Broadlog-ID (gespeichert in providerMsgId) mit dem Status (gespeichert in providerMsgStatus) abgeglichen werden.
  • Das Broadlog wird mit dem entsprechenden Status aktualisiert.

Affinitäten und der dedizierte Prozess-Connector sms-affinities

Affinitäten werden vom dedizierten Prozess-Connector ignoriert. Er wird nur innerhalb des SMS-Prozesses ausgeführt.

serverConf-Optionen sms-serverconf-options

Einige Einstellungen können in serverConf.xml angepasst werden. Wie alle anderen Einstellungen in dieser Datei sollte dies in der Datei config-instance.xml angegeben werden. Alle Einstellungen befinden sich im Element < mta2 > .

Diese Tabelle fasst alle Einstellungen zusammen. Werte, die Min/Max beinhalten, geben eine grobe Vorstellung von dem Bereich, den Sie in den meisten Fällen berücksichtigen sollten. Der Debugging-Wert ist der Wert, den Sie bei der Suche nach Problemen wählen müssen, die nicht mit der Leistung in Zusammenhang stehen.

Einstellung
Beschreibung
Standard
Sinnvoller Mindestwert
Sinnvoller Höchstwert
Debugging-Wert
batchUpdateSize
Größe der aktualisierten Mikro-Batches
5000
100: Sehr niedrige Latenz
maxWaitingMessages/updateThreads: Das Überschreiten dieses Werts ist unnötig, da maxWaitingMessages die Pufferung ohnehin beschränkt.
1: Deaktivieren der Mikro-Batching-Funktion, einzelnes Aktualisieren der Nachrichten.
configRefreshMillis
Zeitraum für das Neuladen der Konfiguration in Millisekunden
10000
pollPeriodMillis: Geringe Latenz
600000: Nicht zu schnell neu laden, um Ressourcen zu sparen
500: Geringe Latenz ermöglicht schnelleres Ausprobieren neuer Einstellungen
deliveryPartRetryCount
Maximale Anzahl von Wiederholungsversuchen oder Verschiebungen eines Versandkontingents. Achtung: Das Neustarten des Sendevorgangs zählt als Wiederholungsversuch. Abstürze können ebenfalls als Wiederholungsversuch zählen.
20
1: Weitere Zustellversuche deaktivieren
50: Nachrichten persistenter machen, um instabile Provider zu umgehen
1: Deaktivieren weiterer Zustellversuche. 1000: Vermeiden des Sendens von fehlgeschlagenen Nachrichten.
deliveryPartRetryDelaySeconds
Mindestverzögerung, bevor ein Versandkontingent erneut versucht wird. Dies ist Prozess- und Container-übergreifend. Die Verzögerung wird in Sekunden angegeben.
60
0: Sofortige weitere Zustellversuche
3600: Sehr langsame weitere Zustellversuche (1 Stunde zwischen jedem weiteren Zustellversuch)
1: Erleichtert das Nachverfolgen von Wiederholungsversuchen in sehr dichten Protokollen.
logOutput
Sendet Monitoring- und Profilierungsdaten in der Hauptausgabe der Protokolle.
true
false: Kann den Durchsatz etwas erhöhen. Von dieser Einstellung wird abgeraten.
true: Aktivieren der Protokollierung.
true
maxWaitingMessages
Maximale Anzahl an zu jedem Zeitpunkt verarbeiteten Nachrichten
50000
256: Ausreichend für einen einzigen Versandteil
200000: Begrenzt durch SQL-Abfragelänge (64k)
1: Nachrichten einzeln verarbeiten
pollPeriodMillis
Abrufhäufigkeit der Datenbank (in Millisekunden) für die Überprüfung auf neue Nachrichten
2000
500: Sehr geringe Latenz
10000: Größere Batches
500: Geringe Latenz erleichtert das Debugging.
prepareThreads
Anzahl der Threads für die Nachrichtenvorbereitung
3
1: Single-Threaded
Anzahl der CPUs. Seien Sie achtsam bei der RAM-Nutzung. Wird der Wert auf über 6 erhöht, ist möglicherweise eine Erhöhung von maxSMSMemoryMb, maxProcessMemoryAlertMb und maxProcessMemoryWarningMb erforderlich.
1: Single-Threaded generiert sauberere Protokolle.
profDeliveryStat
Protokollieren verschiedener aggregierter Statistiken über Interna von SMS-Prozessen
true
false: Kann den Durchsatz etwas erhöhen. Von dieser Einstellung wird abgeraten.
true: Protokoll mit geringer Ausführlichkeit
true
profLogPerMessage
Protokollieren jedes Verarbeitungsschritts für jede Nachricht
false
false: Reduzierte Ausführlichkeit der Protokolle.
true: Protokoll mit sehr hoher Ausführlichkeit. Nur verwenden, wenn unbedingt erforderlich. Große Leistungseinbußen. Deaktivieren Sie diese Einstellung, sobald genügend Daten gesammelt wurden.
true
providerIdScanPeriod
Zeitspanne in Sekunden zwischen den Suchvorgängen nach neuen Provider-IDs zum Abgleich.
10
1: Geringe Latenz
60: Größere Batches für mehr Durchsatz
1: Geringe Latenz hilft beim Debugging der Nachrichtenverarbeitung.
providerIdThreads
Anzahl der Threads für den Abgleich der Anbieter-ID. 1 Thread pro Instanz ist ausreichend. Auf 0 festlegen, um ihn in diesem Container zu deaktivieren.
1
0: In diesem Container deaktivieren
1
1
sendingThreads
Anzahl der Versand-Threads
1
1: Single-Threaded
Anzahl der CPUs. Zu viele Threads beeinträchtigen normalerweise die Leistung.
1: Single-Threaded generiert sauberere Protokolle.
updateThreads
Anzahl der Threads für die Aktualisierung der Datenbank.
1
1: Single-Threaded
Anzahl der CPUs. Jeder Thread erstellt eine eigene DB-Verbindung.
1: Single-Threaded generiert sauberere Protokolle.
verifyMode
Simuliert das Senden von Nachrichten. Es werden nicht wirklich Nachrichten gesendet. Nützlich für das Debugging
false
false
true
false: Das System wird normal ausgeführt. true: Es wird nur DB-Zugriff und Nachrichtenvorbereitung getestet.
recommendation-more-help
35662671-8e3d-4f04-a092-029a056c566b