Export-Workflow erstellen (Teil 2): Daten in ein externes Konto extrahieren, formatieren und speichern

In diesem zweiten Teil des Tutorials zum Erstellen eines Export-Workflows erfahren Sie, wie Sie die Daten für den Export formatieren und in einem externen Konto speichern.

Assets

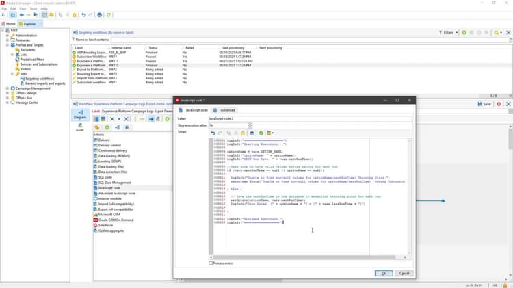
JavaScript: Datum speichern

 logInfo("=====================")
 logInfo("Starting Execution...")

 optionName = vars.OPTION_NAME;
 logInfo("optionName: " + optionName);
 logInfo("NEXT Run Date: " + vars.nextRunTime);

 //Make sure we have valid values before saving for next run
 if (vars.nextRunTime == null || optionName == null){

   logInfo("Unable to find non-null values for optionName/nextRunTime! Throwing Error.")
   throw new Error('Unable to find non-null values for optionName/nextRunTime!  Ending Execution.');

 } else {

   // Save the nextRunTime to the database to establish starting point for next run.
   setOption(optionName, vars.nextRunTime);
   logInfo("Date Saved. [" + optionName + "] = [" + vars.lastRunTime + "]")

 }

 logInfo("Finished Execution.")
 logInfo("===================")
recommendation-more-help
e5e9c99d-93c7-46c8-aa8a-dda525dc4281