Erstellen von Filtern creating-a-filter

Filter werden in Adobe Campaign über Filterbedingungen definiert, die ähnlich wie Abfragen erstellt werden.

NOTE
Weiterführende Informationen zum Erstellen von Filtern finden Sie in diesem Abschnitt.

Der Knoten Administration > Konfiguration > Vordefinierte Filter enthält alle in Listen und Übersichten verwendeten Filter.

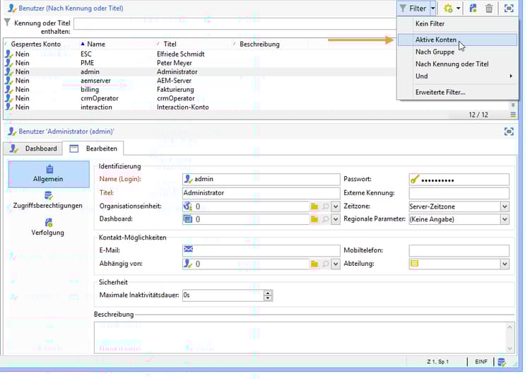
Beispielsweise kann die Benutzerliste nach Aktiven Konten gefiltert werden:

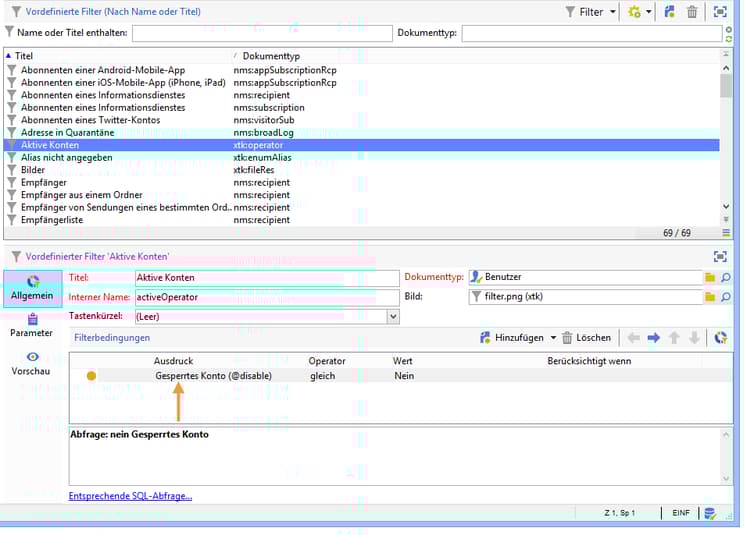
Der entsprechende Filter enthält die Abfrage bezüglich des Werts Gesperrtes Konto des Benutzer-Schemas:

Dieselbe Liste kann mit dem Filter Nach Login oder Titel nach dem im Eingabefeld erfassten Wert durchsucht werden:

Dieser Filter wird wie folgt konfiguriert:

Um dem Filter zu entsprechen, muss das Benutzerkonto eine der folgenden Bedingungen erfüllen:

  • Der Titel enthält die im Eingabefeld erfassten Zeichen;
  • der Benutzername enthält die im Eingabefeld erfassten Zeichen;
  • die Beschreibung enthält die im Eingabefeld erfassten Zeichen.
NOTE
Bei Verwendung der Funktion Upper werden bei einer Abfrage Groß- und Kleinschreibung nicht beachtet.

Die Spalte Berücksichtigt wenn ermöglicht die Konfiguration von Voraussetzungen dafür, dass die Filterbedingungen zum Tragen kommen. Die Zeichen $(https://experienceleague.adobe.com/tmp/@text?lang=de) entsprechen dem Inhalt des dem Filter zugeordneten Eingabefelds:

Hier ist $(https://experienceleague.adobe.com/tmp/@text?lang=de)='Filiale'.

Der Ausdruck $(https://experienceleague.adobe.com/tmp/@text?lang=de)! prüft jede Bedingung, wenn das Eingabefeld nicht leer ist.

recommendation-more-help
601d79c3-e613-4db3-889a-ae959cd9e3e1